Abstract:Segment Anything Model 2 (SAM2), a vision foundation model has significantly advanced in prompt-driven video object segmentation, yet their practical deployment remains limited by the high computational and memory cost of processing dense visual tokens across time. The SAM2 pipelines typically propagate all visual tokens produced by the image encoder through downstream temporal reasoning modules, regardless of their relevance to the target object, resulting in reduced scalability due to quadratic memory attention overhead. In this work, we introduce a text-guided token pruning framework that improves inference efficiency by selectively reducing token density prior to temporal propagation, without modifying the underlying segmentation architecture. Operating after visual encoding and before memory based propagation, our method ranks tokens using a lightweight routing mechanism that integrates local visual context, semantic relevance derived from object-centric textual descriptions (either user-provided or automatically generated), and uncertainty cues that help preserve ambiguous or boundary critical regions. By retaining only the most informative tokens for downstream processing, the proposed approach reduces redundant computation while maintaining segmentation fidelity. Extensive experiments across multiple challenging video segmentation benchmarks demonstrate that post-encoder token pruning provides a practical and effective pathway to efficient, prompt-aware video segmentation, achieving up to 42.50 percent faster inference and 37.41 percent lower GPU memory usage compared to the unpruned baseline SAM2, while preserving competitive J and F performance. These results highlight the potential of early token selection to improve the scalability of transformer-based video segmentation systems for real-time and resource-constrained applications.
Abstract:3D object detection is fundamental for safe and robust intelligent transportation systems. Current multi-modal 3D object detectors often rely on complex architectures and training strategies to achieve higher detection accuracy. However, these methods heavily rely on the LiDAR sensor so that they suffer from large performance drops when LiDAR is absent, which compromises the robustness and safety of autonomous systems in practical scenarios. Moreover, existing multi-modal detectors face difficulties in deployment on diverse hardware platforms, such as NPUs and FPGAs, due to their reliance on 3D sparse convolution operators, which are primarily optimized for NVIDIA GPUs. To address these challenges, we reconsider the role of LiDAR in the camera-LiDAR fusion paradigm and introduce a novel multi-modal 3D detector, LiteFusion. Instead of treating LiDAR point clouds as an independent modality with a separate feature extraction backbone, LiteFusion utilizes LiDAR data as a complementary source of geometric information to enhance camera-based detection. This straightforward approach completely eliminates the reliance on a 3D backbone, making the method highly deployment-friendly. Specifically, LiteFusion integrates complementary features from LiDAR points into image features within a quaternion space, where the orthogonal constraints are well-preserved during network training. This helps model domain-specific relations across modalities, yielding a compact cross-modal embedding. Experiments on the nuScenes dataset show that LiteFusion improves the baseline vision-based detector by +20.4% mAP and +19.7% NDS with a minimal increase in parameters (1.1%) without using dedicated LiDAR encoders. Notably, even in the absence of LiDAR input, LiteFusion maintains strong results , highlighting its favorable robustness and effectiveness across diverse fusion paradigms and deployment scenarios.




Abstract:With the development of large language models (LLMs), particularly with the introduction of the long reasoning chain technique, the reasoning ability of LLMs in complex problem-solving has been significantly enhanced. While acknowledging the power of long reasoning chains, we cannot help but wonder: Why do different reasoning chains perform differently in reasoning? What components of the reasoning chains play a key role? Existing studies mainly focus on evaluating reasoning chains from a functional perspective, with little attention paid to their structural mechanisms. To address this gap, this work is the first to analyze and evaluate the quality of the reasoning chain from a structural perspective. We apply persistent homology from Topological Data Analysis (TDA) to map reasoning steps into semantic space, extract topological features, and analyze structural changes. These changes reveal semantic coherence, logical redundancy, and identify logical breaks and gaps. By calculating homology groups, we assess connectivity and redundancy at various scales, using barcode and persistence diagrams to quantify stability and consistency. Our results show that the topological structural complexity of reasoning chains correlates positively with accuracy. More complex chains identify correct answers sooner, while successful reasoning exhibits simpler topologies, reducing redundancy and cycles, enhancing efficiency and interpretability. This work provides a new perspective on reasoning chain quality assessment and offers guidance for future optimization.
Abstract:Multimodal large language models (MLLMs) have made significant advancements in vision understanding and reasoning. However, the autoregressive Transformer architecture used by MLLMs requries tokenization on input images, which limits their ability to accurately ground objects within the 2D image space. This raises an important question: how can sequential language tokens be improved to better ground objects in 2D spatial space for MLLMs? To address this, we present a spatial representation method for grounding objects, namely GETok, that integrates a specialized vocabulary of learnable tokens into MLLMs. GETok first uses grid tokens to partition the image plane into structured spatial anchors, and then exploits offset tokens to enable precise and iterative refinement of localization predictions. By embedding spatial relationships directly into tokens, GETok significantly advances MLLMs in native 2D space reasoning without modifying the autoregressive architecture. Extensive experiments demonstrate that GETok achieves superior performance over the state-of-the-art methods across various referring tasks in both supervised fine-tuning and reinforcement learning settings.
Abstract:Large language model (LLM)-based agents are increasingly trained with reinforcement learning (RL) to enhance their ability to interact with external environments through tool use, particularly in search-based settings that require multi-turn reasoning and knowledge acquisition. However, existing approaches typically rely on outcome-based rewards that are only provided at the final answer. This reward sparsity becomes particularly problematic in multi-turn settings, where long trajectories exacerbate two critical issues: (i) advantage collapse, where all rollouts receive identical rewards and provide no useful learning signals, and (ii) lack of fine-grained credit assignment, where dependencies between turns are obscured, especially in long-horizon tasks. In this paper, we propose Information Gain-based Policy Optimization (IGPO), a simple yet effective RL framework that provides dense and intrinsic supervision for multi-turn agent training. IGPO models each interaction turn as an incremental process of acquiring information about the ground truth, and defines turn-level rewards as the marginal increase in the policy's probability of producing the correct answer. Unlike prior process-level reward approaches that depend on external reward models or costly Monte Carlo estimation, IGPO derives intrinsic rewards directly from the model's own belief updates. These intrinsic turn-level rewards are combined with outcome-level supervision to form dense reward trajectories. Extensive experiments on both in-domain and out-of-domain benchmarks demonstrate that IGPO consistently outperforms strong baselines in multi-turn scenarios, achieving higher accuracy and improved sample efficiency.




Abstract:Recent attempts to transfer features from 2D Vision-Language Models (VLMs) to 3D semantic segmentation expose a persistent trade-off. Directly projecting 2D features into 3D yields noisy and fragmented predictions, whereas enforcing geometric coherence necessitates costly training pipelines and large-scale annotated 3D data. We argue that this limitation stems from the dominant segmentation-and-matching paradigm, which fails to reconcile 2D semantics with 3D geometric structure. The geometric cues are not eliminated during the 2D-to-3D transfer but remain latent within the noisy and view-aggregated features. To exploit this property, we propose GeoPurify that applies a small Student Affinity Network to purify 2D VLM-generated 3D point features using geometric priors distilled from a 3D self-supervised teacher model. During inference, we devise a Geometry-Guided Pooling module to further denoise the point cloud and ensure the semantic and structural consistency. Benefiting from latent geometric information and the learned affinity network, GeoPurify effectively mitigates the trade-off and achieves superior data efficiency. Extensive experiments on major 3D benchmarks demonstrate that GeoPurify achieves or surpasses state-of-the-art performance while utilizing only about 1.5% of the training data. Our codes and checkpoints are available at [https://github.com/tj12323/GeoPurify](https://github.com/tj12323/GeoPurify).




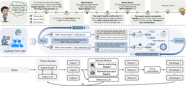
Abstract:Retrieval-Augmented Generation (RAG) enhances large language models (LLMs) by integrating up-to-date external knowledge, yet real-world web environments present unique challenges. These limitations manifest as two key challenges: pervasive misinformation in the web environment, which introduces unreliable or misleading content that can degrade retrieval accuracy, and the underutilization of web tools, which, if effectively employed, could enhance query precision and help mitigate this noise, ultimately improving the retrieval results in RAG systems. To address these issues, we propose WebFilter, a novel RAG framework that generates source-restricted queries and filters out unreliable content. This approach combines a retrieval filtering mechanism with a behavior- and outcome-driven reward strategy, optimizing both query formulation and retrieval outcomes. Extensive experiments demonstrate that WebFilter improves answer quality and retrieval precision, outperforming existing RAG methods on both in-domain and out-of-domain benchmarks.




Abstract:Audio-visual segmentation (AVS) aims to segment objects in videos based on audio cues. Existing AVS methods are primarily designed to enhance interaction efficiency but pay limited attention to modality representation discrepancies and imbalances. To overcome this, we propose the implicit counterfactual framework (ICF) to achieve unbiased cross-modal understanding. Due to the lack of semantics, heterogeneous representations may lead to erroneous matches, especially in complex scenes with ambiguous visual content or interference from multiple audio sources. We introduce the multi-granularity implicit text (MIT) involving video-, segment- and frame-level as the bridge to establish the modality-shared space, reducing modality gaps and providing prior guidance. Visual content carries more information and typically dominates, thereby marginalizing audio features in the decision-making. To mitigate knowledge preference, we propose the semantic counterfactual (SC) to learn orthogonal representations in the latent space, generating diverse counterfactual samples, thus avoiding biases introduced by complex functional designs and explicit modifications of text structures or attributes. We further formulate the collaborative distribution-aware contrastive learning (CDCL), incorporating factual-counterfactual and inter-modality contrasts to align representations, promoting cohesion and decoupling. Extensive experiments on three public datasets validate that the proposed method achieves state-of-the-art performance.
Abstract:Large Language Models (LLMs) hold significant potential for advancing fact-checking by leveraging their capabilities in reasoning, evidence retrieval, and explanation generation. However, existing benchmarks fail to comprehensively evaluate LLMs and Multimodal Large Language Models (MLLMs) in realistic misinformation scenarios. To bridge this gap, we introduce RealFactBench, a comprehensive benchmark designed to assess the fact-checking capabilities of LLMs and MLLMs across diverse real-world tasks, including Knowledge Validation, Rumor Detection, and Event Verification. RealFactBench consists of 6K high-quality claims drawn from authoritative sources, encompassing multimodal content and diverse domains. Our evaluation framework further introduces the Unknown Rate (UnR) metric, enabling a more nuanced assessment of models' ability to handle uncertainty and balance between over-conservatism and over-confidence. Extensive experiments on 7 representative LLMs and 4 MLLMs reveal their limitations in real-world fact-checking and offer valuable insights for further research. RealFactBench is publicly available at https://github.com/kalendsyang/RealFactBench.git.
Abstract:Cross-modal retrieval (CMR) is a fundamental task in multimedia research, focused on retrieving semantically relevant targets across different modalities. While traditional CMR methods match text and image via embedding-based similarity calculations, recent advancements in pre-trained generative models have established generative retrieval as a promising alternative. This paradigm assigns each target a unique identifier and leverages a generative model to directly predict identifiers corresponding to input queries without explicit indexing. Despite its great potential, current generative CMR approaches still face semantic information insufficiency in both identifier construction and generation processes. To address these limitations, we propose a novel unified Semantic-enhanced generative Cross-mOdal REtrieval framework (SemCORE), designed to unleash the semantic understanding capabilities in generative cross-modal retrieval task. Specifically, we first construct a Structured natural language IDentifier (SID) that effectively aligns target identifiers with generative models optimized for natural language comprehension and generation. Furthermore, we introduce a Generative Semantic Verification (GSV) strategy enabling fine-grained target discrimination. Additionally, to the best of our knowledge, SemCORE is the first framework to simultaneously consider both text-to-image and image-to-text retrieval tasks within generative cross-modal retrieval. Extensive experiments demonstrate that our framework outperforms state-of-the-art generative cross-modal retrieval methods. Notably, SemCORE achieves substantial improvements across benchmark datasets, with an average increase of 8.65 points in Recall@1 for text-to-image retrieval.