



Abstract:Collaborative dialogue relies on participants incrementally establishing common ground, yet in asymmetric settings they may believe they agree while referring to different entities. We introduce a perspectivist annotation scheme for the HCRC MapTask corpus (Anderson et al., 1991) that separately captures speaker and addressee grounded interpretations for each reference expression, enabling us to trace how understanding emerges, diverges, and repairs over time. Using a scheme-constrained LLM annotation pipeline, we obtain 13k annotated reference expressions with reliability estimates and analyze the resulting understanding states. The results show that full misunderstandings are rare once lexical variants are unified, but multiplicity discrepancies systematically induce divergences, revealing how apparent grounding can mask referential misalignment. Our framework provides both a resource and an analytic lens for studying grounded misunderstanding and for evaluating (V)LLMs' capacity to model perspective-dependent grounding in collaborative dialogue.
Abstract:Multi-Agent Task Assignment and Planning (MATP) has attracted growing attention but remains challenging in terms of scalability, spatial reasoning, and adaptability in obstacle-rich environments. To address these challenges, we propose OATH: Adaptive Obstacle-Aware Task Assignment and Planning for Heterogeneous Robot Teaming, which advances MATP by introducing a novel obstacle-aware strategy for task assignment. First, we develop an adaptive Halton sequence map, the first known application of Halton sampling with obstacle-aware adaptation in MATP, which adjusts sampling density based on obstacle distribution. Second, we propose a cluster-auction-selection framework that integrates obstacle-aware clustering with weighted auctions and intra-cluster task selection. These mechanisms jointly enable effective coordination among heterogeneous robots while maintaining scalability and near-optimal allocation performance. In addition, our framework leverages an LLM to interpret human instructions and directly guide the planner in real time. We validate OATH in NVIDIA Isaac Sim, showing substantial improvements in task assignment quality, scalability, adaptability to dynamic changes, and overall execution performance compared to state-of-the-art MATP baselines. A project website is available at https://llm-oath.github.io/.
Abstract:Creating robust occupation taxonomies, vital for applications ranging from job recommendation to labor market intelligence, is challenging. Manual curation is slow, while existing automated methods are either not adaptive to dynamic regional markets (top-down) or struggle to build coherent hierarchies from noisy data (bottom-up). We introduce CLIMB (CLusterIng-based Multi-agent taxonomy Builder), a framework that fully automates the creation of high-quality, data-driven taxonomies from raw job postings. CLIMB uses global semantic clustering to distill core occupations, then employs a reflection-based multi-agent system to iteratively build a coherent hierarchy. On three diverse, real-world datasets, we show that CLIMB produces taxonomies that are more coherent and scalable than existing methods and successfully capture unique regional characteristics. We release our code and datasets at https://anonymous.4open.science/r/CLIMB.
Abstract:This system paper presents the DeMeVa team's approaches to the third edition of the Learning with Disagreements shared task (LeWiDi 2025; Leonardelli et al., 2025). We explore two directions: in-context learning (ICL) with large language models, where we compare example sampling strategies; and label distribution learning (LDL) methods with RoBERTa (Liu et al., 2019b), where we evaluate several fine-tuning methods. Our contributions are twofold: (1) we show that ICL can effectively predict annotator-specific annotations (perspectivist annotations), and that aggregating these predictions into soft labels yields competitive performance; and (2) we argue that LDL methods are promising for soft label predictions and merit further exploration by the perspectivist community.




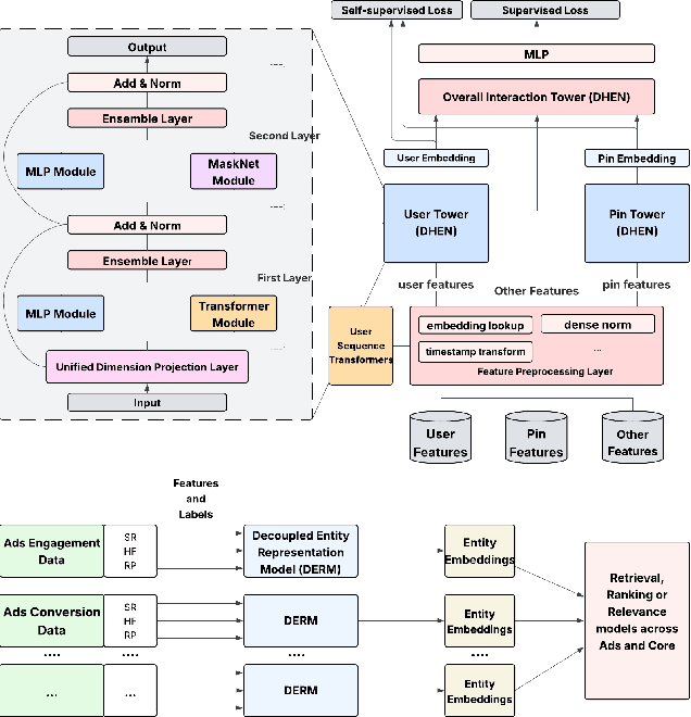
Abstract:In this paper, we introduce a novel framework following an upstream-downstream paradigm to construct user and item (Pin) embeddings from diverse data sources, which are essential for Pinterest to deliver personalized Pins and ads effectively. Our upstream models are trained on extensive data sources featuring varied signals, utilizing complex architectures to capture intricate relationships between users and Pins on Pinterest. To ensure scalability of the upstream models, entity embeddings are learned, and regularly refreshed, rather than real-time computation, allowing for asynchronous interaction between the upstream and downstream models. These embeddings are then integrated as input features in numerous downstream tasks, including ad retrieval and ranking models for CTR and CVR predictions. We demonstrate that our framework achieves notable performance improvements in both offline and online settings across various downstream tasks. This framework has been deployed in Pinterest's production ad ranking systems, resulting in significant gains in online metrics.




Abstract:We propose Kling-Foley, a large-scale multimodal Video-to-Audio generation model that synthesizes high-quality audio synchronized with video content. In Kling-Foley, we introduce multimodal diffusion transformers to model the interactions between video, audio, and text modalities, and combine it with a visual semantic representation module and an audio-visual synchronization module to enhance alignment capabilities. Specifically, these modules align video conditions with latent audio elements at the frame level, thereby improving semantic alignment and audio-visual synchronization. Together with text conditions, this integrated approach enables precise generation of video-matching sound effects. In addition, we propose a universal latent audio codec that can achieve high-quality modeling in various scenarios such as sound effects, speech, singing, and music. We employ a stereo rendering method that imbues synthesized audio with a spatial presence. At the same time, in order to make up for the incomplete types and annotations of the open-source benchmark, we also open-source an industrial-level benchmark Kling-Audio-Eval. Our experiments show that Kling-Foley trained with the flow matching objective achieves new audio-visual SOTA performance among public models in terms of distribution matching, semantic alignment, temporal alignment and audio quality.
Abstract:Background: We present a Patient Simulator that leverages real world patient encounters which cover a broad range of conditions and symptoms to provide synthetic test subjects for development and testing of healthcare agentic models. The simulator provides a realistic approach to patient presentation and multi-turn conversation with a symptom-checking agent. Objectives: (1) To construct and instantiate a Patient Simulator to train and test an AI health agent, based on patient vignettes derived from real EHR data. (2) To test the validity and alignment of the simulated encounters provided by the Patient Simulator to expert human clinical providers. (3) To illustrate the evaluation framework of such an LLM system on the generated realistic, data-driven simulations -- yielding a preliminary assessment of our proposed system. Methods: We first constructed realistic clinical scenarios by deriving patient vignettes from real-world EHR encounters. These vignettes cover a variety of presenting symptoms and underlying conditions. We then evaluate the performance of the Patient Simulator as a simulacrum of a real patient encounter across over 500 different patient vignettes. We leveraged a separate AI agent to provide multi-turn questions to obtain a history of present illness. The resulting multiturn conversations were evaluated by two expert clinicians. Results: Clinicians scored the Patient Simulator as consistent with the patient vignettes in those same 97.7% of cases. The extracted case summary based on the conversation history was 99% relevant. Conclusions: We developed a methodology to incorporate vignettes derived from real healthcare patient data to build a simulation of patient responses to symptom checking agents. The performance and alignment of this Patient Simulator could be used to train and test a multi-turn conversational AI agent at scale.
Abstract:Flow matching has demonstrated strong generative capabilities and has become a core component in modern Text-to-Speech (TTS) systems. To ensure high-quality speech synthesis, Classifier-Free Guidance (CFG) is widely used during the inference of flow-matching-based TTS models. However, CFG incurs substantial computational cost as it requires two forward passes, which hinders its applicability in real-time scenarios. In this paper, we explore removing CFG from flow-matching-based TTS models to improve inference efficiency, while maintaining performance. Specifically, we reformulated the flow matching training target to directly approximate the CFG optimization trajectory. This training method eliminates the need for unconditional model evaluation and guided tuning during inference, effectively cutting the computational overhead in half. Furthermore, It can be seamlessly integrated with existing optimized sampling strategies. We validate our approach using the F5-TTS model on the LibriTTS dataset. Experimental results show that our method achieves a 9$\times$ inference speed-up compared to the baseline F5-TTS, while preserving comparable speech quality. We will release the code and models to support reproducibility and foster further research in this area.




Abstract:Recent progress in VLMs has demonstrated impressive capabilities across a variety of tasks in the natural image domain. Motivated by these advancements, the remote sensing community has begun to adopt VLMs for remote sensing vision-language tasks, including scene understanding, image captioning, and visual question answering. However, existing remote sensing VLMs typically rely on closed-set scene understanding and focus on generic scene descriptions, yet lack the ability to incorporate external knowledge. This limitation hinders their capacity for semantic reasoning over complex or context-dependent queries that involve domain-specific or world knowledge. To address these challenges, we first introduced a multimodal Remote Sensing World Knowledge (RSWK) dataset, which comprises high-resolution satellite imagery and detailed textual descriptions for 14,141 well-known landmarks from 175 countries, integrating both remote sensing domain knowledge and broader world knowledge. Building upon this dataset, we proposed a novel Remote Sensing Retrieval-Augmented Generation (RS-RAG) framework, which consists of two key components. The Multi-Modal Knowledge Vector Database Construction module encodes remote sensing imagery and associated textual knowledge into a unified vector space. The Knowledge Retrieval and Response Generation module retrieves and re-ranks relevant knowledge based on image and/or text queries, and incorporates the retrieved content into a knowledge-augmented prompt to guide the VLM in producing contextually grounded responses. We validated the effectiveness of our approach on three representative vision-language tasks, including image captioning, image classification, and visual question answering, where RS-RAG significantly outperformed state-of-the-art baselines.




Abstract:Reinforcement learning (RL), with its ability to explore and optimize policies in complex, dynamic decision-making tasks, has emerged as a promising approach to addressing motion planning (MoP) challenges in autonomous driving (AD). Despite rapid advancements in RL and AD, a systematic description and interpretation of the RL design process tailored to diverse driving tasks remains underdeveloped. This survey provides a comprehensive review of RL-based MoP for AD, focusing on lessons from task-specific perspectives. We first outline the fundamentals of RL methodologies, and then survey their applications in MoP, analyzing scenario-specific features and task requirements to shed light on their influence on RL design choices. Building on this analysis, we summarize key design experiences, extract insights from various driving task applications, and provide guidance for future implementations. Additionally, we examine the frontier challenges in RL-based MoP, review recent efforts to addresse these challenges, and propose strategies for overcoming unresolved issues.