Abstract:While existing generation and unified models excel at general image generation, they struggle with tasks requiring deep reasoning, planning, and precise data-to-visual mapping abilities beyond general scenarios. To push beyond the existing limitations, we introduce a new and challenging task: creative table visualization, requiring the model to generate an infographic that faithfully and aesthetically visualizes the data from a given table. To address this challenge, we propose ShowTable, a pipeline that synergizes MLLMs with diffusion models via a progressive self-correcting process. The MLLM acts as the central orchestrator for reasoning the visual plan and judging visual errors to provide refined instructions, the diffusion execute the commands from MLLM, achieving high-fidelity results. To support this task and our pipeline, we introduce three automated data construction pipelines for training different modules. Furthermore, we introduce TableVisBench, a new benchmark with 800 challenging instances across 5 evaluation dimensions, to assess performance on this task. Experiments demonstrate that our pipeline, instantiated with different models, significantly outperforms baselines, highlighting its effective multi-modal reasoning, generation, and error correction capabilities.
Abstract:End-to-end text spotting aims to jointly optimize text detection and recognition within a unified framework. Despite significant progress, designing an accurate and efficient end-to-end text spotter for arbitrary-shaped text remains largely unsolved. We identify the primary bottleneck as the lack of a reliable and efficient text detection method. To address this, we propose a novel parameterized text shape method based on low-rank approximation for precise detection and a triple assignment detection head to enable fast inference. Specifically, unlike other shape representation methods that employ data-irrelevant parameterization, our data-driven approach derives a low-rank subspace directly from labeled text boundaries. To ensure this process is robust against the inherent annotation noise in this data, we utilize a specialized recovery method based on an $\ell_1$-norm formulation, which accurately reconstructs the text shape with only a few key orthogonal vectors. By exploiting the inherent shape correlation among different text contours, our method achieves consistency and compactness in shape representation. Next, the triple assignment scheme introduces a novel architecture where a deep sparse branch (for stabilized training) is used to guide the learning of an ultra-lightweight sparse branch (for accelerated inference), while a dense branch provides rich parallel supervision. Building upon these advancements, we integrate the enhanced detection module with a lightweight recognition branch to form an end-to-end text spotting framework, termed LRANet++, capable of accurately and efficiently spotting arbitrary-shaped text. Extensive experiments on several challenging benchmarks demonstrate the superiority of LRANet++ compared to state-of-the-art methods. Code will be available at: https://github.com/ychensu/LRANet-PP.git




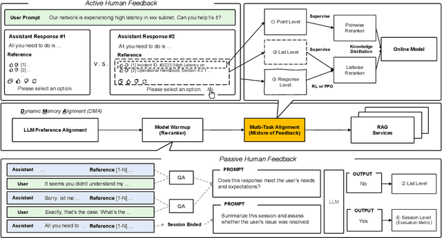
Abstract:Retrieval-augmented generation (RAG) systems often rely on static retrieval, limiting adaptation to evolving intent and content drift. We introduce Dynamic Memory Alignment (DMA), an online learning framework that systematically incorporates multi-granularity human feedback to align ranking in interactive settings. DMA organizes document-, list-, and response-level signals into a coherent learning pipeline: supervised training for pointwise and listwise rankers, policy optimization driven by response-level preferences, and knowledge distillation into a lightweight scorer for low-latency serving. Throughout this paper, memory refers to the model's working memory, which is the entire context visible to the LLM for In-Context Learning. We adopt a dual-track evaluation protocol mirroring deployment: (i) large-scale online A/B ablations to isolate the utility of each feedback source, and (ii) few-shot offline tests on knowledge-intensive benchmarks. Online, a multi-month industrial deployment further shows substantial improvements in human engagement. Offline, DMA preserves competitive foundational retrieval while yielding notable gains on conversational QA (TriviaQA, HotpotQA). Taken together, these results position DMA as a principled approach to feedback-driven, real-time adaptation in RAG without sacrificing baseline capability.




Abstract:Multi-modal Retrieval-Augmented Generation (RAG) has become a critical method for empowering LLMs by leveraging candidate visual documents. However, current methods consider the entire document as the basic retrieval unit, introducing substantial irrelevant visual content in two ways: 1) Relevant documents often contain large regions unrelated to the query, diluting the focus on salient information; 2) Retrieving multiple documents to increase recall further introduces redundant and irrelevant documents. These redundant contexts distract the model's attention and further degrade the performance. To address this challenge, we propose \modelname, a novel framework that shifts the retrieval paradigm from the document level to the region level. During training, we design a hybrid supervision strategy from both labeled data and unlabeled data to pinpoint relevant patches. During inference, we propose a dynamic pipeline that intelligently groups salient patches into complete semantic regions. By delegating the task of identifying relevant regions to the retriever, \modelname enables the generator to focus solely on concise visual content relevant to queries, improving both efficiency and accuracy. Experiments on six benchmarks demonstrate that RegionRAG achieves state-of-the-art performance. Improves retrieval accuracy by 10.02\% in R@1 on average and increases question answering accuracy by 3.56\% while using only 71.42\% visual tokens compared to prior methods. The code will be available at https://github.com/Aeryn666/RegionRAG.




Abstract:Large Language Models (LLMs) have achieved remarkable progress across a wide range of tasks, but remain vulnerable to safety risks such as harmful content generation and jailbreak attacks. Existing safety techniques -- including external guardrails, inference-time guidance, and post-training alignment -- each face limitations in balancing safety, utility, and controllability. In this work, we propose UpSafe$^\circ$C, a unified framework for enhancing LLM safety through safety-aware upcycling. Our approach first identifies safety-critical layers and upcycles them into a sparse Mixture-of-Experts (MoE) structure, where the router acts as a soft guardrail that selectively activates original MLPs and added safety experts. We further introduce a two-stage SFT strategy to strengthen safety discrimination while preserving general capabilities. To enable flexible control at inference time, we introduce a safety temperature mechanism, allowing dynamic adjustment of the trade-off between safety and utility. Experiments across multiple benchmarks, base model, and model scales demonstrate that UpSafe$^\circ$C achieves robust safety improvements against harmful and jailbreak inputs, while maintaining competitive performance on general tasks. Moreover, analysis shows that safety temperature provides fine-grained inference-time control that achieves the Pareto-optimal frontier between utility and safety. Our results highlight a new direction for LLM safety: moving from static alignment toward dynamic, modular, and inference-aware control.
Abstract:We introduce our first reflective generative model MetaStone-S1, which obtains OpenAI o3's performance via the self-supervised process reward model (SPRM). Through sharing the backbone network and using task-specific heads for next token prediction and process scoring respectively, SPRM successfully integrates the policy model and process reward model(PRM) into a unified interface without extra process annotation, reducing over 99% PRM parameters for efficient reasoning. Equipped with SPRM, MetaStone-S1 is naturally suitable for test time scaling (TTS), and we provide three reasoning effort modes (low, medium, and high), based on the controllable thinking length. Moreover, we empirically establish a scaling law that reveals the relationship between total thinking computation and TTS performance. Experiments demonstrate that our MetaStone-S1 achieves comparable performance to OpenAI-o3-mini's series with only 32B parameter size. To support the research community, we have open-sourced MetaStone-S1 at https://github.com/MetaStone-AI/MetaStone-S1.




Abstract:While the safety risks of image-based large language models have been extensively studied, their video-based counterparts (Video LLMs) remain critically under-examined. To systematically study this problem, we introduce \textbf{VideoSafetyBench (VSB-77k) - the first large-scale, culturally diverse benchmark for Video LLM safety}, which compromises 77,646 video-query pairs and spans 19 principal risk categories across 10 language communities. \textit{We reveal that integrating video modality degrades safety performance by an average of 42.3\%, exposing systemic risks in multimodal attack exploitation.} To address this vulnerability, we propose \textbf{VideoSafety-R1}, a dual-stage framework achieving unprecedented safety gains through two innovations: (1) Alarm Token-Guided Safety Fine-Tuning (AT-SFT) injects learnable alarm tokens into visual and textual sequences, enabling explicit harm perception across modalities via multitask objectives. (2) Then, Safety-Guided GRPO enhances defensive reasoning through dynamic policy optimization with rule-based rewards derived from dual-modality verification. These components synergize to shift safety alignment from passive harm recognition to active reasoning. The resulting framework achieves a 65.1\% improvement on VSB-Eval-HH, and improves by 59.1\%, 44.3\%, and 15.0\% on the image safety datasets MMBench, VLGuard, and FigStep, respectively. \textit{Our codes are available in the supplementary materials.} \textcolor{red}{Warning: This paper contains examples of harmful language and videos, and reader discretion is recommended.}
Abstract:Product posters, which integrate subject, scene, and text, are crucial promotional tools for attracting customers. Creating such posters using modern image generation methods is valuable, while the main challenge lies in accurately rendering text, especially for complex writing systems like Chinese, which contains over 10,000 individual characters. In this work, we identify the key to precise text rendering as constructing a character-discriminative visual feature as a control signal. Based on this insight, we propose a robust character-wise representation as control and we develop TextRenderNet, which achieves a high text rendering accuracy of over 90%. Another challenge in poster generation is maintaining the fidelity of user-specific products. We address this by introducing SceneGenNet, an inpainting-based model, and propose subject fidelity feedback learning to further enhance fidelity. Based on TextRenderNet and SceneGenNet, we present PosterMaker, an end-to-end generation framework. To optimize PosterMaker efficiently, we implement a two-stage training strategy that decouples text rendering and background generation learning. Experimental results show that PosterMaker outperforms existing baselines by a remarkable margin, which demonstrates its effectiveness.




Abstract:Sora has unveiled the immense potential of the Diffusion Transformer (DiT) architecture in single-scene video generation. However, the more challenging task of multi-scene video generation, which offers broader applications, remains relatively underexplored. To bridge this gap, we propose Mask$^2$DiT, a novel approach that establishes fine-grained, one-to-one alignment between video segments and their corresponding text annotations. Specifically, we introduce a symmetric binary mask at each attention layer within the DiT architecture, ensuring that each text annotation applies exclusively to its respective video segment while preserving temporal coherence across visual tokens. This attention mechanism enables precise segment-level textual-to-visual alignment, allowing the DiT architecture to effectively handle video generation tasks with a fixed number of scenes. To further equip the DiT architecture with the ability to generate additional scenes based on existing ones, we incorporate a segment-level conditional mask, which conditions each newly generated segment on the preceding video segments, thereby enabling auto-regressive scene extension. Both qualitative and quantitative experiments confirm that Mask$^2$DiT excels in maintaining visual consistency across segments while ensuring semantic alignment between each segment and its corresponding text description. Our project page is https://tianhao-qi.github.io/Mask2DiTProject.
Abstract:Recent Multi-modal Large Language Models (MLLMs) have been challenged by the computational overhead resulting from massive video frames, often alleviated through compression strategies. However, the visual content is not equally contributed to user instructions, existing strategies (\eg, average pool) inevitably lead to the loss of potentially useful information. To tackle this, we propose the Hybrid-level Instruction Injection Strategy for Conditional Token Compression in MLLMs (HICom), utilizing the instruction as a condition to guide the compression from both local and global levels. This encourages the compression to retain the maximum amount of user-focused information while reducing visual tokens to minimize computational burden. Specifically, the instruction condition is injected into the grouped visual tokens at the local level and the learnable tokens at the global level, and we conduct the attention mechanism to complete the conditional compression. From the hybrid-level compression, the instruction-relevant visual parts are highlighted while the temporal-spatial structure is also preserved for easier understanding of LLMs. To further unleash the potential of HICom, we introduce a new conditional pre-training stage with our proposed dataset HICom-248K. Experiments show that our HICom can obtain distinguished video understanding ability with fewer tokens, increasing the performance by 2.43\% average on three multiple-choice QA benchmarks and saving 78.8\% tokens compared with the SOTA method. The code is available at https://github.com/lntzm/HICom.