



Abstract:Large language models (LLMs) are increasingly capable of processing long inputs and locating specific information within them, as evidenced by their performance on the Needle in a Haystack (NIAH) test. However, while models excel at recalling surprising information, they still struggle to identify clearly omitted information. We introduce AbsenceBench to assesses LLMs' capacity to detect missing information across three domains: numerical sequences, poetry, and GitHub pull requests. AbsenceBench asks models to identify which pieces of a document were deliberately removed, given access to both the original and edited contexts. Despite the apparent straightforwardness of these tasks, our experiments reveal that even state-of-the-art models like Claude-3.7-Sonnet achieve only 69.6% F1-score with a modest average context length of 5K tokens. Our analysis suggests this poor performance stems from a fundamental limitation: Transformer attention mechanisms cannot easily attend to "gaps" in documents since these absences don't correspond to any specific keys that can be attended to. Overall, our results and analysis provide a case study of the close proximity of tasks where models are already superhuman (NIAH) and tasks where models breakdown unexpectedly (AbsenceBench).




Abstract:Alignment has quickly become a default ingredient in LLM development, with techniques such as reinforcement learning from human feedback making models act safely, follow instructions, and perform ever-better on complex tasks. While these techniques are certainly useful, we propose that they should not be universally applied and demonstrate a range of tasks on which base language models consistently outperform their popular aligned forms. Particularly, we study tasks that require unpredictable outputs, such as random number generation, mixed strategy games (rock-paper-scissors and hide-and-seek), and creative writing. In each case, aligned models tend towards narrow behaviors that result in distinct disadvantages, for instance, preferring to generate "7" over other uniformly random numbers, becoming almost fully predictable in some game states, or prioritizing pleasant writing over creative originality. Across models tested, better performance on common benchmarks tends to correlate with worse performance on our tasks, suggesting an effective trade-off in the required capabilities.




Abstract:Humor is prevalent in online communications and it often relies on more than one modality (e.g., cartoons and memes). Interpreting humor in multimodal settings requires drawing on diverse types of knowledge, including metaphorical, sociocultural, and commonsense knowledge. However, identifying the most useful knowledge remains an open question. We introduce \method{}, a method inspired by the information bottleneck principle that elicits relevant world knowledge from vision and language models which is iteratively refined for generating an explanation of the humor in an unsupervised manner. Our experiments on three datasets confirm the advantage of our method over a range of baselines. Our method can further be adapted in the future for additional tasks that can benefit from eliciting and conditioning on relevant world knowledge and open new research avenues in this direction.
Abstract:Modern language models (LMs) pose a new challenge in capability assessment. Static benchmarks inevitably saturate without providing confidence in the deployment tolerances of LM-based systems, but developers nonetheless claim that their models have generalized traits such as reasoning or open-domain language understanding based on these flawed metrics. The science and practice of LMs requires a new approach to benchmarking which measures specific capabilities with dynamic assessments. To be confident in our metrics, we need a new discipline of model metrology -- one which focuses on how to generate benchmarks that predict performance under deployment. Motivated by our evaluation criteria, we outline how building a community of model metrology practitioners -- one focused on building tools and studying how to measure system capabilities -- is the best way to meet these needs to and add clarity to the AI discussion.
Abstract:RLHF-aligned LMs have shown unprecedented ability on both benchmarks and long-form text generation, yet they struggle with one foundational task: next-token prediction. As RLHF models become agent models aimed at interacting with humans, they seem to lose their world modeling -- the ability to predict what comes next in arbitrary documents, which is the foundational training objective of the Base LMs that RLHF adapts. Besides empirically demonstrating this trade-off, we propose a potential explanation: to perform coherent long-form generation, RLHF models restrict randomness via implicit blueprints. In particular, RLHF models concentrate probability on sets of anchor spans that co-occur across multiple generations for the same prompt, serving as textual scaffolding but also limiting a model's ability to generate documents that do not include these spans. We study this trade-off on the most effective current agent models, those aligned with RLHF, while exploring why this may remain a fundamental trade-off between models that act and those that predict, even as alignment techniques improve.
Abstract:The current winning recipe for automatic summarization is using proprietary large-scale language models (LLMs) such as ChatGPT as is, or imitation learning from them as teacher models. While increasingly ubiquitous dependence on such large-scale language models is convenient, there remains an important question of whether small-scale models could have achieved competitive results, if we were to seek an alternative learning method -- that allows for a more cost-efficient, controllable, yet powerful summarizer. We present InfoSumm, a novel framework to distill a powerful summarizer based on the information-theoretic objective for summarization, without relying on either the LLM's capability or human-written references. To achieve this, we first propose a novel formulation of the desiderata of summarization (saliency, faithfulness and brevity) through the lens of mutual information between the original document and the summary. Based on this formulation, we start off from Pythia-2.8B as the teacher model, which is not yet capable of summarization, then self-train the model to optimize for the information-centric measures of ideal summaries. Distilling from the improved teacher, we arrive at a compact but powerful summarizer with only 568M parameters that performs competitively against ChatGPT, without ever relying on ChatGPT's capabilities. Extensive analysis demonstrates that our approach outperforms in-domain supervised models in human evaluation, let alone state-of-the-art unsupervised methods, and wins over ChatGPT in controllable summarization.




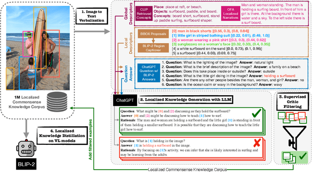
Abstract:Instruction following vision-language (VL) models offer a flexible interface that supports a broad range of multimodal tasks in a zero-shot fashion. However, interfaces that operate on full images do not directly enable the user to "point to" and access specific regions within images. This capability is important not only to support reference-grounded VL benchmarks, but also, for practical applications that require precise within-image reasoning. We build Localized Visual Commonsense models, which allow users to specify (multiple) regions as input. We train our model by sampling localized commonsense knowledge from a large language model (LLM): specifically, we prompt an LLM to collect commonsense knowledge given a global literal image description and a local literal region description automatically generated by a set of VL models. With a separately trained critic model that selects high-quality examples, we find that training on the localized commonsense corpus can successfully distill existing VL models to support a reference-as-input interface. Empirical results and human evaluations in a zero-shot setup demonstrate that our distillation method results in more precise VL models of reasoning compared to a baseline of passing a generated referring expression to an LLM.




Abstract:We present NovaCOMET, an open commonsense knowledge model, that combines the best aspects of knowledge and general task models. Compared to previous knowledge models, NovaCOMET allows open-format relations enabling direct application to reasoning tasks; compared to general task models like Flan-T5, it explicitly centers knowledge, enabling superior performance for commonsense reasoning. NovaCOMET leverages the knowledge of opaque proprietary models to create an open knowledge pipeline. First, knowledge is symbolically distilled into NovATOMIC, a publicly-released discrete knowledge graph which can be audited, critiqued, and filtered. Next, we train NovaCOMET on NovATOMIC by fine-tuning an open-source pretrained model. NovaCOMET uses an open-format training objective, replacing the fixed relation sets of past knowledge models, enabling arbitrary structures within the data to serve as inputs or outputs. The resulting generation model, optionally augmented with human annotation, matches or exceeds comparable open task models like Flan-T5 on a range of commonsense generation tasks. NovaCOMET serves as a counterexample to the contemporary focus on instruction tuning only, demonstrating a distinct advantage to explicitly modeling commonsense knowledge as well.




Abstract:The recent wave of generative AI has sparked unprecedented global attention, with both excitement and concern over potentially superhuman levels of artificial intelligence: models now take only seconds to produce outputs that would challenge or exceed the capabilities even of expert humans. At the same time, models still show basic errors in understanding that would not be expected even in non-expert humans. This presents us with an apparent paradox: how do we reconcile seemingly superhuman capabilities with the persistence of errors that few humans would make? In this work, we posit that this tension reflects a divergence in the configuration of intelligence in today's generative models relative to intelligence in humans. Specifically, we propose and test the Generative AI Paradox hypothesis: generative models, having been trained directly to reproduce expert-like outputs, acquire generative capabilities that are not contingent upon -- and can therefore exceed -- their ability to understand those same types of outputs. This contrasts with humans, for whom basic understanding almost always precedes the ability to generate expert-level outputs. We test this hypothesis through controlled experiments analyzing generation vs. understanding in generative models, across both language and image modalities. Our results show that although models can outperform humans in generation, they consistently fall short of human capabilities in measures of understanding, as well as weaker correlation between generation and understanding performance, and more brittleness to adversarial inputs. Our findings support the hypothesis that models' generative capability may not be contingent upon understanding capability, and call for caution in interpreting artificial intelligence by analogy to human intelligence.
Abstract:Human values are crucial to human decision-making. Value pluralism is the view that multiple correct values may be held in tension with one another (e.g., when considering lying to a friend to protect their feelings, how does one balance honesty with friendship?). As statistical learners, AI systems fit to averages by default, washing out these potentially irreducible value conflicts. To improve AI systems to better reflect value pluralism, the first-order challenge is to explore the extent to which AI systems can model pluralistic human values, rights, and duties as well as their interaction. We introduce ValuePrism, a large-scale dataset of 218k values, rights, and duties connected to 31k human-written situations. ValuePrism's contextualized values are generated by GPT-4 and deemed high-quality by human annotators 91% of the time. We conduct a large-scale study with annotators across diverse social and demographic backgrounds to try to understand whose values are represented. With ValuePrism, we build Kaleido, an open, light-weight, and structured language-based multi-task model that generates, explains, and assesses the relevance and valence (i.e., support or oppose) of human values, rights, and duties within a specific context. Humans prefer the sets of values output by our system over the teacher GPT-4, finding them more accurate and with broader coverage. In addition, we demonstrate that Kaleido can help explain variability in human decision-making by outputting contrasting values. Finally, we show that Kaleido's representations transfer to other philosophical frameworks and datasets, confirming the benefit of an explicit, modular, and interpretable approach to value pluralism. We hope that our work will serve as a step to making more explicit the implicit values behind human decision-making and to steering AI systems to make decisions that are more in accordance with them.