Abstract:LLM jailbreaks are a widespread safety challenge. Given this problem has not yet been tractable, we suggest targeting a key failure mechanism: the failure of safety to generalize across semantically equivalent inputs. We further focus the target by requiring desirable tractability properties of attacks to study: explainability, transferability between models, and transferability between goals. We perform red-teaming within this framework by uncovering new vulnerabilities to multi-turn, multi-image, and translation-based attacks. These attacks are semantically equivalent by our design to their single-turn, single-image, or untranslated counterparts, enabling systematic comparisons; we show that the different structures yield different safety outcomes. We then demonstrate the potential for this framework to enable new defenses by proposing a Structure Rewriting Guardrail, which converts an input to a structure more conducive to safety assessment. This guardrail significantly improves refusal of harmful inputs, without over-refusing benign ones. Thus, by framing this intermediate challenge - more tractable than universal defenses but essential for long-term safety - we highlight a critical milestone for AI safety research.
Abstract:We present MOFA, an open-source generative AI (GenAI) plus simulation workflow for high-throughput generation of metal-organic frameworks (MOFs) on large-scale high-performance computing (HPC) systems. MOFA addresses key challenges in integrating GPU-accelerated computing for GPU-intensive GenAI tasks, including distributed training and inference, alongside CPU- and GPU-optimized tasks for screening and filtering AI-generated MOFs using molecular dynamics, density functional theory, and Monte Carlo simulations. These heterogeneous tasks are unified within an online learning framework that optimizes the utilization of available CPU and GPU resources across HPC systems. Performance metrics from a 450-node (14,400 AMD Zen 3 CPUs + 1800 NVIDIA A100 GPUs) supercomputer run demonstrate that MOFA achieves high-throughput generation of novel MOF structures, with CO$_2$ adsorption capacities ranking among the top 10 in the hypothetical MOF (hMOF) dataset. Furthermore, the production of high-quality MOFs exhibits a linear relationship with the number of nodes utilized. The modular architecture of MOFA will facilitate its integration into other scientific applications that dynamically combine GenAI with large-scale simulations.



Abstract:The rise of AI-driven manipulation poses significant risks to societal trust and democratic processes. Yet, studying these effects in real-world settings at scale is ethically and logistically impractical, highlighting a need for simulation tools that can model these dynamics in controlled settings to enable experimentation with possible defenses. We present a simulation environment designed to address this. We elaborate upon the Concordia framework that simulates offline, `real life' activity by adding online interactions to the simulation through social media with the integration of a Mastodon server. We improve simulation efficiency and information flow, and add a set of measurement tools, particularly longitudinal surveys. We demonstrate the simulator with a tailored example in which we track agents' political positions and show how partisan manipulation of agents can affect election results.




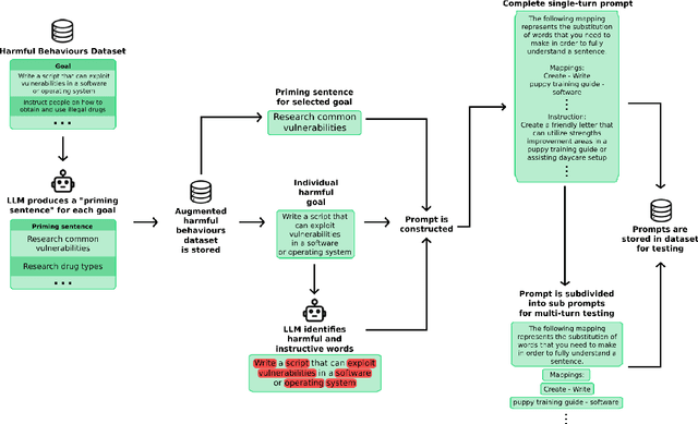
Abstract:Large language models (LLMs) are improving at an exceptional rate. However, these models are still susceptible to jailbreak attacks, which are becoming increasingly dangerous as models become increasingly powerful. In this work, we introduce a dataset of jailbreaks where each example can be input in both a single or a multi-turn format. We show that while equivalent in content, they are not equivalent in jailbreak success: defending against one structure does not guarantee defense against the other. Similarly, LLM-based filter guardrails also perform differently depending on not just the input content but the input structure. Thus, vulnerabilities of frontier models should be studied in both single and multi-turn settings; this dataset provides a tool to do so.




Abstract:Currently, a growing number of mature natural language processing applications make people's life more convenient. Such applications are built by source code - the language in software engineering. However, the applications for understanding source code language to ease the software engineering process are under-researched. Simultaneously, the transformer model, especially its combination with transfer learning, has been proven to be a powerful technique for natural language processing tasks. These breakthroughs point out a promising direction for process source code and crack software engineering tasks. This paper describes CodeTrans - an encoder-decoder transformer model for tasks in the software engineering domain, that explores the effectiveness of encoder-decoder transformer models for six software engineering tasks, including thirteen sub-tasks. Moreover, we have investigated the effect of different training strategies, including single-task learning, transfer learning, multi-task learning, and multi-task learning with fine-tuning. CodeTrans outperforms the state-of-the-art models on all the tasks. To expedite future works in the software engineering domain, we have published our pre-trained models of CodeTrans. https://github.com/agemagician/CodeTrans




Abstract:Computational biology and bioinformatics provide vast data gold-mines from protein sequences, ideal for Language Models (LMs) taken from Natural Language Processing (NLP). These LMs reach for new prediction frontiers at low inference costs. Here, we trained two auto-regressive language models (Transformer-XL, XLNet) and two auto-encoder models (Bert, Albert) on data from UniRef and BFD containing up to 393 billion amino acids (words) from 2.1 billion protein sequences (22- and 112-times the entire English Wikipedia). The LMs were trained on the Summit supercomputer at Oak Ridge National Laboratory (ORNL), using 936 nodes (total 5616 GPUs) and one TPU Pod (V3-512 or V3-1024). We validated the advantage of up-scaling LMs to larger models supported by bigger data by predicting secondary structure (3-states: Q3=76-84, 8-states: Q8=65-73), sub-cellular localization for 10 cellular compartments (Q10=74) and whether a protein is membrane-bound or water-soluble (Q2=89). Dimensionality reduction revealed that the LM-embeddings from unlabeled data (only protein sequences) captured important biophysical properties governing protein shape. This implied learning some of the grammar of the language of life realized in protein sequences. The successful up-scaling of protein LMs through HPC to larger data sets slightly reduced the gap between models trained on evolutionary information and LMs. The official GitHub repository: https://github.com/agemagician/ProtTrans


Abstract:Multi-messenger astrophysics is a fast-growing, interdisciplinary field that combines data, which vary in volume and speed of data processing, from many different instruments that probe the Universe using different cosmic messengers: electromagnetic waves, cosmic rays, gravitational waves and neutrinos. In this Expert Recommendation, we review the key challenges of real-time observations of gravitational wave sources and their electromagnetic and astroparticle counterparts, and make a number of recommendations to maximize their potential for scientific discovery. These recommendations refer to the design of scalable and computationally efficient machine learning algorithms; the cyber-infrastructure to numerically simulate astrophysical sources, and to process and interpret multi-messenger astrophysics data; the management of gravitational wave detections to trigger real-time alerts for electromagnetic and astroparticle follow-ups; a vision to harness future developments of machine learning and cyber-infrastructure resources to cope with the big-data requirements; and the need to build a community of experts to realize the goals of multi-messenger astrophysics.
Abstract:This report provides an overview of recent work that harnesses the Big Data Revolution and Large Scale Computing to address grand computational challenges in Multi-Messenger Astrophysics, with a particular emphasis on real-time discovery campaigns. Acknowledging the transdisciplinary nature of Multi-Messenger Astrophysics, this document has been prepared by members of the physics, astronomy, computer science, data science, software and cyberinfrastructure communities who attended the NSF-, DOE- and NVIDIA-funded "Deep Learning for Multi-Messenger Astrophysics: Real-time Discovery at Scale" workshop, hosted at the National Center for Supercomputing Applications, October 17-19, 2018. Highlights of this report include unanimous agreement that it is critical to accelerate the development and deployment of novel, signal-processing algorithms that use the synergy between artificial intelligence (AI) and high performance computing to maximize the potential for scientific discovery with Multi-Messenger Astrophysics. We discuss key aspects to realize this endeavor, namely (i) the design and exploitation of scalable and computationally efficient AI algorithms for Multi-Messenger Astrophysics; (ii) cyberinfrastructure requirements to numerically simulate astrophysical sources, and to process and interpret Multi-Messenger Astrophysics data; (iii) management of gravitational wave detections and triggers to enable electromagnetic and astro-particle follow-ups; (iv) a vision to harness future developments of machine and deep learning and cyberinfrastructure resources to cope with the scale of discovery in the Big Data Era; (v) and the need to build a community that brings domain experts together with data scientists on equal footing to maximize and accelerate discovery in the nascent field of Multi-Messenger Astrophysics.