refer to the report for detailed contributions
Abstract:Existing audio language models typically rely on task-specific fine-tuning to accomplish particular audio tasks. In contrast, humans are able to generalize to new audio tasks with only a few examples or simple instructions. GPT-3 has shown that scaling next-token prediction pretraining enables strong generalization capabilities in text, and we believe this paradigm is equally applicable to the audio domain. By scaling MiMo-Audio's pretraining data to over one hundred million of hours, we observe the emergence of few-shot learning capabilities across a diverse set of audio tasks. We develop a systematic evaluation of these capabilities and find that MiMo-Audio-7B-Base achieves SOTA performance on both speech intelligence and audio understanding benchmarks among open-source models. Beyond standard metrics, MiMo-Audio-7B-Base generalizes to tasks absent from its training data, such as voice conversion, style transfer, and speech editing. MiMo-Audio-7B-Base also demonstrates powerful speech continuation capabilities, capable of generating highly realistic talk shows, recitations, livestreaming and debates. At the post-training stage, we curate a diverse instruction-tuning corpus and introduce thinking mechanisms into both audio understanding and generation. MiMo-Audio-7B-Instruct achieves open-source SOTA on audio understanding benchmarks (MMSU, MMAU, MMAR, MMAU-Pro), spoken dialogue benchmarks (Big Bench Audio, MultiChallenge Audio) and instruct-TTS evaluations, approaching or surpassing closed-source models. Model checkpoints and full evaluation suite are available at https://github.com/XiaomiMiMo/MiMo-Audio.




Abstract:In recent years, traffic prediction has achieved remarkable success and has become an integral component of intelligent transportation systems. However, traffic data is typically distributed among multiple data owners, and privacy constraints prevent the direct utilization of these isolated datasets for traffic prediction. Most existing federated traffic prediction methods focus on designing communication mechanisms that allow models to leverage information from other clients in order to improve prediction accuracy. Unfortunately, such approaches often incur substantial communication overhead, and the resulting transmission delays significantly slow down the training process. As the volume of traffic data continues to grow, this issue becomes increasingly critical, making the resource consumption of current methods unsustainable. To address this challenge, we propose a novel variable relationship modeling paradigm for federated traffic prediction, termed the Channel-Independent Paradigm(CIP). Unlike traditional approaches, CIP eliminates the need for inter-client communication by enabling each node to perform efficient and accurate predictions using only local information. Based on the CIP, we further develop Fed-CI, an efficient federated learning framework, allowing each client to process its own data independently while effectively mitigating the information loss caused by the lack of direct data sharing among clients. Fed-CI significantly reduces communication overhead, accelerates the training process, and achieves state-of-the-art performance while complying with privacy regulations. Extensive experiments on multiple real-world datasets demonstrate that Fed-CI consistently outperforms existing methods across all datasets and federated settings. It achieves improvements of 8%, 14%, and 16% in RMSE, MAE, and MAPE, respectively, while also substantially reducing communication costs.




Abstract:Creating immersive and playable 3D worlds from texts or images remains a fundamental challenge in computer vision and graphics. Existing world generation approaches typically fall into two categories: video-based methods that offer rich diversity but lack 3D consistency and rendering efficiency, and 3D-based methods that provide geometric consistency but struggle with limited training data and memory-inefficient representations. To address these limitations, we present HunyuanWorld 1.0, a novel framework that combines the best of both worlds for generating immersive, explorable, and interactive 3D scenes from text and image conditions. Our approach features three key advantages: 1) 360{\deg} immersive experiences via panoramic world proxies; 2) mesh export capabilities for seamless compatibility with existing computer graphics pipelines; 3) disentangled object representations for augmented interactivity. The core of our framework is a semantically layered 3D mesh representation that leverages panoramic images as 360{\deg} world proxies for semantic-aware world decomposition and reconstruction, enabling the generation of diverse 3D worlds. Extensive experiments demonstrate that our method achieves state-of-the-art performance in generating coherent, explorable, and interactive 3D worlds while enabling versatile applications in virtual reality, physical simulation, game development, and interactive content creation.
Abstract:3D AI-generated content (AIGC) is a passionate field that has significantly accelerated the creation of 3D models in gaming, film, and design. Despite the development of several groundbreaking models that have revolutionized 3D generation, the field remains largely accessible only to researchers, developers, and designers due to the complexities involved in collecting, processing, and training 3D models. To address these challenges, we introduce Hunyuan3D 2.1 as a case study in this tutorial. This tutorial offers a comprehensive, step-by-step guide on processing 3D data, training a 3D generative model, and evaluating its performance using Hunyuan3D 2.1, an advanced system for producing high-resolution, textured 3D assets. The system comprises two core components: the Hunyuan3D-DiT for shape generation and the Hunyuan3D-Paint for texture synthesis. We will explore the entire workflow, including data preparation, model architecture, training strategies, evaluation metrics, and deployment. By the conclusion of this tutorial, you will have the knowledge to finetune or develop a robust 3D generative model suitable for applications in gaming, virtual reality, and industrial design.




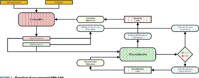
Abstract:In recent years, generative adversarial networks (GANs) have made significant progress in generating audio sequences. However, these models typically rely on bandwidth-limited mel-spectrograms, which constrain the resolution of generated audio sequences, and lead to mode collapse during conditional generation. To address this issue, we propose Deformable Periodic Network based GAN (DPN-GAN), a novel GAN architecture that incorporates a kernel-based periodic ReLU activation function to induce periodic bias in audio generation. This innovative approach enhances the model's ability to capture and reproduce intricate audio patterns. In particular, our proposed model features a DPN module for multi-resolution generation utilizing deformable convolution operations, allowing for adaptive receptive fields that improve the quality and fidelity of the synthetic audio. Additionally, we enhance the discriminator network using deformable convolution to better distinguish between real and generated samples, further refining the audio quality. We trained two versions of the model: DPN-GAN small (38.67M parameters) and DPN-GAN large (124M parameters). For evaluation, we use five different datasets, covering both speech synthesis and music generation tasks, to demonstrate the efficiency of the DPN-GAN. The experimental results demonstrate that DPN-GAN delivers superior performance on both out-of-distribution and noisy data, showcasing its robustness and adaptability. Trained across various datasets, DPN-GAN outperforms state-of-the-art GAN architectures on standard evaluation metrics, and exhibits increased robustness in synthesized audio.




Abstract:Existing class-incremental learning methods in 3D point clouds rely on exemplars (samples of former classes) to resist the catastrophic forgetting of models, and exemplar-free settings will greatly degrade the performance. For exemplar-free incremental learning, the pre-trained model methods have achieved state-of-the-art results in 2D domains. However, these methods cannot be migrated to the 3D domains due to the limited pre-training datasets and insufficient focus on fine-grained geometric details. This paper breaks through these limitations, proposing a basic shape dataset with zero collection cost for model pre-training. It helps a model obtain extensive knowledge of 3D geometries. Based on this, we propose a framework embedded with 3D geometry knowledge for incremental learning in point clouds, compatible with exemplar-free (-based) settings. In the incremental stage, the geometry knowledge is extended to represent objects in point clouds. The class prototype is calculated by regularizing the data representation with the same category and is kept adjusting in the learning process. It helps the model remember the shape features of different categories. Experiments show that our method outperforms other baseline methods by a large margin on various benchmark datasets, considering both exemplar-free (-based) settings.
Abstract:Short-form videos are popular on platforms like TikTok and Instagram as they quickly capture viewers' attention. Many creators repurpose their long-form videos to produce short-form videos, but creators report that planning, extracting, and arranging clips from long-form videos is challenging. Currently, creators make extractive short-form videos composed of existing long-form video clips or abstractive short-form videos by adding newly recorded narration to visuals. While extractive videos maintain the original connection between audio and visuals, abstractive videos offer flexibility in selecting content to be included in a shorter time. We present Lotus, a system that combines both approaches to balance preserving the original content with flexibility over the content. Lotus first creates an abstractive short-form video by generating both a short-form script and its corresponding speech, then matching long-form video clips to the generated narration. Creators can then add extractive clips with an automated method or Lotus's editing interface. Lotus's interface can be used to further refine the short-form video. We compare short-form videos generated by Lotus with those using an extractive baseline method. In our user study, we compare creating short-form videos using Lotus to participants' existing practice.




Abstract:We present Hunyuan3D 2.0, an advanced large-scale 3D synthesis system for generating high-resolution textured 3D assets. This system includes two foundation components: a large-scale shape generation model -- Hunyuan3D-DiT, and a large-scale texture synthesis model -- Hunyuan3D-Paint. The shape generative model, built on a scalable flow-based diffusion transformer, aims to create geometry that properly aligns with a given condition image, laying a solid foundation for downstream applications. The texture synthesis model, benefiting from strong geometric and diffusion priors, produces high-resolution and vibrant texture maps for either generated or hand-crafted meshes. Furthermore, we build Hunyuan3D-Studio -- a versatile, user-friendly production platform that simplifies the re-creation process of 3D assets. It allows both professional and amateur users to manipulate or even animate their meshes efficiently. We systematically evaluate our models, showing that Hunyuan3D 2.0 outperforms previous state-of-the-art models, including the open-source models and closed-source models in geometry details, condition alignment, texture quality, and etc. Hunyuan3D 2.0 is publicly released in order to fill the gaps in the open-source 3D community for large-scale foundation generative models. The code and pre-trained weights of our models are available at: https://github.com/Tencent/Hunyuan3D-2




Abstract:To address this gap, we introduce Libra-Leaderboard, a comprehensive framework designed to rank LLMs through a balanced evaluation of performance and safety. Combining a dynamic leaderboard with an interactive LLM arena, Libra-Leaderboard encourages the joint optimization of capability and safety. Unlike traditional approaches that average performance and safety metrics, Libra-Leaderboard uses a distance-to-optimal-score method to calculate the overall rankings. This approach incentivizes models to achieve a balance rather than excelling in one dimension at the expense of some other ones. In the first release, Libra-Leaderboard evaluates 26 mainstream LLMs from 14 leading organizations, identifying critical safety challenges even in state-of-the-art models.




Abstract:Multivariate time series (MTS) classification is widely applied in fields such as industry, healthcare, and finance, aiming to extract key features from complex time series data for accurate decision-making and prediction. However, existing methods for MTS often struggle due to the challenges of effectively modeling high-dimensional data and the lack of labeled data, resulting in poor classification performance. To address this issue, we propose a heterogeneous relationships of subjects and shapelets method for semi-supervised MTS classification. This method offers a novel perspective by integrating various types of additional information while capturing the relationships between them. Specifically, we first utilize a contrast temporal self-attention module to obtain sparse MTS representations, and then model the similarities between these representations using soft dynamic time warping to construct a similarity graph. Secondly, we learn the shapelets for different subject types, incorporating both the subject features and their shapelets as additional information to further refine the similarity graph, ultimately generating a heterogeneous graph. Finally, we use a dual level graph attention network to get prediction. Through this method, we successfully transform dataset into a heterogeneous graph, integrating multiple additional information and achieving precise semi-supervised node classification. Experiments on the Human Activity Recognition, sleep stage classification and University of East Anglia datasets demonstrate that our method outperforms current state-of-the-art methods in MTS classification tasks, validating its superiority.