Abstract:Multilingual Alignment is an effective and representative paradigm to enhance LLMs' multilingual capabilities, which transfers the capabilities from the high-resource languages to the low-resource languages. Meanwhile, some researches on language-specific neurons reveal that there are language-specific neurons that are selectively activated in LLMs when processing different languages. This provides a new perspective to analyze and understand LLMs' mechanisms more specifically in multilingual scenarios. In this work, we propose a new finer-grained neuron identification algorithm, which detects language neurons~(including language-specific neurons and language-related neurons) and language-agnostic neurons. Furthermore, based on the distributional characteristics of different types of neurons, we divide the LLMs' internal process for multilingual inference into four parts: (1) multilingual understanding, (2) shared semantic space reasoning, (3) multilingual output space transformation, and (4) vocabulary space outputting. Additionally, we systematically analyze the models before and after alignment with a focus on different types of neurons. We also analyze the phenomenon of ''Spontaneous Multilingual Alignment''. Overall, our work conducts a comprehensive investigation based on different types of neurons, providing empirical results and valuable insights for better understanding multilingual alignment and multilingual capabilities of LLMs.
Abstract:Current large-language models (LLMs) typically adopt a fixed reasoning strategy, either simple or complex, for all questions, regardless of their difficulty. This neglect of variation in task and reasoning process complexity leads to an imbalance between performance and efficiency. Existing methods attempt to implement training-free fast-slow thinking system switching to handle problems of varying difficulty, but are limited by coarse-grained solution-level strategy adjustments. To address this issue, we propose a novel reasoning paradigm: Process-Level Adaptive Thinking Mode Switching (PATS), which enables LLMs to dynamically adjust their reasoning strategy based on the difficulty of each step, optimizing the balance between accuracy and computational efficiency. Our approach integrates Process Reward Models (PRMs) with Beam Search, incorporating progressive mode switching and bad-step penalty mechanisms. Experiments on diverse mathematical benchmarks demonstrate that our methodology achieves high accuracy while maintaining moderate token usage. This study emphasizes the significance of process-level, difficulty-aware reasoning strategy adaptation, offering valuable insights into efficient inference for LLMs.
Abstract:While current reasoning models possess strong exploratory capabilities, they are often criticized for overthinking due to redundant and unnecessary reflections. In this work, we reveal for the first time that overthinking in reasoning models may stem from their internal bias towards input texts. Upon encountering a reasoning problem, the model immediately forms a preliminary guess about the answer, which we term as an internal bias since it is not derived through actual reasoning. When this guess conflicts with its reasoning result, the model tends to engage in reflection, leading to the waste of computational resources. Through further interpretability experiments, we find that this behavior is largely driven by the model's excessive attention to the input section, which amplifies the influence of internal bias on its decision-making process. Additionally, by masking out the original input section, the affect of internal bias can be effectively alleviated and the reasoning length could be reduced by 31%-53% across different complex reasoning tasks. Notably, in most cases, this approach also leads to improvements in accuracy. These findings demonstrate a causal relationship between internal bias and overthinking.
Abstract:Large Language Models (LLMs) have shown impressive capabilities across various tasks but remain vulnerable to meticulously crafted jailbreak attacks. In this paper, we identify a critical safety gap: while LLMs are adept at detecting jailbreak prompts, they often produce unsafe responses when directly processing these inputs. Inspired by this insight, we propose SAGE (Self-Aware Guard Enhancement), a training-free defense strategy designed to align LLMs' strong safety discrimination performance with their relatively weaker safety generation ability. SAGE consists of two core components: a Discriminative Analysis Module and a Discriminative Response Module, enhancing resilience against sophisticated jailbreak attempts through flexible safety discrimination instructions. Extensive experiments demonstrate SAGE's effectiveness and robustness across various open-source and closed-source LLMs of different sizes and architectures, achieving an average 99% defense success rate against numerous complex and covert jailbreak methods while maintaining helpfulness on general benchmarks. We further conduct mechanistic interpretability analysis through hidden states and attention distributions, revealing the underlying mechanisms of this detection-generation discrepancy. Our work thus contributes to developing future LLMs with coherent safety awareness and generation behavior. Our code and datasets are publicly available at https://github.com/NJUNLP/SAGE.
Abstract:The rise of Large Language Models (LLMs) has reshaped machine translation (MT), but multilingual MT still relies heavily on parallel data for supervised fine-tuning (SFT), facing challenges like data scarcity for low-resource languages and catastrophic forgetting. To address these issues, we propose TRANS-ZERO, a self-play framework that leverages only monolingual data and the intrinsic multilingual knowledge of LLM. TRANS-ZERO combines Genetic Monte-Carlo Tree Search (G-MCTS) with preference optimization, achieving strong translation performance that rivals supervised methods. Experiments demonstrate that this approach not only matches the performance of models trained on large-scale parallel data but also excels in non-English translation directions. Further analysis reveals that G-MCTS itself significantly enhances translation quality by exploring semantically consistent candidates through iterative translations, providing a robust foundation for the framework's succuss.
Abstract:The ability of cross-lingual context retrieval is a fundamental aspect of cross-lingual alignment of large language models (LLMs), where the model extracts context information in one language based on requests in another language. Despite its importance in real-life applications, this ability has not been adequately investigated for state-of-the-art models. In this paper, we evaluate the cross-lingual context retrieval ability of over 40 LLMs across 12 languages to understand the source of this ability, using cross-lingual machine reading comprehension (xMRC) as a representative scenario. Our results show that several small, post-trained open LLMs show strong cross-lingual context retrieval ability, comparable to closed-source LLMs such as GPT-4o, and their estimated oracle performances greatly improve after post-training. Our interpretability analysis shows that the cross-lingual context retrieval process can be divided into two main phases: question encoding and answer retrieval, which are formed in pre-training and post-training, respectively. The phasing stability correlates with xMRC performance, and the xMRC bottleneck lies at the last model layers in the second phase, where the effect of post-training can be evidently observed. Our results also indicate that larger-scale pretraining cannot improve the xMRC performance. Instead, larger LLMs need further multilingual post-training to fully unlock their cross-lingual context retrieval potential. Our code and is available at https://github.com/NJUNLP/Cross-Lingual-Context-Retrieval




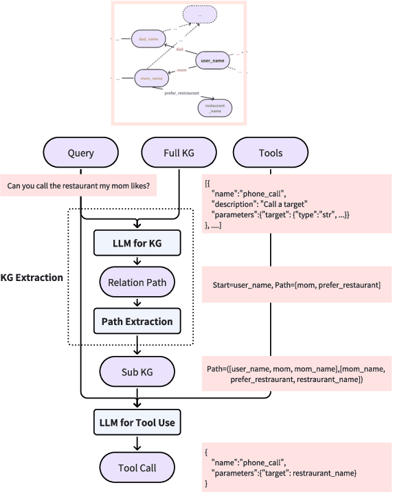
Abstract:The integration of tool learning with Large Language Models (LLMs) has expanded their capabilities in handling complex tasks by leveraging external tools. However, existing benchmarks for tool learning inadequately address critical real-world personalized scenarios, particularly those requiring multi-hop reasoning and inductive knowledge adaptation in dynamic environments. To bridge this gap, we introduce FamilyTool, a novel benchmark grounded in a family-based knowledge graph (KG) that simulates personalized, multi-hop tool use scenarios. FamilyTool challenges LLMs with queries spanning 1 to 3 relational hops (e.g., inferring familial connections and preferences) and incorporates an inductive KG setting where models must adapt to unseen user preferences and relationships without re-training, a common limitation in prior approaches that compromises generalization. We further propose KGETool: a simple KG-augmented evaluation pipeline to systematically assess LLMs' tool use ability in these settings. Experiments reveal significant performance gaps in state-of-the-art LLMs, with accuracy dropping sharply as hop complexity increases and inductive scenarios exposing severe generalization deficits. These findings underscore the limitations of current LLMs in handling personalized, evolving real-world contexts and highlight the urgent need for advancements in tool-learning frameworks. FamilyTool serves as a critical resource for evaluating and advancing LLM agents' reasoning, adaptability, and scalability in complex, dynamic environments. Code and dataset are available at Github.




Abstract:In task-based few-shot learning paradigms, it is commonly assumed that different tasks are independently and identically distributed (i.i.d.). However, in real-world scenarios, the distribution encountered in few-shot learning can significantly differ from the distribution of existing data. Thus, how to effectively leverage existing data knowledge to enable models to quickly adapt to class variations under non-i.i.d. assumptions has emerged as a key research challenge. To address this challenge, this paper proposes a new cross-domain few-shot learning approach based on domain knowledge mapping, applied consistently throughout the pre-training, training, and testing phases. In the pre-training phase, our method integrates self-supervised and supervised losses by maximizing mutual information, thereby mitigating mode collapse. During the training phase, the domain knowledge mapping layer collaborates with a domain classifier to learn both domain mapping capabilities and the ability to assess domain adaptation difficulty. Finally, this approach is applied during the testing phase, rapidly adapting to domain variations through meta-training tasks on support sets, consequently enhancing the model's capability to transfer domain knowledge effectively. Experimental validation conducted across six datasets from diverse domains demonstrates the effectiveness of the proposed method.
Abstract:Large language models (LLMs) inevitably make mistakes when performing step-by-step mathematical reasoning. Process Reward Models (PRMs) have emerged as a promising solution by evaluating each reasoning step. However, existing PRMs typically output evaluation scores directly, limiting both learning efficiency and evaluation accuracy, which is further exacerbated by the scarcity of annotated data. To address these issues, we propose Reasoning-Driven Process Reward Modeling (R-PRM). First, we leverage stronger LLMs to generate seed data from limited annotations, effectively bootstrapping our model's reasoning capabilities and enabling comprehensive step-by-step evaluation. Second, we further enhance performance through preference optimization, without requiring additional annotated data. Third, we introduce inference-time scaling to fully harness the model's reasoning potential. Extensive experiments demonstrate R-PRM's effectiveness: on ProcessBench and PRMBench, it surpasses strong baselines by 11.9 and 8.5 points in F1 scores, respectively. When applied to guide mathematical reasoning, R-PRM achieves consistent accuracy improvements of over 8.5 points across six challenging datasets. Further analysis reveals that R-PRM exhibits more comprehensive evaluation and stronger generalization capabilities, thereby highlighting its significant potential.




Abstract:Image captioning has been a longstanding challenge in vision-language research. With the rise of LLMs, modern Vision-Language Models (VLMs) generate detailed and comprehensive image descriptions. However, benchmarking the quality of such captions remains unresolved. This paper addresses two key questions: (1) How well do current VLMs actually perform on image captioning, particularly compared to humans? We built CapArena, a platform with over 6000 pairwise caption battles and high-quality human preference votes. Our arena-style evaluation marks a milestone, showing that leading models like GPT-4o achieve or even surpass human performance, while most open-source models lag behind. (2) Can automated metrics reliably assess detailed caption quality? Using human annotations from CapArena, we evaluate traditional and recent captioning metrics, as well as VLM-as-a-Judge. Our analysis reveals that while some metrics (e.g., METEOR) show decent caption-level agreement with humans, their systematic biases lead to inconsistencies in model ranking. In contrast, VLM-as-a-Judge demonstrates robust discernment at both the caption and model levels. Building on these insights, we release CapArena-Auto, an accurate and efficient automated benchmark for detailed captioning, achieving 94.3% correlation with human rankings at just $4 per test. Data and resources will be open-sourced at https://caparena.github.io.