



Abstract:Large language models (LLMs) with chain-of-thought reasoning have demonstrated remarkable problem-solving capabilities, but controlling their computational effort remains a significant challenge for practical deployment. Recent proprietary systems like OpenAI's gpt-oss series have introduced discrete operational modes for intuitive reasoning control, but the open-source community has largely failed to achieve such capabilities. In this paper, we introduce ThinkDial, the first open-recipe end-to-end framework that successfully implements gpt-oss-style controllable reasoning through discrete operational modes. Our system enables seamless switching between three distinct reasoning regimes: High mode (full reasoning capability), Medium mode (50 percent token reduction with <10 percent performance degradation), and Low mode (75 percent token reduction with <15 percent performance degradation). We achieve this through an end-to-end training paradigm that integrates budget-mode control throughout the entire pipeline: budget-mode supervised fine-tuning that embeds controllable reasoning capabilities directly into the learning process, and two-phase budget-aware reinforcement learning with adaptive reward shaping. Extensive experiments demonstrate that ThinkDial achieves target compression-performance trade-offs with clear response length reductions while maintaining performance thresholds. The framework also exhibits strong generalization capabilities on out-of-distribution tasks.




Abstract:Large Language Models (LLMs), such as OpenAI's o1 and DeepSeek's R1, excel at advanced reasoning tasks like math and coding via Reinforcement Learning with Verifiable Rewards (RLVR), but still struggle with puzzles solvable by humans without domain knowledge. We introduce Enigmata, the first comprehensive suite tailored for improving LLMs with puzzle reasoning skills. It includes 36 tasks across seven categories, each with 1) a generator that produces unlimited examples with controllable difficulty and 2) a rule-based verifier for automatic evaluation. This generator-verifier design supports scalable, multi-task RL training, fine-grained analysis, and seamless RLVR integration. We further propose Enigmata-Eval, a rigorous benchmark, and develop optimized multi-task RLVR strategies. Our trained model, Qwen2.5-32B-Enigmata, consistently surpasses o3-mini-high and o1 on the puzzle reasoning benchmarks like Enigmata-Eval, ARC-AGI (32.8%), and ARC-AGI 2 (0.6%). It also generalizes well to out-of-domain puzzle benchmarks and mathematical reasoning, with little multi-tasking trade-off. When trained on larger models like Seed1.5-Thinking (20B activated parameters and 200B total parameters), puzzle data from Enigmata further boosts SoTA performance on advanced math and STEM reasoning tasks such as AIME (2024-2025), BeyondAIME and GPQA (Diamond), showing nice generalization benefits of Enigmata. This work offers a unified, controllable framework for advancing logical reasoning in LLMs. Resources of this work can be found at https://seed-enigmata.github.io.
Abstract:The first generation of Large Language Models - what might be called "Act I" of generative AI (2020-2023) - achieved remarkable success through massive parameter and data scaling, yet exhibited fundamental limitations such as knowledge latency, shallow reasoning, and constrained cognitive processes. During this era, prompt engineering emerged as our primary interface with AI, enabling dialogue-level communication through natural language. We now witness the emergence of "Act II" (2024-present), where models are transitioning from knowledge-retrieval systems (in latent space) to thought-construction engines through test-time scaling techniques. This new paradigm establishes a mind-level connection with AI through language-based thoughts. In this paper, we clarify the conceptual foundations of cognition engineering and explain why this moment is critical for its development. We systematically break down these advanced approaches through comprehensive tutorials and optimized implementations, democratizing access to cognition engineering and enabling every practitioner to participate in AI's second act. We provide a regularly updated collection of papers on test-time scaling in the GitHub Repository: https://github.com/GAIR-NLP/cognition-engineering
Abstract:We introduce ToRL (Tool-Integrated Reinforcement Learning), a framework for training large language models (LLMs) to autonomously use computational tools via reinforcement learning. Unlike supervised fine-tuning, ToRL allows models to explore and discover optimal strategies for tool use. Experiments with Qwen2.5-Math models show significant improvements: ToRL-7B reaches 43.3\% accuracy on AIME~24, surpassing reinforcement learning without tool integration by 14\% and the best existing Tool-Integrated Reasoning (TIR) model by 17\%. Further analysis reveals emergent behaviors such as strategic tool invocation, self-regulation of ineffective code, and dynamic adaptation between computational and analytical reasoning, all arising purely through reward-driven learning.
Abstract:Automatic personality recognition is a research hotspot in the intersection of computer science and psychology, and in human-computer interaction, personalised has a wide range of applications services and other scenarios. In this paper, an end-to-end multimodal performance personality is established for both visual and auditory modal datarecognition network , and the through feature-level fusion , which effectively of the two modalities is carried out the cross-attention mechanismfuses the features of the two modal data; and a is proposed multiscale feature enhancement modalitiesmodule , which enhances for visual and auditory boththe expression of the information of effective the features and suppresses the interference of the redundant information. In addition, during the training process, this paper proposes a modal enhancement training strategy to simulate non-ideal such as modal loss and noise interferencedata situations , which enhances the adaptability ofand the model to non-ideal data scenarios improves the robustness of the model. Experimental results show that the method proposed in this paper is able to achieve an average Big Five personality accuracy of , which outperforms existing 0.916 on the personality analysis dataset ChaLearn First Impressionother methods based on audiovisual and audio-visual both modalities. The ablation experiments also validate our proposed , respectivelythe contribution of module and modality enhancement strategy to the model performance. Finally, we simulate in the inference phase multi-scale feature enhancement six non-ideal data scenarios to verify the modal enhancement strategy's improvement in model robustness.
Abstract:In this paper, we ask: what truly determines the effectiveness of RL training data for enhancing language models' reasoning capabilities? While recent advances like o1, Deepseek R1, and Kimi1.5 demonstrate RL's potential, the lack of transparency about training data requirements has hindered systematic progress. Starting directly from base models without distillation, we challenge the assumption that scaling up RL training data inherently improves performance. we demonstrate that a strategically selected subset of just 1,389 samples can outperform the full 8,523-sample dataset. We introduce Learning Impact Measurement (LIM), an automated method to evaluate and prioritize training samples based on their alignment with model learning trajectories, enabling efficient resource utilization and scalable implementation. Our method achieves comparable or even superior performance using only 1,389 samples versus the full 8,523 samples dataset. Notably, while recent data-efficient approaches (e.g., LIMO and s1) show promise with 32B-scale models, we find it significantly underperforms at 7B-scale through supervised fine-tuning (SFT). In contrast, our RL-based LIMR achieves 16.7% higher accuracy on AIME24 and outperforms LIMO and s1 by 13.0% and 22.2% on MATH500. These results fundamentally reshape our understanding of RL scaling in LLMs, demonstrating that precise sample selection, rather than data scale, may be the key to unlocking enhanced reasoning capabilities. For reproducible research and future innovation, we are open-sourcing LIMR, including implementation of LIM, training and evaluation code, curated datasets, and trained models at https://github.com/GAIR-NLP/LIMR.
Abstract:This paper presents a critical examination of current approaches to replicating OpenAI's O1 model capabilities, with particular focus on the widespread but often undisclosed use of knowledge distillation techniques. While our previous work explored the fundamental technical path to O1 replication, this study reveals how simple distillation from O1's API, combined with supervised fine-tuning, can achieve superior performance on complex mathematical reasoning tasks. Through extensive experiments, we show that a base model fine-tuned on simply tens of thousands of samples O1-distilled long-thought chains outperforms O1-preview on the American Invitational Mathematics Examination (AIME) with minimal technical complexity. Moreover, our investigation extends beyond mathematical reasoning to explore the generalization capabilities of O1-distilled models across diverse tasks: hallucination, safety and open-domain QA. Notably, despite training only on mathematical problem-solving data, our models demonstrated strong generalization to open-ended QA tasks and became significantly less susceptible to sycophancy after fine-tuning. We deliberately make this finding public to promote transparency in AI research and to challenge the current trend of obscured technical claims in the field. Our work includes: (1) A detailed technical exposition of the distillation process and its effectiveness, (2) A comprehensive benchmark framework for evaluating and categorizing O1 replication attempts based on their technical transparency and reproducibility, (3) A critical discussion of the limitations and potential risks of over-relying on distillation approaches, our analysis culminates in a crucial bitter lesson: while the pursuit of more capable AI systems is important, the development of researchers grounded in first-principles thinking is paramount.
Abstract:Annotation ambiguity caused by the inherent subjectivity of visual judgment has always been a major challenge for Facial Expression Recognition (FER) tasks, particularly for largescale datasets from in-the-wild scenarios. A potential solution is the evaluation of relatively objective emotional distributions to help mitigate the ambiguity of subjective annotations. To this end, this paper proposes a novel Prior-based Objective Inference (POI) network. This network employs prior knowledge to derive a more objective and varied emotional distribution and tackles the issue of subjective annotation ambiguity through dynamic knowledge transfer. POI comprises two key networks: Firstly, the Prior Inference Network (PIN) utilizes the prior knowledge of AUs and emotions to capture intricate motion details. To reduce over-reliance on priors and facilitate objective emotional inference, PIN aggregates inferential knowledge from various key facial subregions, encouraging mutual learning. Secondly, the Target Recognition Network (TRN) integrates subjective emotion annotations and objective inference soft labels provided by the PIN, fostering an understanding of inherent facial expression diversity, thus resolving annotation ambiguity. Moreover, we introduce an uncertainty estimation module to quantify and balance facial expression confidence. This module enables a flexible approach to dealing with the uncertainties of subjective annotations. Extensive experiments show that POI exhibits competitive performance on both synthetic noisy datasets and multiple real-world datasets. All codes and training logs will be publicly available at https://github.com/liuhw01/POI.
Abstract:Large language models (LLMs) have significantly improved code generation, particularly in one-pass code generation. However, most existing approaches focus solely on generating code in a single programming language, overlooking the potential of leveraging the multi-language capabilities of LLMs. LLMs have varying patterns of errors across different languages, suggesting that a more robust approach could be developed by leveraging these multi-language outputs. In this study, we propose Multi-Programming Language Ensemble (MPLE), a novel ensemble-based method that utilizes code generation across multiple programming languages to enhance overall performance. By treating each language-specific code generation process as an individual "weak expert" and effectively integrating their outputs, our method mitigates language-specific errors and biases. This multi-language ensemble strategy leverages the complementary strengths of different programming languages, enabling the model to produce more accurate and robust code. Our approach can be seamlessly integrated with commonly used techniques such as the reflection algorithm and Monte Carlo tree search to improve code generation quality further. Experimental results show that our framework consistently enhances baseline performance by up to 17.92% on existing benchmarks (HumanEval and HumanEval-plus), with a standout result of 96.25% accuracy on the HumanEval benchmark, achieving new state-of-the-art results across various LLM models. The code will be released at https://github.com/NinjaTech-AI/MPLE




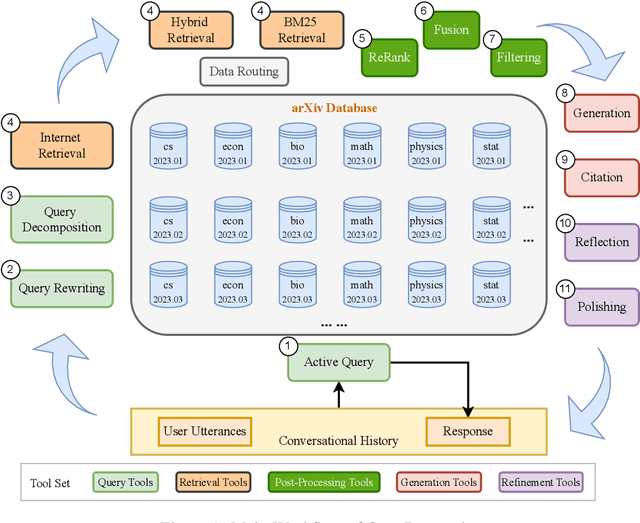
Abstract:The rapid growth of scientific literature imposes significant challenges for researchers endeavoring to stay updated with the latest advancements in their fields and delve into new areas. We introduce OpenResearcher, an innovative platform that leverages Artificial Intelligence (AI) techniques to accelerate the research process by answering diverse questions from researchers. OpenResearcher is built based on Retrieval-Augmented Generation (RAG) to integrate Large Language Models (LLMs) with up-to-date, domain-specific knowledge. Moreover, we develop various tools for OpenResearcher to understand researchers' queries, search from the scientific literature, filter retrieved information, provide accurate and comprehensive answers, and self-refine these answers. OpenResearcher can flexibly use these tools to balance efficiency and effectiveness. As a result, OpenResearcher enables researchers to save time and increase their potential to discover new insights and drive scientific breakthroughs. Demo, video, and code are available at: https://github.com/GAIR-NLP/OpenResearcher.