Retrieval-augmented generation (RAG) is now standard for knowledge-intensive LLM tasks, but most systems still treat every query as fresh, repeatedly re-retrieving long passages and re-reasoning from scratch, inflating tokens, latency, and cost. We present AutoPrunedRetriever, a graph-style RAG system that persists the minimal reasoning subgraph built for earlier questions and incrementally extends it for later ones. AutoPrunedRetriever stores entities and relations in a compact, ID-indexed codebook and represents questions, facts, and answers as edge sequences, enabling retrieval and prompting over symbolic structure instead of raw text. To keep the graph compact, we apply a two-layer consolidation policy (fast ANN/KNN alias detection plus selective $k$-means once a memory threshold is reached) and prune low-value structure, while prompts retain only overlap representatives and genuinely new evidence. We instantiate two front ends: AutoPrunedRetriever-REBEL, which uses REBEL as a triplet parser, and AutoPrunedRetriever-llm, which swaps in an LLM extractor. On GraphRAG-Benchmark (Medical and Novel), both variants achieve state-of-the-art complex reasoning accuracy, improving over HippoRAG2 by roughly 9--11 points, and remain competitive on contextual summarize and generation. On our harder STEM and TV benchmarks, AutoPrunedRetriever again ranks first, while using up to two orders of magnitude fewer tokens than graph-heavy baselines, making it a practical substrate for long-running sessions, evolving corpora, and multi-agent pipelines.
Advances in mechanistic interpretability have identified special attention heads, known as retrieval heads, that are responsible for retrieving information from the context. However, the role of these retrieval heads in improving model performance remains unexplored. This work investigates whether retrieval heads can be leveraged to enhance the long-context capabilities of LLMs. Specifically, we propose RetMask, a method that generates training signals by contrasting normal model outputs with those from an ablated variant in which the retrieval heads are masked. This mechanism-based approach achieves substantial improvements: +2.28 points on HELMET at 128K for Llama-3.1, with +70% gains on generation with citation and +32% on passage re-ranking, while preserving performance on general tasks. Experiments across three model families reveal that the effectiveness depends on retrieval head organization: models with concentrated patterns of retrieval heads respond strongly, while those with distributed patterns show limited gains. This mechanistic relationship validates the function of retrieval heads and demonstrates that mechanistic insights can be transformed into performance enhancements.
Using large language models (LLMs) to predict relevance judgments has shown promising results. Most studies treat this task as a distinct research line, e.g., focusing on prompt design for predicting relevance labels given a query and passage. However, predicting relevance judgments is essentially a form of relevance prediction, a problem extensively studied in tasks such as re-ranking. Despite this potential overlap, little research has explored reusing or adapting established re-ranking methods to predict relevance judgments, leading to potential resource waste and redundant development. To bridge this gap, we reproduce re-rankers in a re-ranker-as-relevance-judge setup. We design two adaptation strategies: (i) using binary tokens (e.g., "true" and "false") generated by a re-ranker as direct judgments, and (ii) converting continuous re-ranking scores into binary labels via thresholding. We perform extensive experiments on TREC-DL 2019 to 2023 with 8 re-rankers from 3 families, ranging from 220M to 32B, and analyse the evaluation bias exhibited by re-ranker-based judges. Results show that re-ranker-based relevance judges, under both strategies, can outperform UMBRELA, a state-of-the-art LLM-based relevance judge, in around 40% to 50% of the cases; they also exhibit strong self-preference towards their own and same-family re-rankers, as well as cross-family bias.
Retrieval-Augmented Generation (RAG) improves generation quality by incorporating evidence retrieved from large external corpora. However, most existing methods rely on statically selecting top-k passages based on individual relevance, which fails to exploit combinatorial gains among passages and often introduces substantial redundancy. To address this limitation, we propose OptiSet, a set-centric framework that unifies set selection and set-level ranking for RAG. OptiSet adopts an "Expand-then-Refine" paradigm: it first expands a query into multiple perspectives to enable a diverse candidate pool and then refines the candidate pool via re-selection to form a compact evidence set. We then devise a self-synthesis strategy without strong LLM supervision to derive preference labels from the set conditional utility changes of the generator, thereby identifying complementary and redundant evidence. Finally, we introduce a set-list wise training strategy that jointly optimizes set selection and set-level ranking, enabling the model to favor compact, high-gain evidence sets. Extensive experiments demonstrate that OptiSet improves performance on complex combinatorial problems and makes generation more efficient. The source code is publicly available.
Large-scale multi-tenant retrieval systems amass vast user query logs yet critically lack the curated relevance labels required for effective domain adaptation. This "dark data" problem is exacerbated by the operational cost of model updates: jointly fine-tuning query and document encoders requires re-indexing the entire corpus, which is prohibitive in multi-tenant environments with thousands of isolated indices. To address these dual challenges, we introduce \textbf{DevRev Search}, a passage retrieval benchmark for technical customer support constructed through a fully automatic pipeline. We employ a \textbf{fusion-based candidate generation} strategy, pooling results from diverse sparse and dense retrievers, and utilize an LLM-as-a-Judge to perform rigorous \textbf{consistency filtering} and relevance assignment. We further propose a practical \textbf{Index-Preserving Adaptation} strategy: by fine-tuning only the query encoder via Low-Rank Adaptation (LoRA), we achieve competitive performance improvements while keeping the document index frozen. Our experiments on DevRev Search and SciFact demonstrate that targeting specific transformer layers in the query encoder yields optimal quality-efficiency trade-offs, offering a scalable path for personalized enterprise search.




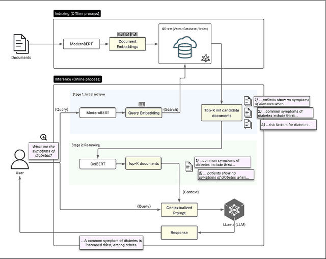
Retrieval-Augmented Generation (RAG) is a powerful technique for enriching Large Language Models (LLMs) with external knowledge, allowing for factually grounded responses, a critical requirement in high-stakes domains such as healthcare. However, the efficacy of RAG systems is fundamentally restricted by the performance of their retrieval module, since irrelevant or semantically misaligned documents directly compromise the accuracy of the final generated response. General-purpose dense retrievers can struggle with the nuanced language of specialised domains, while the high accuracy of in-domain models is often achieved at prohibitive computational costs. In this work, we aim to address this trade-off by developing and evaluating a two-stage retrieval architecture that combines a lightweight ModernBERT bidirectional encoder for efficient initial candidate retrieval with a ColBERTv2 late-interaction model for fine-grained re-ranking. We conduct comprehensive evaluations of our retriever module performance and RAG system performance in the biomedical context, fine-tuning the IR module using 10k question-passage pairs from PubMedQA. Our analysis of the retriever module confirmed the positive impact of the ColBERT re-ranker, which improved Recall@3 by up to 4.2 percentage points compared to its retrieve-only counterpart. When integrated into the biomedical RAG, our IR module leads to a state-of-the-art average accuracy of 0.4448 on the five tasks of the MIRAGE question-answering benchmark, outperforming strong baselines such as MedCPT (0.4436). Our ablation studies reveal that this performance is critically dependent on a joint fine-tuning process that aligns the retriever and re-ranker; otherwise, the re-ranker might degrade the performance.




The proliferation of long-form documents presents a fundamental challenge to information retrieval (IR), as their length, dispersed evidence, and complex structures demand specialized methods beyond standard passage-level techniques. This survey provides the first comprehensive treatment of long-document retrieval (LDR), consolidating methods, challenges, and applications across three major eras. We systematize the evolution from classical lexical and early neural models to modern pre-trained (PLM) and large language models (LLMs), covering key paradigms like passage aggregation, hierarchical encoding, efficient attention, and the latest LLM-driven re-ranking and retrieval techniques. Beyond the models, we review domain-specific applications, specialized evaluation resources, and outline critical open challenges such as efficiency trade-offs, multimodal alignment, and faithfulness. This survey aims to provide both a consolidated reference and a forward-looking agenda for advancing long-document retrieval in the era of foundation models.
Traditional search engines struggle to synthesize fragmented information for complex queries, while generative AI search engines face challenges in relevance, comprehensiveness, and presentation. To address these limitations, we introduce Xinyu AI Search, a novel system that incorporates a query-decomposition graph to dynamically break down complex queries into sub-queries, enabling stepwise retrieval and generation. Our retrieval pipeline enhances diversity through multi-source aggregation and query expansion, while filtering and re-ranking strategies optimize passage relevance. Additionally, Xinyu AI Search introduces a novel approach for fine-grained, precise built-in citation and innovates in result presentation by integrating timeline visualization and textual-visual choreography. Evaluated on recent real-world queries, Xinyu AI Search outperforms eight existing technologies in human assessments, excelling in relevance, comprehensiveness, and insightfulness. Ablation studies validate the necessity of its key sub-modules. Our work presents the first comprehensive framework for generative AI search engines, bridging retrieval, generation, and user-centric presentation.
State-of-the-art cross-encoders can be fine-tuned to be highly effective in passage re-ranking. The typical fine-tuning process of cross-encoders as re-rankers requires large amounts of manually labelled data, a contrastive learning objective, and a set of heuristically sampled negatives. An alternative recent approach for fine-tuning instead involves teaching the model to mimic the rankings of a highly effective large language model using a distillation objective. These fine-tuning strategies can be applied either individually, or in sequence. In this work, we systematically investigate the effectiveness of point-wise cross-encoders when fine-tuned independently in a single stage, or sequentially in two stages. Our experiments show that the effectiveness of point-wise cross-encoders fine-tuned using contrastive learning is indeed on par with that of models fine-tuned with multi-stage approaches. Code is available for reproduction at https://github.com/fpezzuti/multistage-finetuning.




Motivated by the emerging demand in the financial industry for the automatic analysis of unstructured and structured data at scale, Question Answering (QA) systems can provide lucrative and competitive advantages to companies by facilitating the decision making of financial advisers. Consequently, we propose a novel financial QA system using the transformer-based pre-trained BERT language model to address the limitations of data scarcity and language specificity in the financial domain. Our system focuses on financial non-factoid answer selection, which retrieves a set of passage-level texts and selects the most relevant as the answer. To increase efficiency, we formulate the answer selection task as a re-ranking problem, in which our system consists of an Answer Retriever using BM25, a simple information retrieval approach, to first return a list of candidate answers, and an Answer Re-ranker built with variants of pre-trained BERT language models to re-rank and select the most relevant answers. We investigate various learning, further pre-training, and fine-tuning approaches for BERT. Our experiments suggest that FinBERT-QA, a model built from applying the Transfer and Adapt further fine-tuning and pointwise learning approach, is the most effective, improving the state-of-the-art results of task 2 of the FiQA dataset by 16% on MRR, 17% on NDCG, and 21% on Precision@1.