Abstract:Reasoning models have made rapid progress on many benchmarks involving math, code, and science. Yet, there are still many open questions about the best training recipes for reasoning since state-of-the-art models often rely on proprietary datasets with little to no public information available. To address this, the goal of the OpenThoughts project is to create open-source datasets for training reasoning models. After initial explorations, our OpenThoughts2-1M dataset led to OpenThinker2-32B, the first model trained on public reasoning data to match DeepSeek-R1-Distill-32B on standard reasoning benchmarks such as AIME and LiveCodeBench. We then improve our dataset further by systematically investigating each step of our data generation pipeline with 1,000+ controlled experiments, which led to OpenThoughts3. Scaling the pipeline to 1.2M examples and using QwQ-32B as teacher yields our OpenThoughts3-7B model, which achieves state-of-the-art results: 53% on AIME 2025, 51% on LiveCodeBench 06/24-01/25, and 54% on GPQA Diamond - improvements of 15.3, 17.2, and 20.5 percentage points compared to the DeepSeek-R1-Distill-Qwen-7B. All of our datasets and models are available on https://openthoughts.ai.
Abstract:Pre-trained LLMs that are further trained with image data perform well on vision-language tasks. While adding images during a second training phase effectively unlocks this capability, it is unclear how much of a gain or loss this two-step pipeline gives over VLMs which integrate images earlier into the training process. To investigate this, we train models spanning various datasets, scales, image-text ratios, and amount of pre-training done before introducing vision tokens. We then fine-tune these models and evaluate their downstream performance on a suite of vision-language and text-only tasks. We find that pre-training with a mixture of image and text data allows models to perform better on vision-language tasks while maintaining strong performance on text-only evaluations. On an average of 6 diverse tasks, we find that for a 1B model, introducing visual tokens 80% of the way through pre-training results in a 2% average improvement over introducing visual tokens to a fully pre-trained model.




Abstract:We introduce DataComp for Language Models (DCLM), a testbed for controlled dataset experiments with the goal of improving language models. As part of DCLM, we provide a standardized corpus of 240T tokens extracted from Common Crawl, effective pretraining recipes based on the OpenLM framework, and a broad suite of 53 downstream evaluations. Participants in the DCLM benchmark can experiment with data curation strategies such as deduplication, filtering, and data mixing at model scales ranging from 412M to 7B parameters. As a baseline for DCLM, we conduct extensive experiments and find that model-based filtering is key to assembling a high-quality training set. The resulting dataset, DCLM-Baseline enables training a 7B parameter language model from scratch to 64% 5-shot accuracy on MMLU with 2.6T training tokens. Compared to MAP-Neo, the previous state-of-the-art in open-data language models, DCLM-Baseline represents a 6.6 percentage point improvement on MMLU while being trained with 40% less compute. Our baseline model is also comparable to Mistral-7B-v0.3 and Llama 3 8B on MMLU (63% & 66%), and performs similarly on an average of 53 natural language understanding tasks while being trained with 6.6x less compute than Llama 3 8B. Our results highlight the importance of dataset design for training language models and offer a starting point for further research on data curation.




Abstract:Linear transformers have emerged as a subquadratic-time alternative to softmax attention and have garnered significant interest due to their fixed-size recurrent state that lowers inference cost. However, their original formulation suffers from poor scaling and underperforms compute-matched transformers. Recent linear models such as RWKV and Mamba have attempted to address these shortcomings by proposing novel time-mixing and gating architectures, but pre-training large language models requires significant data and compute investments. Thus, the search for subquadratic architectures is limited by the availability of compute and quality pre-training datasets. As a cost-effective alternative to pre-training linear transformers, we propose Scalable UPtraining for Recurrent Attention (SUPRA). We present a method to uptrain existing large pre-trained transformers into Recurrent Neural Networks (RNNs) with a modest compute budget. This allows us to leverage the strong pre-training data and performance of existing transformer LLMs, while requiring 5% of the training cost. We find that our linearization technique leads to competitive performance on standard benchmarks, but we identify persistent in-context learning and long-context modeling shortfalls for even the largest linear models. Our code and models can be found at https://github.com/TRI-ML/linear_open_lm.




Abstract:Reinforcement learning with AI feedback (RLAIF) is a popular paradigm for improving the instruction-following abilities of powerful pre-trained language models. RLAIF first performs supervised fine-tuning (SFT) using demonstrations from a teacher model and then further fine-tunes the model with reinforcement learning (RL), using feedback from a critic model. While recent popular open-source models have demonstrated substantial improvements in performance from the RL step, in this paper we question whether the complexity of this RL step is truly warranted for AI feedback. We show that the improvements of the RL step are virtually entirely due to the widespread practice of using a weaker teacher model (e.g. GPT-3.5) for SFT data collection than the critic (e.g., GPT-4) used for AI feedback generation. Specifically, we show that simple supervised fine-tuning with GPT-4 as the teacher outperforms existing RLAIF pipelines. More generally, we find that the gains from RLAIF vary substantially across base model families, test-time evaluation protocols, and critic models. Finally, we provide a mechanistic explanation for when SFT may outperform the full two-step RLAIF pipeline as well as suggestions for making RLAIF maximally useful in practice.




Abstract:State-of-the-art language generation models can degenerate when applied to open-ended generation problems such as text completion, story generation, or dialog modeling. This degeneration usually shows up in the form of incoherence, lack of vocabulary diversity, and self-repetition or copying from the context. In this paper, we postulate that ``human-like'' generations usually lie in a narrow and nearly flat entropy band, and violation of these entropy bounds correlates with degenerate behavior. Our experiments show that this stable narrow entropy zone exists across models, tasks, and domains and confirm the hypothesis that violations of this zone correlate with degeneration. We then use this insight to propose an entropy-aware decoding algorithm that respects these entropy bounds resulting in less degenerate, more contextual, and "human-like" language generation in open-ended text generation settings.




Abstract:Humans can learn to operate the user interface (UI) of an application by reading an instruction manual or how-to guide. Along with text, these resources include visual content such as UI screenshots and images of application icons referenced in the text. We explore how to leverage this data to learn generic visio-linguistic representations of UI screens and their components. These representations are useful in many real applications, such as accessibility, voice navigation, and task automation. Prior UI representation models rely on UI metadata (UI trees and accessibility labels), which is often missing, incompletely defined, or not accessible. We avoid such a dependency, and propose Lexi, a pre-trained vision and language model designed to handle the unique features of UI screens, including their text richness and context sensitivity. To train Lexi we curate the UICaption dataset consisting of 114k UI images paired with descriptions of their functionality. We evaluate Lexi on four tasks: UI action entailment, instruction-based UI image retrieval, grounding referring expressions, and UI entity recognition.




Abstract:Frozen models trained to mimic static datasets can never improve their performance. Models that can employ internet-retrieval for up-to-date information and obtain feedback from humans during deployment provide the promise of both adapting to new information, and improving their performance. In this work we study how to improve internet-driven conversational skills in such a learning framework. We collect deployment data, which we make publicly available, of human interactions, and collect various types of human feedback -- including binary quality measurements, free-form text feedback, and fine-grained reasons for failure. We then study various algorithms for improving from such feedback, including standard supervised learning, rejection sampling, model-guiding and reward-based learning, in order to make recommendations on which type of feedback and algorithms work best. We find the recently introduced Director model (Arora et al., '22) shows significant improvements over other existing approaches.




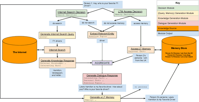
Abstract:We present BlenderBot 3, a 175B parameter dialogue model capable of open-domain conversation with access to the internet and a long-term memory, and having been trained on a large number of user defined tasks. We release both the model weights and code, and have also deployed the model on a public web page to interact with organic users. This technical report describes how the model was built (architecture, model and training scheme), and details of its deployment, including safety mechanisms. Human evaluations show its superiority to existing open-domain dialogue agents, including its predecessors (Roller et al., 2021; Komeili et al., 2022). Finally, we detail our plan for continual learning using the data collected from deployment, which will also be publicly released. The goal of this research program is thus to enable the community to study ever-improving responsible agents that learn through interaction.




Abstract:Current language models achieve low perplexity but their resulting generations still suffer from toxic responses, repetitiveness and contradictions. The standard language modeling setup fails to address these issues. In this paper, we introduce a new architecture, {\sc Director}, that consists of a unified generator-classifier with both a language modeling and a classification head for each output token. Training is conducted jointly using both standard language modeling data, and data labeled with desirable and undesirable sequences. Experiments in several settings show that the model has competitive training and decoding speed compared to standard language models while yielding superior results, alleviating known issues while maintaining generation quality. It also outperforms existing model guiding approaches in terms of both accuracy and efficiency.