



Abstract:Reinforcement learning (RL) is the dominant paradigm for sharpening strategic tool use capabilities of LLMs on long-horizon, sparsely-rewarded agent tasks, yet it faces a fundamental challenge of exploration-exploitation trade-off. Existing studies stimulate exploration through the lens of policy entropy, but such mechanical entropy maximization is prone to RL training instability due to the multi-turn distribution shifting. In this paper, we target the progressive exploration-exploitation balance under the guidance of the agent own experiences without succumbing to either entropy collapsing or runaway divergence. We propose SPEAR, a curriculum-based self-imitation learning (SIL) recipe for training agentic LLMs. It extends the vanilla SIL framework, where a replay buffer stores self-generated promising trajectories for off-policy update, by gradually steering the policy evolution within a well-balanced range of entropy across stages. Specifically, our approach incorporates a curriculum to manage the exploration process, utilizing intrinsic rewards to foster skill-level exploration and facilitating action-level exploration through SIL. At first, the auxiliary tool call reward plays a critical role in the accumulation of tool-use skills, enabling broad exposure to the unfamiliar distributions of the environment feedback with an upward entropy trend. As training progresses, self-imitation gets strengthened to exploit existing successful patterns from replayed experiences for comparative action-level exploration, accelerating solution iteration without unbounded entropy growth. To further stabilize training, we recalibrate the advantages of experiences in the replay buffer to address the potential policy drift. Reugularizations such as the clipping of tokens with high covariance between probability and advantage are introduced to the trajectory-level entropy control to curb over-confidence.




Abstract:The integration of workflows with large language models (LLMs) enables LLM-based agents to execute predefined procedures, enhancing automation in real-world applications. Traditional rule-based methods tend to limit the inherent flexibility of LLMs, as their predefined execution paths restrict the models' action space, particularly when the unexpected, out-of-workflow (OOW) queries are encountered. Conversely, prompt-based methods allow LLMs to fully control the flow, which can lead to diminished enforcement of procedural compliance. To address these challenges, we introduce FlowAgent, a novel agent framework designed to maintain both compliance and flexibility. We propose the Procedure Description Language (PDL), which combines the adaptability of natural language with the precision of code to formulate workflows. Building on PDL, we develop a comprehensive framework that empowers LLMs to manage OOW queries effectively, while keeping the execution path under the supervision of a set of controllers. Additionally, we present a new evaluation methodology to rigorously assess an LLM agent's ability to handle OOW scenarios, going beyond routine flow compliance tested in existing benchmarks. Experiments on three datasets demonstrate that FlowAgent not only adheres to workflows but also effectively manages OOW queries, highlighting its dual strengths in compliance and flexibility. The code is available at https://github.com/Lightblues/FlowAgent.




Abstract:The film Her features Samantha, a sophisticated AI audio agent who is capable of understanding both linguistic and paralinguistic information in human speech and delivering real-time responses that are natural, informative and sensitive to emotional subtleties. Moving one step toward more sophisticated audio agent from recent advancement in end-to-end (E2E) speech systems, we propose LUCY, a E2E speech model that (1) senses and responds to user's emotion, (2) deliver responses in a succinct and natural style, and (3) use external tool to answer real-time inquiries. Experiment results show that LUCY is better at emotion control than peer models, generating emotional responses based on linguistic emotional instructions and responding to paralinguistic emotional cues. Lucy is also able to generate responses in a more natural style, as judged by external language models, without sacrificing much performance on general question answering. Finally, LUCY can leverage function calls to answer questions that are out of its knowledge scope.




Abstract:Recent years have witnessed surprising achievements of decision-making policies across various fields, such as autonomous driving and robotics. Testing for decision-making policies is crucial with the existence of critical scenarios that may threaten their reliability. Numerous research efforts have been dedicated to testing these policies. However, there are still significant challenges, such as low testing efficiency and diversity due to the complexity of the policies and environments under test. Inspired by the remarkable capabilities of large language models (LLMs), in this paper, we propose an LLM-driven online testing framework for efficiently testing decision-making policies. The main idea is to employ an LLM-based test scenario generator to intelligently generate challenging test cases through contemplation and reasoning. Specifically, we first design a "generate-test-feedback" pipeline and apply templated prompt engineering to fully leverage the knowledge and reasoning abilities of LLMs. Then, we introduce a multi-scale scenario generation strategy to address the inherent challenges LLMs face in making fine adjustments, further enhancing testing efficiency. Finally, we evaluate the LLM-driven approach on five widely used benchmarks. The experimental results demonstrate that our method significantly outperforms baseline approaches in uncovering both critical and diverse scenarios.




Abstract:Agent faults pose a significant threat to the performance of multi-agent reinforcement learning (MARL) algorithms, introducing two key challenges. First, agents often struggle to extract critical information from the chaotic state space created by unexpected faults. Second, transitions recorded before and after faults in the replay buffer affect training unevenly, leading to a sample imbalance problem. To overcome these challenges, this paper enhances the fault tolerance of MARL by combining optimized model architecture with a tailored training data sampling strategy. Specifically, an attention mechanism is incorporated into the actor and critic networks to automatically detect faults and dynamically regulate the attention given to faulty agents. Additionally, a prioritization mechanism is introduced to selectively sample transitions critical to current training needs. To further support research in this area, we design and open-source a highly decoupled code platform for fault-tolerant MARL, aimed at improving the efficiency of studying related problems. Experimental results demonstrate the effectiveness of our method in handling various types of faults, faults occurring in any agent, and faults arising at random times.




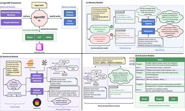
Abstract:The relation extraction (RE) in complex scenarios faces challenges such as diverse relation types and ambiguous relations between entities within a single sentence, leading to the poor performance of pure "text-in, text-out" language models (LMs). To address these challenges, in this paper, we propose an agent-based RE framework, namely AgentRE, which fully leverages the potential of large language models (LLMs) including memory, retrieval and reflection, to achieve RE in complex scenarios. Specifically, three major modules are built in AgentRE serving as the tools to help the agent acquire and process various useful information, thereby obtaining improved RE performance. Our extensive experimental results upon two datasets in English and Chinese demonstrate our AgentRE's superior performance, especially in low-resource scenarios. Additionally, the trajectories generated by AgentRE can be refined to construct a high-quality training dataset incorporating different reasoning methods, which can be used to fine-tune smaller models. Code is available at https://github.com/Lightblues/AgentRE.




Abstract:Machine anomalous sound detection (ASD) has emerged as one of the most promising applications in the Industrial Internet of Things (IIoT) due to its unprecedented efficacy in mitigating risks of malfunctions and promoting production efficiency. Previous works mainly investigated the machine ASD task under centralized settings. However, developing the ASD system under decentralized settings is crucial in practice, since the machine data are dispersed in various factories and the data should not be explicitly shared due to privacy concerns. To enable these factories to cooperatively develop a scalable ASD model while preserving their privacy, we propose a novel framework named CoopASD, where each factory trains an ASD model on its local dataset, and a central server aggregates these local models periodically. We employ a pre-trained model as the backbone of the ASD model to improve its robustness and develop specialized techniques to stabilize the model under a completely non-iid and domain shift setting. Compared with previous state-of-the-art (SOTA) models trained in centralized settings, CoopASD showcases competitive results with negligible degradation of 0.08%. We also conduct extensive ablation studies to demonstrate the effectiveness of CoopASD.
Abstract:Recent advancements in reinforcement learning have made significant impacts across various domains, yet they often struggle in complex multi-agent environments due to issues like algorithm instability, low sampling efficiency, and the challenges of exploration and dimensionality explosion. Hierarchical reinforcement learning (HRL) offers a structured approach to decompose complex tasks into simpler sub-tasks, which is promising for multi-agent settings. This paper advances the field by introducing a hierarchical architecture that autonomously generates effective subgoals without explicit constraints, enhancing both flexibility and stability in training. We propose a dynamic goal generation strategy that adapts based on environmental changes. This method significantly improves the adaptability and sample efficiency of the learning process. Furthermore, we address the critical issue of credit assignment in multi-agent systems by synergizing our hierarchical architecture with a modified QMIX network, thus improving overall strategy coordination and efficiency. Comparative experiments with mainstream reinforcement learning algorithms demonstrate the superior convergence speed and performance of our approach in both single-agent and multi-agent environments, confirming its effectiveness and flexibility in complex scenarios. Our code is open-sourced at: \url{https://github.com/SICC-Group/GMAH}.




Abstract:Instruction tuning plays a critical role in aligning large language models (LLMs) with human preference. Despite the vast amount of open instruction datasets, naively training a LLM on all existing instructions may not be optimal and practical. To pinpoint the most beneficial datapoints, data assessment and selection methods have been proposed in the fields of natural language processing (NLP) and deep learning. However, under the context of instruction tuning, there still exists a gap in knowledge on what kind of data evaluation metrics can be employed and how they can be integrated into the selection mechanism. To bridge this gap, we present a comprehensive review on existing literature of data assessment and selection especially for instruction tuning of LLMs. We systematically categorize all applicable methods into quality-based, diversity-based, and importance-based ones where a unified, fine-grained taxonomy is structured. For each category, representative methods are elaborated to describe the landscape of relevant research. In addition, comparison between latest methods is conducted on their officially reported results to provide in-depth discussions on their limitations. Finally, we summarize the open challenges and propose the promosing avenues for future studies. All related contents are available at https://github.com/yuleiqin/fantastic-data-engineering.




Abstract:This work introduces a novel value decomposition algorithm, termed \textit{Dynamic Deep Factor Graphs} (DDFG). Unlike traditional coordination graphs, DDFG leverages factor graphs to articulate the decomposition of value functions, offering enhanced flexibility and adaptability to complex value function structures. Central to DDFG is a graph structure generation policy that innovatively generates factor graph structures on-the-fly, effectively addressing the dynamic collaboration requirements among agents. DDFG strikes an optimal balance between the computational overhead associated with aggregating value functions and the performance degradation inherent in their complete decomposition. Through the application of the max-sum algorithm, DDFG efficiently identifies optimal policies. We empirically validate DDFG's efficacy in complex scenarios, including higher-order predator-prey tasks and the StarCraft II Multi-agent Challenge (SMAC), thus underscoring its capability to surmount the limitations faced by existing value decomposition algorithms. DDFG emerges as a robust solution for MARL challenges that demand nuanced understanding and facilitation of dynamic agent collaboration. The implementation of DDFG is made publicly accessible, with the source code available at \url{https://github.com/SICC-Group/DDFG}.