IRIT, UT3
Abstract:Conformal Prediction (CP) has proven to be an effective post-hoc method for improving the trustworthiness of neural networks by providing prediction sets with finite-sample guarantees. However, under adversarial attacks, classical conformal guarantees do not hold anymore: this problem is addressed in the field of Robust Conformal Prediction. Several methods have been proposed to provide robust CP sets with guarantees under adversarial perturbations, but, for large scale problems, these sets are either too large or the methods are too computationally demanding to be deployed in real life scenarios. In this work, we propose a new method that leverages Lipschitz-bounded networks to precisely and efficiently estimate robust CP sets. When combined with a 1-Lipschitz robust network, we demonstrate that our lip-rcp method outperforms state-of-the-art results in both the size of the robust CP sets and computational efficiency in medium and large-scale scenarios such as ImageNet. Taking a different angle, we also study vanilla CP under attack, and derive new worst-case coverage bounds of vanilla CP sets, which are valid simultaneously for all adversarial attack levels. Our lip-rcp method makes this second approach as efficient as vanilla CP while also allowing robustness guarantees.




Abstract:Orthogonal convolutional layers are the workhorse of multiple areas in machine learning, such as adversarial robustness, normalizing flows, GANs, and Lipschitzconstrained models. Their ability to preserve norms and ensure stable gradient propagation makes them valuable for a large range of problems. Despite their promise, the deployment of orthogonal convolution in large-scale applications is a significant challenge due to computational overhead and limited support for modern features like strides, dilations, group convolutions, and transposed convolutions.In this paper, we introduce AOC (Adaptative Orthogonal Convolution), a scalable method for constructing orthogonal convolutions, effectively overcoming these limitations. This advancement unlocks the construction of architectures that were previously considered impractical. We demonstrate through our experiments that our method produces expressive models that become increasingly efficient as they scale. To foster further advancement, we provide an open-source library implementing this method, available at https://github.com/thib-s/orthogonium.




Abstract:State-of-the-art approaches for training Differentially Private (DP) Deep Neural Networks (DNN) faces difficulties to estimate tight bounds on the sensitivity of the network's layers, and instead rely on a process of per-sample gradient clipping. This clipping process not only biases the direction of gradients but also proves costly both in memory consumption and in computation. To provide sensitivity bounds and bypass the drawbacks of the clipping process, our theoretical analysis of Lipschitz constrained networks reveals an unexplored link between the Lipschitz constant with respect to their input and the one with respect to their parameters. By bounding the Lipschitz constant of each layer with respect to its parameters we guarantee DP training of these networks. This analysis not only allows the computation of the aforementioned sensitivities at scale but also provides leads on to how maximize the gradient-to-noise ratio for fixed privacy guarantees. To facilitate the application of Lipschitz networks and foster robust and certifiable learning under privacy guarantees, we provide a Python package that implements building blocks allowing the construction and private training of such networks.




Abstract:We argue that, when learning a 1-Lipschitz neural network with the dual loss of an optimal transportation problem, the gradient of the model is both the direction of the transportation plan and the direction to the closest adversarial attack. Traveling along the gradient to the decision boundary is no more an adversarial attack but becomes a counterfactual explanation, explicitly transporting from one class to the other. Through extensive experiments on XAI metrics, we find that the simple saliency map method, applied on such networks, becomes a reliable explanation, and outperforms the state-of-the-art explanation approaches on unconstrained models. The proposed networks were already known to be certifiably robust, and we prove that they are also explainable with a fast and simple method.




Abstract:Precipitation nowcasting is of great importance for weather forecast users, for activities ranging from outdoor activities and sports competitions to airport traffic management. In contrast to long-term precipitation forecasts which are traditionally obtained from numerical models, precipitation nowcasting needs to be very fast. It is therefore more challenging to obtain because of this time constraint. Recently, many machine learning based methods had been proposed. We propose the use three popular deep learning models (U-net, ConvLSTM and SVG-LP) trained on two-dimensional precipitation maps for precipitation nowcasting. We proposed an algorithm for patch extraction to obtain high resolution precipitation maps. We proposed a loss function to solve the blurry image issue and to reduce the influence of zero value pixels in precipitation maps.




Abstract:Lipschitz constrained models have been used to solve specifics deep learning problems such as the estimation of Wasserstein distance for GAN, or the training of neural networks robust to adversarial attacks. Regardless the novel and effective algorithms to build such 1-Lipschitz networks, their usage remains marginal, and they are commonly considered as less expressive and less able to fit properly the data than their unconstrained counterpart. The goal of the paper is to demonstrate that, despite being empirically harder to train, 1-Lipschitz neural networks are theoretically better grounded than unconstrained ones when it comes to classification. To achieve that we recall some results about 1-Lipschitz function in the scope of deep learning and we extend and illustrate them to derive general properties for classification. First, we show that 1-Lipschitz neural network can fit arbitrarily difficult frontier making them as expressive as classical ones. When minimizing the log loss, we prove that the optimization problem under Lipschitz constraint is well posed and have a minimum, whereas regular neural networks can diverge even on remarkably simple situations. Then, we study the link between classification with 1-Lipschitz network and optimal transport thanks to regularized versions of Kantorovich-Rubinstein duality theory. Last, we derive preliminary bounds on their VC dimension.


Abstract:We present a new algorithm to solve min-max or min-min problems out of the convex world. We use rigidity assumptions, ubiquitous in learning, making our method applicable to many optimization problems. Our approach takes advantage of hidden regularity properties and allows us to devise a simple algorithm of ridge type. An original feature of our method is to come with automatic step size adaptation which departs from the usual overly cautious backtracking methods. In a general framework, we provide convergence theoretical guarantees and rates. We apply our findings on simple GAN problems obtaining promising numerical results.




Abstract:We propose a new framework for robust binary classification, with Deep Neural Networks, based on a hinge regularization of the Kantorovich-Rubinstein dual formulation for the estimation of the Wasserstein distance. The robustness of the approach is guaranteed by the strict Lipschitz constraint on functions required by the optimization problem and direct interpretation of the loss in terms of adversarial robustness. We prove that this classification formulation has a solution, and is still the dual formulation of an optimal transportation problem. We also establish the geometrical properties of this optimal solution. We summarize state-of-the-art methods to enforce Lipschitz constraints on neural networks and we propose new ones for convolutional networks (associated with an open source library for this purpose). The experiments show that the approach provides the expected guarantees in terms of robustness without any significant accuracy drop. The results also suggest that adversarial attacks on the proposed models visibly and meaningfully change the input, and can thus serve as an explanation for the classification.




Abstract:Learning disabilities like dysgraphia, dyslexia, dyspraxia, etc. interfere with academic achievements but have also long terms consequences beyond the academic time. It is widely admitted that between 5% to 10% of the world population is subject to this kind of disabilities. For assessing such disabilities in early childhood, children have to solve a battery of tests. Human experts score these tests, and decide whether the children require specific education strategy on the basis of their marks. The assessment can be lengthy, costly and emotionally painful. In this paper, we investigate how Artificial Intelligence can help in automating this assessment. Gathering a dataset of handwritten text pictures and audio recordings, both from standard children and from dyslexic and/or dysgraphic children, we apply machine learning techniques for classification in order to analyze the differences between dyslexic/dysgraphic and standard readers/writers and to build a model. The model is trained on simple features obtained by analysing the pictures and the audio files. Our preliminary implementation shows relatively high performances on the dataset we have used. This suggests the possibility to screen dyslexia and dysgraphia via non-invasive methods in an accurate way as soon as enough data are available.




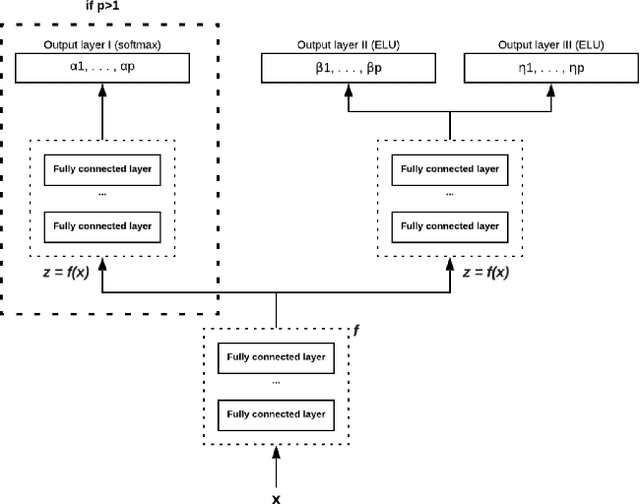
Abstract:In this paper, we consider survival analysis with right-censored data which is a common situation in predictive maintenance and health field. We propose a model based on the estimation of two-parameter Weibull distribution conditionally to the features. To achieve this result, we describe a neural network architecture and the associated loss functions that takes into account the right-censored data. We extend the approach to a finite mixture of two-parameter Weibull distributions. We first validate that our model is able to precisely estimate the right parameters of the conditional Weibull distribution on synthetic datasets. In numerical experiments on two real-word datasets (METABRIC and SEER), our model outperforms the state-of-the-art methods. We also demonstrate that our approach can consider any survival time horizon.