



Abstract:Investigating hallucination issues in large language models (LLMs) within cross-lingual and cross-modal scenarios can greatly advance the large-scale deployment in real-world applications. Nevertheless, the current studies are limited to a single scenario, either cross-lingual or cross-modal, leaving a gap in the exploration of hallucinations in the joint cross-lingual and cross-modal scenarios. Motivated by this, we introduce a novel joint Cross-lingual and Cross-modal Hallucinations benchmark (CCHall) to fill this gap. Specifically, CCHall simultaneously incorporates both cross-lingual and cross-modal hallucination scenarios, which can be used to assess the cross-lingual and cross-modal capabilities of LLMs. Furthermore, we conduct a comprehensive evaluation on CCHall, exploring both mainstream open-source and closed-source LLMs. The experimental results highlight that current LLMs still struggle with CCHall. We hope CCHall can serve as a valuable resource to assess LLMs in joint cross-lingual and cross-modal scenarios.
Abstract:Transformer-based encoder-decoder models have achieved remarkable success in image-to-image transfer tasks, particularly in image restoration. However, their high computational complexity-manifested in elevated FLOPs and parameter counts-limits their application in real-world scenarios. Existing knowledge distillation methods in image restoration typically employ lightweight student models that directly mimic the intermediate features and reconstruction results of the teacher, overlooking the implicit attention relationships between them. To address this, we propose a Soft Knowledge Distillation (SKD) strategy that incorporates a Multi-dimensional Cross-net Attention (MCA) mechanism for compressing image restoration models. This mechanism facilitates interaction between the student and teacher across both channel and spatial dimensions, enabling the student to implicitly learn the attention matrices. Additionally, we employ a Gaussian kernel function to measure the distance between student and teacher features in kernel space, ensuring stable and efficient feature learning. To further enhance the quality of reconstructed images, we replace the commonly used L1 or KL divergence loss with a contrastive learning loss at the image level. Experiments on three tasks-image deraining, deblurring, and denoising-demonstrate that our SKD strategy significantly reduces computational complexity while maintaining strong image restoration capabilities.
Abstract:Model compression through knowledge distillation has seen extensive application in classification and segmentation tasks. However, its potential in image-to-image translation, particularly in image restoration, remains underexplored. To address this gap, we propose a Simultaneous Learning Knowledge Distillation (SLKD) framework tailored for model compression in image restoration tasks. SLKD employs a dual-teacher, single-student architecture with two distinct learning strategies: Degradation Removal Learning (DRL) and Image Reconstruction Learning (IRL), simultaneously. In DRL, the student encoder learns from Teacher A to focus on removing degradation factors, guided by a novel BRISQUE extractor. In IRL, the student decoder learns from Teacher B to reconstruct clean images, with the assistance of a proposed PIQE extractor. These strategies enable the student to learn from degraded and clean images simultaneously, ensuring high-quality compression of image restoration models. Experimental results across five datasets and three tasks demonstrate that SLKD achieves substantial reductions in FLOPs and parameters, exceeding 80\%, while maintaining strong image restoration performance.




Abstract:Chain-of-Thought (CoT) has become a vital technique for enhancing the performance of Large Language Models (LLMs), attracting increasing attention from researchers. One stream of approaches focuses on the iterative enhancement of LLMs by continuously verifying and refining their reasoning outputs for desired quality. Despite its impressive results, this paradigm faces two critical issues: (1) Simple verification methods: The current paradigm relies solely on a single verification method. (2) Wrong Information Ignorance: Traditional paradigms directly ignore wrong information during reasoning and refine the logic paths from scratch each time. To address these challenges, we propose Wrong-of-Thought (WoT), which includes two core modules: (1) Multi-Perspective Verification: A multi-perspective verification method for accurately refining the reasoning process and result, and (2) Wrong Information Utilization: Utilizing wrong information to alert LLMs and reduce the probability of LLMs making same mistakes. Experiments on 8 popular datasets and 5 LLMs demonstrate that WoT surpasses all previous baselines. In addition, WoT exhibits powerful capabilities in difficult computation tasks.
Abstract:Cross-lingual chain-of-thought can effectively complete reasoning tasks across languages, which gains increasing attention. Recently, dominant approaches in the literature improve cross-lingual alignment capabilities by integrating reasoning knowledge from different languages. Despite achieving excellent performance, current methods still have two main challenges: (1) Manual language specification: They still highly rely on manually selecting the languages to integrate, severely affecting their generalizability; (2) Static weight allocation: Current methods simply integrate all languages equally. In fact, different language reasoning paths should have different weights to achieve better complementation and integration. Motivated by this, we introduce an Automatic Cross-lingual Alignment Planning (AutoCAP) for zero-shot chain-of-thought to address the above challenges. The core of AutoCAP consists of two components: (1) Automatic Language Selection Prompting to guide LLMs to select appropriate languages and (2) Automatic Weight Allocation Prompting to automatically allocate alignment weight scores to each reasoning path. Extensive experiments on several benchmarks reveal that AutoCAP achieves state-of-the-art performance, surpassing previous methods that required manual effort.




Abstract:While large language models (LLMs) like ChatGPT have shown impressive capabilities in Natural Language Processing (NLP) tasks, a systematic investigation of their potential in this field remains largely unexplored. This study aims to address this gap by exploring the following questions: (1) How are LLMs currently applied to NLP tasks in the literature? (2) Have traditional NLP tasks already been solved with LLMs? (3) What is the future of the LLMs for NLP? To answer these questions, we take the first step to provide a comprehensive overview of LLMs in NLP. Specifically, we first introduce a unified taxonomy including (1) parameter-frozen application and (2) parameter-tuning application to offer a unified perspective for understanding the current progress of LLMs in NLP. Furthermore, we summarize the new frontiers and the associated challenges, aiming to inspire further groundbreaking advancements. We hope this work offers valuable insights into the {potential and limitations} of LLMs in NLP, while also serving as a practical guide for building effective LLMs in NLP.




Abstract:Attack knowledge graph construction seeks to convert textual cyber threat intelligence (CTI) reports into structured representations, portraying the evolutionary traces of cyber attacks. Even though previous research has proposed various methods to construct attack knowledge graphs, they generally suffer from limited generalization capability to diverse knowledge types as well as requirement of expertise in model design and tuning. Addressing these limitations, we seek to utilize Large Language Models (LLMs), which have achieved enormous success in a broad range of tasks given exceptional capabilities in both language understanding and zero-shot task fulfillment. Thus, we propose a fully automatic LLM-based framework to construct attack knowledge graphs named: AttacKG+. Our framework consists of four consecutive modules: rewriter, parser, identifier, and summarizer, each of which is implemented by instruction prompting and in-context learning empowered by LLMs. Furthermore, we upgrade the existing attack knowledge schema and propose a comprehensive version. We represent a cyber attack as a temporally unfolding event, each temporal step of which encapsulates three layers of representation, including behavior graph, MITRE TTP labels, and state summary. Extensive evaluation demonstrates that: 1) our formulation seamlessly satisfies the information needs in threat event analysis, 2) our construction framework is effective in faithfully and accurately extracting the information defined by AttacKG+, and 3) our attack graph directly benefits downstream security practices such as attack reconstruction. All the code and datasets will be released upon acceptance.




Abstract:Removing multiple degradations, such as haze, rain, and blur, from real-world images poses a challenging and illposed problem. Recently, unified models that can handle different degradations have been proposed and yield promising results. However, these approaches focus on synthetic images and experience a significant performance drop when applied to realworld images. In this paper, we introduce Uni-Removal, a twostage semi-supervised framework for addressing the removal of multiple degradations in real-world images using a unified model and parameters. In the knowledge transfer stage, Uni-Removal leverages a supervised multi-teacher and student architecture in the knowledge transfer stage to facilitate learning from pretrained teacher networks specialized in different degradation types. A multi-grained contrastive loss is introduced to enhance learning from feature and image spaces. In the domain adaptation stage, unsupervised fine-tuning is performed by incorporating an adversarial discriminator on real-world images. The integration of an extended multi-grained contrastive loss and generative adversarial loss enables the adaptation of the student network from synthetic to real-world domains. Extensive experiments on real-world degraded datasets demonstrate the effectiveness of our proposed method. We compare our Uni-Removal framework with state-of-the-art supervised and unsupervised methods, showcasing its promising results in real-world image dehazing, deraining, and deblurring simultaneously.




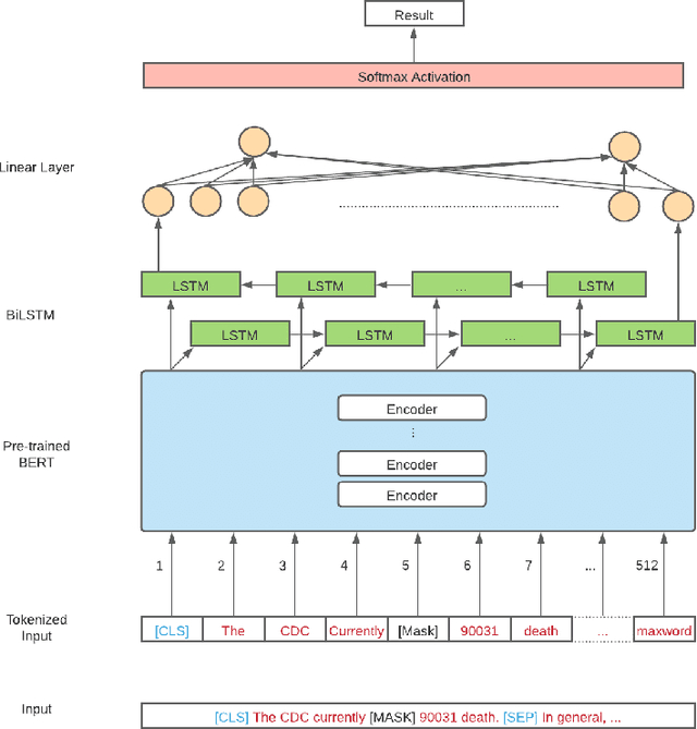
Abstract:Nowadays, the development of social media allows people to access the latest news easily. During the COVID-19 pandemic, it is important for people to access the news so that they can take corresponding protective measures. However, the fake news is flooding and is a serious issue especially under the global pandemic. The misleading fake news can cause significant loss in terms of the individuals and the society. COVID-19 fake news detection has become a novel and important task in the NLP field. However, fake news always contain the correct portion and the incorrect portion. This fact increases the difficulty of the classification task. In this paper, we fine tune the pre-trained Bidirectional Encoder Representations from Transformers (BERT) model as our base model. We add BiLSTM layers and CNN layers on the top of the finetuned BERT model with frozen parameters or not frozen parameters methods respectively. The model performance evaluation results showcase that our best model (BERT finetuned model with frozen parameters plus BiLSTM layers) achieves state-of-the-art results towards COVID-19 fake news detection task. We also explore keywords evaluation methods using our best model and evaluate the model performance after removing keywords.