



Abstract:Ads recommendation is a prominent service of online advertising systems and has been actively studied. Recent studies indicate that scaling-up and advanced design of the recommendation model can bring significant performance improvement. However, with a larger model scale, such prior studies have a significantly increasing gap from industry as they often neglect two fundamental challenges in industrial-scale applications. First, training and inference budgets are restricted for the model to be served, exceeding which may incur latency and impair user experience. Second, large-volume data arrive in a streaming mode with data distributions dynamically shifting, as new users/ads join and existing users/ads leave the system. We propose the External Large Foundation Model (ExFM) framework to address the overlooked challenges. Specifically, we develop external distillation and a data augmentation system (DAS) to control the computational cost of training/inference while maintaining high performance. We design the teacher in a way like a foundation model (FM) that can serve multiple students as vertical models (VMs) to amortize its building cost. We propose Auxiliary Head and Student Adapter to mitigate the data distribution gap between FM and VMs caused by the streaming data issue. Comprehensive experiments on internal industrial-scale applications and public datasets demonstrate significant performance gain by ExFM.




Abstract:To further improve the speaking styles of synthesized speeches, current text-to-speech (TTS) synthesis systems commonly employ reference speeches to stylize their outputs instead of just the input texts. These reference speeches are obtained by manual selection which is resource-consuming, or selected by semantic features. However, semantic features contain not only style-related information, but also style irrelevant information. The information irrelevant to speaking style in the text could interfere the reference audio selection and result in improper speaking styles. To improve the reference selection, we propose Contrastive Acoustic-Linguistic Module (CALM) to extract the Style-related Text Feature (STF) from the text. CALM optimizes the correlation between the speaking style embedding and the extracted STF with contrastive learning. Thus, a certain number of the most appropriate reference speeches for the input text are selected by retrieving the speeches with the top STF similarities. Then the style embeddings are weighted summarized according to their STF similarities and used to stylize the synthesized speech of TTS. Experiment results demonstrate the effectiveness of our proposed approach, with both objective evaluations and subjective evaluations on the speaking styles of the synthesized speeches outperform a baseline approach with semantic-feature-based reference selection.
Abstract:Automatic dubbing, which generates a corresponding version of the input speech in another language, could be widely utilized in many real-world scenarios such as video and game localization. In addition to synthesizing the translated scripts, automatic dubbing needs to further transfer the speaking style in the original language to the dubbed speeches to give audiences the impression that the characters are speaking in their native tongue. However, state-of-the-art automatic dubbing systems only model the transfer on duration and speaking rate, neglecting the other aspects in speaking style such as emotion, intonation and emphasis which are also crucial to fully perform the characters and speech understanding. In this paper, we propose a joint multi-scale cross-lingual speaking style transfer framework to simultaneously model the bidirectional speaking style transfer between languages at both global (i.e. utterance level) and local (i.e. word level) scales. The global and local speaking styles in each language are extracted and utilized to predicted the global and local speaking styles in the other language with an encoder-decoder framework for each direction and a shared bidirectional attention mechanism for both directions. A multi-scale speaking style enhanced FastSpeech 2 is then utilized to synthesize the predicted the global and local speaking styles to speech for each language. Experiment results demonstrate the effectiveness of our proposed framework, which outperforms a baseline with only duration transfer in both objective and subjective evaluations.




Abstract:Although deep learning and end-to-end models have been widely used and shown superiority in automatic speech recognition (ASR) and text-to-speech (TTS) synthesis, state-of-the-art forced alignment (FA) models are still based on hidden Markov model (HMM). HMM has limited view of contextual information and is developed with long pipelines, leading to error accumulation and unsatisfactory performance. Inspired by the capability of attention mechanism in capturing long term contextual information and learning alignments in ASR and TTS, we propose a neural network based end-to-end forced aligner called NeuFA, in which a novel bidirectional attention mechanism plays an essential role. NeuFA integrates the alignment learning of both ASR and TTS tasks in a unified framework by learning bidirectional alignment information from a shared attention matrix in the proposed bidirectional attention mechanism. Alignments are extracted from the learnt attention weights and optimized by the ASR, TTS and FA tasks in a multi-task learning manner. Experimental results demonstrate the effectiveness of our proposed model, with mean absolute error on test set drops from 25.8 ms to 23.7 ms at word level, and from 17.0 ms to 15.7 ms at phoneme level compared with state-of-the-art HMM based model.




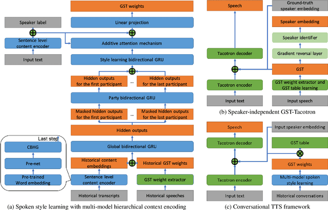
Abstract:For conversational text-to-speech (TTS) systems, it is vital that the systems can adjust the spoken styles of synthesized speech according to different content and spoken styles in historical conversations. However, the study about learning spoken styles from historical conversations is still in its infancy. Only the transcripts of the historical conversations are considered, which neglects the spoken styles in historical speeches. Moreover, only the interactions of the global aspect between speakers are modeled, missing the party aspect self interactions inside each speaker. In this paper, to achieve better spoken style learning for conversational TTS, we propose a spoken style learning approach with multi-modal hierarchical context encoding. The textual information and spoken styles in the historical conversations are processed through multiple hierarchical recurrent neural networks to learn the spoken style related features in global and party aspects. The attention mechanism is further employed to summarize these features into a conversational context encoding. Experimental results demonstrate the effectiveness of our proposed approach, which outperform a baseline method using context encoding learnt only from the transcripts in global aspects, with MOS score on the naturalness of synthesized speech increasing from 3.138 to 3.408 and ABX preference rate exceeding the baseline method by 36.45%.