Abstract:Despite rapid progress in multimodal large language models (MLLMs) and emerging omni-modal architectures, current benchmarks remain limited in scope and integration, suffering from incomplete modality coverage, restricted interaction to text-centric outputs, and weak interdependence and complementarity among modalities. To bridge these gaps, we introduce FysicsWorld, the first unified full-modality benchmark that supports bidirectional input-output across image, video, audio, and text, enabling comprehensive any-to-any evaluation across understanding, generation, and reasoning. FysicsWorld encompasses 16 primary tasks and 3,268 curated samples, aggregated from over 40 high-quality sources and covering a rich set of open-domain categories with diverse question types. We also propose the Cross-Modal Complementarity Screening (CMCS) strategy integrated in a systematic data construction framework that produces omni-modal data for spoken interaction and fusion-dependent cross-modal reasoning. Through a comprehensive evaluation of over 30 state-of-the-art baselines, spanning MLLMs, modality-specific models, unified understanding-generation models, and omni-modal language models, FysicsWorld exposes the performance disparities and limitations across models in understanding, generation, and reasoning. Our benchmark establishes a unified foundation and strong baselines for evaluating and advancing next-generation full-modality architectures.
Abstract:Multimodal Sentiment Analysis (MSA) aims to predict sentiment from language, acoustic, and visual data in videos. However, imbalanced unimodal performance often leads to suboptimal fused representations. Existing approaches typically adopt fixed primary modality strategies to maximize dominant modality advantages, yet fail to adapt to dynamic variations in modality importance across different samples. Moreover, non-language modalities suffer from sequential redundancy and noise, degrading model performance when they serve as primary inputs. To address these issues, this paper proposes a modality optimization and dynamic primary modality selection framework (MODS). First, a Graph-based Dynamic Sequence Compressor (GDC) is constructed, which employs capsule networks and graph convolution to reduce sequential redundancy in acoustic/visual modalities. Then, we develop a sample-adaptive Primary Modality Selector (MSelector) for dynamic dominance determination. Finally, a Primary-modality-Centric Cross-Attention (PCCA) module is designed to enhance dominant modalities while facilitating cross-modal interaction. Extensive experiments on four benchmark datasets demonstrate that MODS outperforms state-of-the-art methods, achieving superior performance by effectively balancing modality contributions and eliminating redundant noise.
Abstract:Vision-based locomotion in outdoor environments presents significant challenges for quadruped robots. Accurate environmental prediction and effective handling of depth sensor noise during real-world deployment remain difficult, severely restricting the outdoor applications of such algorithms. To address these deployment challenges in vision-based motion control, this letter proposes the Redundant Estimator Network (RENet) framework. The framework employs a dual-estimator architecture that ensures robust motion performance while maintaining deployment stability during onboard vision failures. Through an online estimator adaptation, our method enables seamless transitions between estimation modules when handling visual perception uncertainties. Experimental validation on a real-world robot demonstrates the framework's effectiveness in complex outdoor environments, showing particular advantages in scenarios with degraded visual perception. This framework demonstrates its potential as a practical solution for reliable robotic deployment in challenging field conditions. Project website: https://RENet-Loco.github.io/
Abstract:We address the challenge of effectively controlling the locomotion of legged robots by incorporating precise frequency and phase characteristics, which is often ignored in locomotion policies that do not account for the periodic nature of walking. We propose a hierarchical architecture that integrates a low-level phase tracker, oscillators, and a high-level phase modulator. This controller allows quadruped robots to walk in a natural manner that is synchronized with external musical rhythms. Our method generates diverse gaits across different frequencies and achieves real-time synchronization with music in the physical world. This research establishes a foundational framework for enabling real-time execution of accurate rhythmic motions in legged robots. Video is available at website: https://music-walker.github.io/.
Abstract:Learning diverse skills for quadruped robots presents significant challenges, such as mastering complex transitions between different skills and handling tasks of varying difficulty. Existing imitation learning methods, while successful, rely on expensive datasets to reproduce expert behaviors. Inspired by introspective learning, we propose Progressive Adversarial Self-Imitation Skill Transition (PASIST), a novel method that eliminates the need for complete expert datasets. PASIST autonomously explores and selects high-quality trajectories based on predefined target poses instead of demonstrations, leveraging the Generative Adversarial Self-Imitation Learning (GASIL) framework. To further enhance learning, We develop a skill selection module to mitigate mode collapse by balancing the weights of skills with varying levels of difficulty. Through these methods, PASIST is able to reproduce skills corresponding to the target pose while achieving smooth and natural transitions between them. Evaluations on both simulation platforms and the Solo 8 robot confirm the effectiveness of PASIST, offering an efficient alternative to expert-driven learning.
Abstract:Zero-shot coordination problem in multi-agent reinforcement learning (MARL), which requires agents to adapt to unseen agents, has attracted increasing attention. Traditional approaches often rely on the Self-Play (SP) framework to generate a diverse set of policies in a policy pool, which serves to improve the generalization capability of the final agent. However, these frameworks may struggle to capture the full spectrum of potential strategies, especially in real-world scenarios that demand agents balance cooperation with competition. In such settings, agents need strategies that can adapt to varying and often conflicting goals. Drawing inspiration from Social Value Orientation (SVO)-where individuals maintain stable value orientations during interactions with others-we propose a novel framework called \emph{Role Play} (RP). RP employs role embeddings to transform the challenge of policy diversity into a more manageable diversity of roles. It trains a common policy with role embedding observations and employs a role predictor to estimate the joint role embeddings of other agents, helping the learning agent adapt to its assigned role. We theoretically prove that an approximate optimal policy can be achieved by optimizing the expected cumulative reward relative to an approximate role-based policy. Experimental results in both cooperative (Overcooked) and mixed-motive games (Harvest, CleanUp) reveal that RP consistently outperforms strong baselines when interacting with unseen agents, highlighting its robustness and adaptability in complex environments.




Abstract:The waist plays a crucial role in the agile movement of many animals in nature. It provides the torso with additional degrees of freedom and flexibility, inspiring researchers to incorporate this biological feature into robotic structures to enhance robot locomotion. This paper presents a cost-effective and low-complexity waist mechanism integrated into the structure of the open-source robot solo8, adding a new degree of freedom (DOF) to its torso. We refer to this novel robot as solo9. Additionally, we propose a full-body control method for the waist-equipped quadruped robot based on generative adversarial imitation learning (GAIL). During training, the discriminator is used as input for iterative optimization of the policy and dataset, enabling solo9 to achieve flexible steering maneuvers across various gaits. Extensive tests of solo9's steering capabilities, terrain adaptability, and robustness are conducted in both simulation and real-world scenarios, with detailed comparisons to solo8 and solo12, demonstrating the effectiveness of the control algorithm and the advantages of the waist mechanism.




Abstract:Context-aware emotion recognition (CAER) is a complex and significant task that requires perceiving emotions from various contextual cues. Previous approaches primarily focus on designing sophisticated architectures to extract emotional cues from images. However, their knowledge is confined to specific training datasets and may reflect the subjective emotional biases of the annotators. Furthermore, acquiring large amounts of labeled data is often challenging in real-world applications. In this paper, we systematically explore the potential of leveraging Large Vision-Language Models (LVLMs) to empower the CAER task from three paradigms: 1) We fine-tune LVLMs on two CAER datasets, which is the most common way to transfer large models to downstream tasks. 2) We design zero-shot and few-shot patterns to evaluate the performance of LVLMs in scenarios with limited data or even completely unseen. In this case, a training-free framework is proposed to fully exploit the In-Context Learning (ICL) capabilities of LVLMs. Specifically, we develop an image similarity-based ranking algorithm to retrieve examples; subsequently, the instructions, retrieved examples, and the test example are combined to feed LVLMs to obtain the corresponding sentiment judgment. 3) To leverage the rich knowledge base of LVLMs, we incorporate Chain-of-Thought (CoT) into our framework to enhance the model's reasoning ability and provide interpretable results. Extensive experiments and analyses demonstrate that LVLMs achieve competitive performance in the CAER task across different paradigms. Notably, the superior performance in few-shot settings indicates the feasibility of LVLMs for accomplishing specific tasks without extensive training.




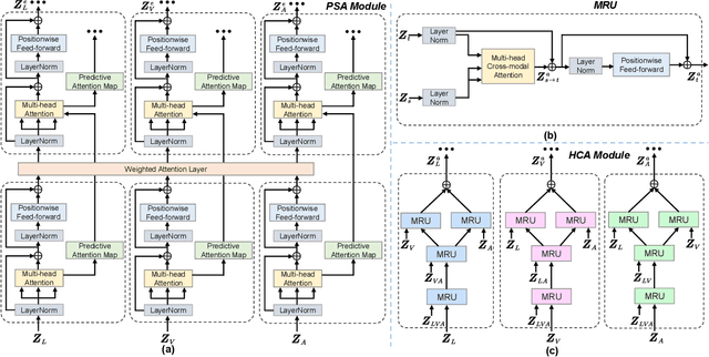
Abstract:Understanding human intentions (e.g., emotions) from videos has received considerable attention recently. Video streams generally constitute a blend of temporal data stemming from distinct modalities, including natural language, facial expressions, and auditory clues. Despite the impressive advancements of previous works via attention-based paradigms, the inherent temporal asynchrony and modality heterogeneity challenges remain in multimodal sequence fusion, causing adverse performance bottlenecks. To tackle these issues, we propose a Multimodal fusion approach for learning modality-Exclusive and modality-Agnostic representations (MEA) to refine multimodal features and leverage the complementarity across distinct modalities. On the one hand, MEA introduces a predictive self-attention module to capture reliable context dynamics within modalities and reinforce unique features over the modality-exclusive spaces. On the other hand, a hierarchical cross-modal attention module is designed to explore valuable element correlations among modalities over the modality-agnostic space. Meanwhile, a double-discriminator strategy is presented to ensure the production of distinct representations in an adversarial manner. Eventually, we propose a decoupled graph fusion mechanism to enhance knowledge exchange across heterogeneous modalities and learn robust multimodal representations for downstream tasks. Numerous experiments are implemented on three multimodal datasets with asynchronous sequences. Systematic analyses show the necessity of our approach.




Abstract:Developing intelligent pediatric consultation systems offers promising prospects for improving diagnostic efficiency, especially in China, where healthcare resources are scarce. Despite recent advances in Large Language Models (LLMs) for Chinese medicine, their performance is sub-optimal in pediatric applications due to inadequate instruction data and vulnerable training procedures. To address the above issues, this paper builds PedCorpus, a high-quality dataset of over 300,000 multi-task instructions from pediatric textbooks, guidelines, and knowledge graph resources to fulfil diverse diagnostic demands. Upon well-designed PedCorpus, we propose PediatricsGPT, the first Chinese pediatric LLM assistant built on a systematic and robust training pipeline. In the continuous pre-training phase, we introduce a hybrid instruction pre-training mechanism to mitigate the internal-injected knowledge inconsistency of LLMs for medical domain adaptation. Immediately, the full-parameter Supervised Fine-Tuning (SFT) is utilized to incorporate the general medical knowledge schema into the models. After that, we devise a direct following preference optimization to enhance the generation of pediatrician-like humanistic responses. In the parameter-efficient secondary SFT phase, a mixture of universal-specific experts strategy is presented to resolve the competency conflict between medical generalist and pediatric expertise mastery. Extensive results based on the metrics, GPT-4, and doctor evaluations on distinct doctor downstream tasks show that PediatricsGPT consistently outperforms previous Chinese medical LLMs. Our model and dataset will be open-source for community development.