Abstract:Process Reward Models (PRMs) have emerged as a promising framework for supervising intermediate reasoning in large language models (LLMs), yet existing PRMs are primarily trained on general or Science, Technology, Engineering, and Mathematics (STEM) domains and fall short in domain-specific contexts such as finance, where reasoning is more structured, symbolic, and sensitive to factual and regulatory correctness. We introduce \textbf{Fin-PRM}, a domain-specialized, trajectory-aware PRM tailored to evaluate intermediate reasoning steps in financial tasks. Fin-PRM integrates step-level and trajectory-level reward supervision, enabling fine-grained evaluation of reasoning traces aligned with financial logic. We apply Fin-PRM in both offline and online reward learning settings, supporting three key applications: (i) selecting high-quality reasoning trajectories for distillation-based supervised fine-tuning, (ii) providing dense process-level rewards for reinforcement learning, and (iii) guiding reward-informed Best-of-N inference at test time. Experimental results on financial reasoning benchmarks, including CFLUE and FinQA, demonstrate that Fin-PRM consistently outperforms general-purpose PRMs and strong domain baselines in trajectory selection quality. Downstream models trained with Fin-PRM yield substantial improvements with baselines, with gains of 12.9\% in supervised learning, 5.2\% in reinforcement learning, and 5.1\% in test-time performance. These findings highlight the value of domain-specialized reward modeling for aligning LLMs with expert-level financial reasoning. Our project resources will be available at https://github.com/aliyun/qwen-dianjin.




Abstract:Large language models (LLMs) augmented with retrieval systems have demonstrated significant potential in handling knowledge-intensive tasks. However, these models often struggle with unfaithfulness issues, generating outputs that either ignore the retrieved context or inconsistently blend it with the LLM`s parametric knowledge. This issue is particularly severe in cases of knowledge conflict, where the retrieved context conflicts with the model`s parametric knowledge. While existing faithful RAG approaches enforce strict context adherence through well-designed prompts or modified decoding strategies, our analysis reveals a critical limitation: they achieve faithfulness by forcibly suppressing the model`s parametric knowledge, which undermines the model`s internal knowledge structure and increases the risk of misinterpreting the context. To this end, this paper proposes FaithfulRAG, a novel framework that resolves knowledge conflicts by explicitly modeling discrepancies between the model`s parametric knowledge and retrieved context. Specifically, FaithfulRAG identifies conflicting knowledge at the fact level and designs a self-thinking process, allowing LLMs to reason about and integrate conflicting facts before generating responses. Extensive experiments demonstrate that our method outperforms state-of-the-art methods. The code is available at https:// github.com/DeepLearnXMU/Faithful-RAG




Abstract:Effective reasoning remains a core challenge for large language models (LLMs) in the financial domain, where tasks often require domain-specific knowledge, precise numerical calculations, and strict adherence to compliance rules. We propose DianJin-R1, a reasoning-enhanced framework designed to address these challenges through reasoning-augmented supervision and reinforcement learning. Central to our approach is DianJin-R1-Data, a high-quality dataset constructed from CFLUE, FinQA, and a proprietary compliance corpus (Chinese Compliance Check, CCC), combining diverse financial reasoning scenarios with verified annotations. Our models, DianJin-R1-7B and DianJin-R1-32B, are fine-tuned from Qwen2.5-7B-Instruct and Qwen2.5-32B-Instruct using a structured format that generates both reasoning steps and final answers. To further refine reasoning quality, we apply Group Relative Policy Optimization (GRPO), a reinforcement learning method that incorporates dual reward signals: one encouraging structured outputs and another rewarding answer correctness. We evaluate our models on five benchmarks: three financial datasets (CFLUE, FinQA, and CCC) and two general reasoning benchmarks (MATH-500 and GPQA-Diamond). Experimental results show that DianJin-R1 models consistently outperform their non-reasoning counterparts, especially on complex financial tasks. Moreover, on the real-world CCC dataset, our single-call reasoning models match or even surpass the performance of multi-agent systems that require significantly more computational cost. These findings demonstrate the effectiveness of DianJin-R1 in enhancing financial reasoning through structured supervision and reward-aligned learning, offering a scalable and practical solution for real-world applications.
Abstract:Recent research has shown that large language models (LLMs) can enhance translation quality through self-refinement. In this paper, we build on this idea by extending the refinement from sentence-level to document-level translation, specifically focusing on document-to-document (Doc2Doc) translation refinement. Since sentence-to-sentence (Sent2Sent) and Doc2Doc translation address different aspects of the translation process, we propose fine-tuning LLMs for translation refinement using two intermediate translations, combining the strengths of both Sent2Sent and Doc2Doc. Additionally, recognizing that the quality of intermediate translations varies, we introduce an enhanced fine-tuning method with quality awareness that assigns lower weights to easier translations and higher weights to more difficult ones, enabling the model to focus on challenging translation cases. Experimental results across ten translation tasks with LLaMA-3-8B-Instruct and Mistral-Nemo-Instruct demonstrate the effectiveness of our approach.
Abstract:Document-level context is crucial for handling discourse challenges in text-to-text document-level machine translation (MT). Despite the increased discourse challenges introduced by noise from automatic speech recognition (ASR), the integration of document-level context in speech translation (ST) remains insufficiently explored. In this paper, we develop DoCIA, an online framework that enhances ST performance by incorporating document-level context. DoCIA decomposes the ST pipeline into four stages. Document-level context is integrated into the ASR refinement, MT, and MT refinement stages through auxiliary LLM (large language model)-based modules. Furthermore, DoCIA leverages document-level information in a multi-level manner while minimizing computational overhead. Additionally, a simple yet effective determination mechanism is introduced to prevent hallucinations from excessive refinement, ensuring the reliability of the final results. Experimental results show that DoCIA significantly outperforms traditional ST baselines in both sentence and discourse metrics across four LLMs, demonstrating its effectiveness in improving ST performance.




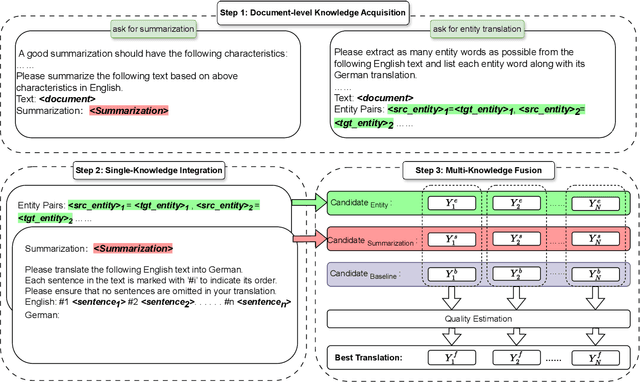
Abstract:Recent studies in prompting large language model (LLM) for document-level machine translation (DMT) primarily focus on the inter-sentence context by flatting the source document into a long sequence. This approach relies solely on the sequence of sentences within the document. However, the complexity of document-level sequences is greater than that of shorter sentence-level sequences, which may limit LLM's ability in DMT when only this single-source knowledge is used. In this paper, we propose an enhanced approach by incorporating multiple sources of knowledge, including both the document summarization and entity translation, to enhance the performance of LLM-based DMT. Given a source document, we first obtain its summarization and translation of entities via LLM as the additional knowledge. We then utilize LLMs to generate two translations of the source document by fusing these two single knowledge sources, respectively. Finally, recognizing that different sources of knowledge may aid or hinder the translation of different sentences, we refine and rank the translations by leveraging a multi-knowledge fusion strategy to ensure the best results. Experimental results in eight document-level translation tasks show that our approach achieves an average improvement of 0.8, 0.6, and 0.4 COMET scores over the baseline without extra knowledge for LLaMA3-8B-Instruct, Mistral-Nemo-Instruct, and GPT-4o-mini, respectively.




Abstract:Recent advancements in large language models (LLMs) have demonstrated their remarkable capabilities across various language tasks. Inspired by the success of text-to-text translation refinement, this paper investigates how LLMs can improve the performance of speech translation by introducing a joint refinement process. Through the joint refinement of speech translation (ST) and automatic speech recognition (ASR) transcription via LLMs, the performance of the ST model is significantly improved in both training-free in-context learning and parameter-efficient fine-tuning scenarios. Additionally, we explore the effect of document-level context on refinement under the context-aware fine-tuning scenario. Experimental results on the MuST-C and CoVoST 2 datasets, which include seven translation tasks, demonstrate the effectiveness of the proposed approach using several popular LLMs including GPT-3.5-turbo, LLaMA3-8B, and Mistral-12B. Further analysis further suggests that jointly refining both transcription and translation yields better performance compared to refining translation alone. Meanwhile, incorporating document-level context significantly enhances refinement performance. We release our code and datasets on GitHub.




Abstract:Deep learning-based methods have garnered significant attention in remote sensing (RS) image compression due to their superior performance. Most of these methods focus on enhancing the coding capability of the compression network and improving entropy model prediction accuracy. However, they typically compress and decompress each image independently, ignoring the significant inter-image similarity prior. In this paper, we propose a codebook-based RS image compression (Code-RSIC) method with a generated discrete codebook, which is deployed at the decoding end of a compression algorithm to provide inter-image similarity prior. Specifically, we first pretrain a high-quality discrete codebook using the competitive generation model VQGAN. We then introduce a Transformer-based prediction model to align the latent features of the decoded images from an existing compression algorithm with the frozen high-quality codebook. Finally, we develop a hierarchical prior integration network (HPIN), which mainly consists of Transformer blocks and multi-head cross-attention modules (MCMs) that can query hierarchical prior from the codebook, thus enhancing the ability of the proposed method to decode texture-rich RS images. Extensive experimental results demonstrate that the proposed Code-RSIC significantly outperforms state-of-the-art traditional and learning-based image compression algorithms in terms of perception quality. The code will be available at \url{https://github.com/mlkk518/Code-RSIC/




Abstract:The audio denoising technique has captured widespread attention in the deep neural network field. Recently, the audio denoising problem has been converted into an image generation task, and deep learning-based approaches have been applied to tackle this problem. However, its performance is still limited, leaving room for further improvement. In order to enhance audio denoising performance, this paper introduces a complex image-generative diffusion transformer that captures more information from the complex Fourier domain. We explore a novel diffusion transformer by integrating the transformer with a diffusion model. Our proposed model demonstrates the scalability of the transformer and expands the receptive field of sparse attention using attention diffusion. Our work is among the first to utilize diffusion transformers to deal with the image generation task for audio denoising. Extensive experiments on two benchmark datasets demonstrate that our proposed model outperforms state-of-the-art methods.




Abstract:Recent diffusion models have achieved promising performances in audio-denoising tasks. The unique property of the reverse process could recover clean signals. However, the distribution of real-world noises does not comply with a single Gaussian distribution and is even unknown. The sampling of Gaussian noise conditions limits its application scenarios. To overcome these challenges, we propose a DiffGMM model, a denoising model based on the diffusion and Gaussian mixture models. We employ the reverse process to estimate parameters for the Gaussian mixture model. Given a noisy audio signal, we first apply a 1D-U-Net to extract features and train linear layers to estimate parameters for the Gaussian mixture model, and we approximate the real noise distributions. The noisy signal is continuously subtracted from the estimated noise to output clean audio signals. Extensive experimental results demonstrate that the proposed DiffGMM model achieves state-of-the-art performance.