


Abstract:Vision Transformers (ViTs) have shown success across a variety of tasks due to their ability to capture global image representations. Recent studies have identified the existence of high-norm tokens in ViTs, which can interfere with unsupervised object discovery. To address this, the use of "registers" which are additional tokens that isolate high norm patch tokens while capturing global image-level information has been proposed. While registers have been studied extensively for object discovery, their generalization properties particularly in out-of-distribution (OOD) scenarios, remains underexplored. In this paper, we examine the utility of register token embeddings in providing additional features for improving generalization and anomaly rejection. To that end, we propose a simple method that combines the special CLS token embedding commonly employed in ViTs with the average-pooled register embeddings to create feature representations which are subsequently used for training a downstream classifier. We find that this enhances OOD generalization and anomaly rejection, while maintaining in-distribution (ID) performance. Extensive experiments across multiple ViT backbones trained with and without registers reveal consistent improvements of 2-4\% in top-1 OOD accuracy and a 2-3\% reduction in false positive rates for anomaly detection. Importantly, these gains are achieved without additional computational overhead.




Abstract:LLM-based data generation for real-world tabular data can be challenged by the lack of sufficient semantic context in feature names used to describe columns. We hypothesize that enriching prompts with domain-specific insights can improve both the quality and efficiency of data generation. To test this hypothesis, we explore three prompt construction protocols: Expert-guided, LLM-guided, and Novel-Mapping. Through empirical studies with the recently proposed GReaT framework, we find that context-enriched prompts lead to significantly improved data generation quality and training efficiency.




Abstract:Reliably detecting when a deployed machine learning model is likely to fail on a given input is crucial for ensuring safe operation. In this work, we propose DECIDER (Debiasing Classifiers to Identify Errors Reliably), a novel approach that leverages priors from large language models (LLMs) and vision-language models (VLMs) to detect failures in image classification models. DECIDER utilizes LLMs to specify task-relevant core attributes and constructs a ``debiased'' version of the classifier by aligning its visual features to these core attributes using a VLM, and detects potential failure by measuring disagreement between the original and debiased models. In addition to proactively identifying samples on which the model would fail, DECIDER also provides human-interpretable explanations for failure through a novel attribute-ablation strategy. Through extensive experiments across diverse benchmarks spanning subpopulation shifts (spurious correlations, class imbalance) and covariate shifts (synthetic corruptions, domain shifts), DECIDER consistently achieves state-of-the-art failure detection performance, significantly outperforming baselines in terms of the overall Matthews correlation coefficient as well as failure and success recall. Our codes can be accessed at~\url{https://github.com/kowshikthopalli/DECIDER/}
Abstract:Scaling up neural networks has been a key recipe to the success of large language and vision models. However, in practice, up-scaled models can be disproportionately costly in terms of computations, providing only marginal improvements in performance; for example, EfficientViT-L3-384 achieves <2% improvement on ImageNet-1K accuracy over the base L1-224 model, while requiring $14\times$ more multiply-accumulate operations (MACs). In this paper, we investigate scaling properties of popular families of neural networks for image classification, and find that scaled-up models mostly help with "difficult" samples. Decomposing the samples by difficulty, we develop a simple model-agnostic two-pass Little-Big algorithm that first uses a light-weight "little" model to make predictions of all samples, and only passes the difficult ones for the "big" model to solve. Good little companion achieve drastic MACs reduction for a wide variety of model families and scales. Without loss of accuracy or modification of existing models, our Little-Big models achieve MACs reductions of 76% for EfficientViT-L3-384, 81% for EfficientNet-B7-600, 71% for DeiT3-L-384 on ImageNet-1K. Little-Big also speeds up the InternImage-G-512 model by 62% while achieving 90% ImageNet-1K top-1 accuracy, serving both as a strong baseline and as a simple practical method for large model compression.




Abstract:Anchoring is a recent, architecture-agnostic principle for training deep neural networks that has been shown to significantly improve uncertainty estimation, calibration, and extrapolation capabilities. In this paper, we systematically explore anchoring as a general protocol for training vision models, providing fundamental insights into its training and inference processes and their implications for generalization and safety. Despite its promise, we identify a critical problem in anchored training that can lead to an increased risk of learning undesirable shortcuts, thereby limiting its generalization capabilities. To address this, we introduce a new anchored training protocol that employs a simple regularizer to mitigate this issue and significantly enhances generalization. We empirically evaluate our proposed approach across datasets and architectures of varying scales and complexities, demonstrating substantial performance gains in generalization and safety metrics compared to the standard training protocol.




Abstract:In this paper, we address the problem of adapting models from a source domain to a target domain, a task that has become increasingly important due to the brittle generalization of deep neural networks. While several test-time adaptation techniques have emerged, they typically rely on synthetic toolbox data augmentations in cases of limited target data availability. We consider the challenging setting of single-shot adaptation and explore the design of augmentation strategies. We argue that augmentations utilized by existing methods are insufficient to handle large distribution shifts, and hence propose a new approach SiSTA, which first fine-tunes a generative model from the source domain using a single-shot target, and then employs novel sampling strategies for curating synthetic target data. Using experiments on a variety of benchmarks, distribution shifts and image corruptions, we find that SiSTA produces significantly improved generalization over existing baselines in face attribute detection and multi-class object recognition. Furthermore, SiSTA performs competitively to models obtained by training on larger target datasets. Our codes can be accessed at https://github.com/Rakshith-2905/SiSTA.
Abstract:The problem of adapting models from a source domain using data from any target domain of interest has gained prominence, thanks to the brittle generalization in deep neural networks. While several test-time adaptation techniques have emerged, they typically rely on synthetic data augmentations in cases of limited target data availability. In this paper, we consider the challenging setting of single-shot adaptation and explore the design of augmentation strategies. We argue that augmentations utilized by existing methods are insufficient to handle large distribution shifts, and hence propose a new approach SiSTA (Single-Shot Target Augmentations), which first fine-tunes a generative model from the source domain using a single-shot target, and then employs novel sampling strategies for curating synthetic target data. Using experiments with a state-of-the-art domain adaptation method, we find that SiSTA produces improvements as high as 20\% over existing baselines under challenging shifts in face attribute detection, and that it performs competitively to oracle models obtained by training on a larger target dataset.




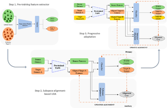
Abstract:A foundational requirement of a deployed ML model is to generalize to data drawn from a testing distribution that is different from training. A popular solution to this problem is to adapt a pre-trained model to novel domains using only unlabeled data. In this paper, we focus on a challenging variant of this problem, where access to the original source data is restricted. While fully test-time adaptation (FTTA) and unsupervised domain adaptation (UDA) are closely related, the advances in UDA are not readily applicable to TTA, since most UDA methods require access to the source data. Hence, we propose a new approach, CATTAn, that bridges UDA and FTTA, by relaxing the need to access entire source data, through a novel deep subspace alignment strategy. With a minimal overhead of storing the subspace basis set for the source data, CATTAn enables unsupervised alignment between source and target data during adaptation. Through extensive experimental evaluation on multiple 2D and 3D vision benchmarks (ImageNet-C, Office-31, OfficeHome, DomainNet, PointDA-10) and model architectures, we demonstrate significant gains in FTTA performance. Furthermore, we make a number of crucial findings on the utility of the alignment objective even with inherently robust models, pre-trained ViT representations and under low sample availability in the target domain.




Abstract:Unsupervised domain adaptation (UDA) aims to transfer and adapt knowledge from a labeled source domain to an unlabeled target domain. Traditionally, subspace-based methods form an important class of solutions to this problem. Despite their mathematical elegance and tractability, these methods are often found to be ineffective at producing domain-invariant features with complex, real-world datasets. Motivated by the recent advances in representation learning with deep networks, this paper revisits the use of subspace alignment for UDA and proposes a novel adaptation algorithm that consistently leads to improved generalization. In contrast to existing adversarial training-based DA methods, our approach isolates feature learning and distribution alignment steps, and utilizes a primary-auxiliary optimization strategy to effectively balance the objectives of domain invariance and model fidelity. While providing a significant reduction in target data and computational requirements, our subspace-based DA performs competitively and sometimes even outperforms state-of-the-art approaches on several standard UDA benchmarks. Furthermore, subspace alignment leads to intrinsically well-regularized models that demonstrate strong generalization even in the challenging partial DA setting. Finally, the design of our UDA framework inherently supports progressive adaptation to new target domains at test-time, without requiring retraining of the model from scratch. In summary, powered by powerful feature learners and an effective optimization strategy, we establish subspace-based DA as a highly effective approach for visual recognition.




Abstract:Domain generalization (DG) methods aim to develop models that generalize to settings where the test distribution is different from the training data. In this paper, we focus on the challenging problem of multi-source zero-shot DG, where labeled training data from multiple source domains is available but with no access to data from the target domain. Though this problem has become an important topic of research, surprisingly, the simple solution of pooling all source data together and training a single classifier is highly competitive on standard benchmarks. More importantly, even sophisticated approaches that explicitly optimize for invariance across different domains do not necessarily provide non-trivial gains over ERM. In this paper, for the first time, we study the important link between pre-specified domain labels and the generalization performance. Using a motivating case-study and a new variant of a distributional robust optimization algorithm, GroupDRO++, we first demonstrate how inferring custom domain groups can lead to consistent improvements over the original domain labels that come with the dataset. Subsequently, we introduce a general approach for multi-domain generalization, MulDEns, that uses an ERM-based deep ensembling backbone and performs implicit domain re-labeling through a meta-optimization algorithm. Using empirical studies on multiple standard benchmarks, we show that MulDEns does not require tailoring the augmentation strategy or the training process specific to a dataset, consistently outperforms ERM by significant margins, and produces state-of-the-art generalization performance, even when compared to existing methods that exploit the domain labels.