Abstract:Adversarial attacks pose a significant threat to machine learning models by inducing incorrect predictions through imperceptible perturbations to input data. While these attacks have been extensively studied in unstructured data like images, their application to tabular data presents new challenges. These challenges arise from the inherent heterogeneity and complex feature interdependencies in tabular data, which differ significantly from those in image data. To address these differences, it is crucial to consider imperceptibility as a key criterion specific to tabular data. Most current research focuses primarily on achieving effective adversarial attacks, often overlooking the importance of maintaining imperceptibility. To address this gap, we propose a new benchmark for adversarial attacks on tabular data that evaluates both effectiveness and imperceptibility. In this study, we assess the effectiveness and imperceptibility of five adversarial attacks across four models using eleven tabular datasets, including both mixed and numerical-only datasets. Our analysis explores how these factors interact and influence the overall performance of the attacks. We also compare the results across different dataset types to understand the broader implications of these findings. The findings from this benchmark provide valuable insights for improving the design of adversarial attack algorithms, thereby advancing the field of adversarial machine learning on tabular data.
Abstract:Accurate vascular segmentation is essential for coronary visualization and the diagnosis of coronary heart disease. This task involves the extraction of sparse tree-like vascular branches from the volumetric space. However, existing methods have faced significant challenges due to discontinuous vascular segmentation and missing endpoints. To address this issue, a 3D vision graph neural network framework, named ViG3D-UNet, was introduced. This method integrates 3D graph representation and aggregation within a U-shaped architecture to facilitate continuous vascular segmentation. The ViG3D module captures volumetric vascular connectivity and topology, while the convolutional module extracts fine vascular details. These two branches are combined through channel attention to form the encoder feature. Subsequently, a paperclip-shaped offset decoder minimizes redundant computations in the sparse feature space and restores the feature map size to match the original input dimensions. To evaluate the effectiveness of the proposed approach for continuous vascular segmentation, evaluations were performed on two public datasets, ASOCA and ImageCAS. The segmentation results show that the ViG3D-UNet surpassed competing methods in maintaining vascular segmentation connectivity while achieving high segmentation accuracy. Our code will be available soon.
Abstract:Adversarial attacks are a potential threat to machine learning models, as they can cause the model to make incorrect predictions by introducing imperceptible perturbations to the input data. While extensively studied in unstructured data like images, their application to structured data like tabular data presents unique challenges due to the heterogeneity and intricate feature interdependencies of tabular data. Imperceptibility in tabular data involves preserving data integrity while potentially causing misclassification, underscoring the need for tailored imperceptibility criteria for tabular data. However, there is currently a lack of standardised metrics for assessing adversarial attacks specifically targeted at tabular data. To address this gap, we derive a set of properties for evaluating the imperceptibility of adversarial attacks on tabular data. These properties are defined to capture seven perspectives of perturbed data: proximity to original inputs, sparsity of alterations, deviation to datapoints in the original dataset, sensitivity of altering sensitive features, immutability of perturbation, feasibility of perturbed values and intricate feature interdepencies among tabular features. Furthermore, we conduct both quantitative empirical evaluation and case-based qualitative examples analysis for seven properties. The evaluation reveals a trade-off between attack success and imperceptibility, particularly concerning proximity, sensitivity, and deviation. Although no evaluated attacks can achieve optimal effectiveness and imperceptibility simultaneously, unbounded attacks prove to be more promised for tabular data in crafting imperceptible adversarial examples. The study also highlights the limitation of evaluated algorithms in controlling sparsity effectively. We suggest incorporating a sparsity metric in future attack design to regulate the number of perturbed features.



Abstract:X-ray images are vital in medical diagnostics, but their effectiveness is limited without clinical context. Radiologists often find chest X-rays insufficient for diagnosing underlying diseases, necessitating comprehensive clinical features and data integration. We present a novel technique to enhance the clinical context through augmentation techniques with clinical tabular data, thereby improving its applicability and reliability in AI medical diagnostics. To address this, we introduce a pioneering approach to clinical data augmentation that employs large language models (LLMs) to generate patient contextual synthetic data. This methodology is crucial for training more robust deep learning models in healthcare. It preserves the integrity of real patient data while enriching the dataset with contextually relevant synthetic features, significantly enhancing model performance. DALL-M uses a three-phase feature generation process: (i) clinical context storage, (ii) expert query generation, and (iii) context-aware feature augmentation. DALL-M generates new, clinically relevant features by synthesizing chest X-ray images and reports. Applied to 799 cases using nine features from the MIMIC-IV dataset, it created an augmented set of 91 features. This is the first work to generate contextual values for existing and new features based on patients' X-ray reports, gender, and age and to produce new contextual knowledge during data augmentation. Empirical validation with machine learning models, including Decision Trees, Random Forests, XGBoost, and TabNET, showed significant performance improvements. Incorporating augmented features increased the F1 score by 16.5% and Precision and Recall by approximately 25%. DALL-M addresses a critical gap in clinical data augmentation, offering a robust framework for generating contextually enriched datasets.




Abstract:In recent years, various machine and deep learning architectures have been successfully introduced to the field of predictive process analytics. Nevertheless, the inherent opacity of these algorithms poses a significant challenge for human decision-makers, hindering their ability to understand the reasoning behind the predictions. This growing concern has sparked the introduction of counterfactual explanations, designed as human-understandable what if scenarios, to provide clearer insights into the decision-making process behind undesirable predictions. The generation of counterfactual explanations, however, encounters specific challenges when dealing with the sequential nature of the (business) process cases typically used in predictive process analytics. Our paper tackles this challenge by introducing a data-driven approach, REVISEDplus, to generate more feasible and plausible counterfactual explanations. First, we restrict the counterfactual algorithm to generate counterfactuals that lie within a high-density region of the process data, ensuring that the proposed counterfactuals are realistic and feasible within the observed process data distribution. Additionally, we ensure plausibility by learning sequential patterns between the activities in the process cases, utilising Declare language templates. Finally, we evaluate the properties that define the validity of counterfactuals.
Abstract:This study aims to investigate the effects of including patients' clinical information on the performance of deep learning (DL) classifiers for disease location in chest X-ray images. Although current classifiers achieve high performance using chest X-ray images alone, our interviews with radiologists indicate that clinical data is highly informative and essential for interpreting images and making proper diagnoses. In this work, we propose a novel architecture consisting of two fusion methods that enable the model to simultaneously process patients' clinical data (structured data) and chest X-rays (image data). Since these data modalities are in different dimensional spaces, we propose a spatial arrangement strategy, termed spatialization, to facilitate the multimodal learning process in a Mask R-CNN model. We performed an extensive experimental evaluation comprising three datasets with different modalities: MIMIC CXR (chest X-ray images), MIMIC IV-ED (patients' clinical data), and REFLACX (annotations of disease locations in chest X-rays). Results show that incorporating patients' clinical data in a DL model together with the proposed fusion methods improves the performance of disease localization in chest X-rays by 12\% in terms of Average Precision compared to a standard Mask R-CNN using only chest X-rays. Further ablation studies also emphasize the importance of multimodal DL architectures and the incorporation of patients' clinical data in disease localisation. The architecture proposed in this work is publicly available to promote the scientific reproducibility of our study (https://github.com/ChihchengHsieh/multimodal-abnormalities-detection).




Abstract:Counterfactual explanations have recently been brought to light as a potentially crucial response to obtaining human-understandable explanations from predictive models in Explainable Artificial Intelligence (XAI). Despite the fact that various counterfactual algorithms have been proposed, the state of the art research still lacks standardised protocols to evaluate the quality of counterfactual explanations. In this work, we conducted a benchmark evaluation across different model agnostic counterfactual algorithms in the literature (DiCE, WatcherCF, prototype, unjustifiedCF), and we investigated the counterfactual generation process on different types of machine learning models ranging from a white box (decision tree) to a grey-box (random forest) and a black box (neural network). We evaluated the different counterfactual algorithms using several metrics including proximity, interpretability and functionality for five datasets. The main findings of this work are the following: (1) without guaranteeing plausibility in the counterfactual generation process, one cannot have meaningful evaluation results. This means that all explainable counterfactual algorithms that do not take into consideration plausibility in their internal mechanisms cannot be evaluated with the current state of the art evaluation metrics; (2) the counterfactual generated are not impacted by the different types of machine learning models; (3) DiCE was the only tested algorithm that was able to generate actionable and plausible counterfactuals, because it provides mechanisms to constraint features; (4) WatcherCF and UnjustifiedCF are limited to continuous variables and can not deal with categorical data.




Abstract:In this paper, we address the "black-box" problem in predictive process analytics by building interpretable models that are capable to inform both what and why is a prediction. Predictive process analytics is a newly emerged discipline dedicated to providing business process intelligence in modern organisations. It uses event logs, which capture process execution traces in the form of multi-dimensional sequence data, as the key input to train predictive models. These predictive models, often built upon deep learning techniques, can be used to make predictions about the future states of business process execution. We apply attention mechanism to achieve model interpretability. We propose i) two types of attentions: event attention to capture the impact of specific process events on a prediction, and attribute attention to reveal which attribute(s) of an event influenced the prediction; and ii) two attention mechanisms: shared attention mechanism and specialised attention mechanism to reflect different design decisions in when to construct attribute attention on individual input features (specialised) or using the concatenated feature tensor of all input feature vectors (shared). These lead to two distinct attention-based models, and both are interpretable models that incorporate interpretability directly into the structure of a process predictive model. We conduct experimental evaluation of the proposed models using real-life dataset, and comparative analysis between the models for accuracy and interpretability, and draw insights from the evaluation and analysis results.




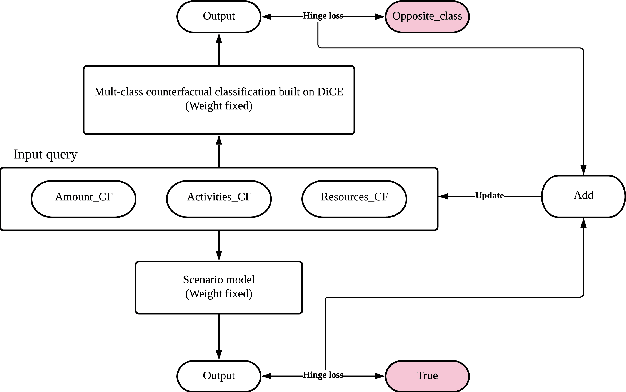
Abstract:Predictive process analytics often apply machine learning to predict the future states of a running business process. However, the internal mechanisms of many existing predictive algorithms are opaque and a human decision-maker is unable to understand \emph{why} a certain activity was predicted. Recently, counterfactuals have been proposed in the literature to derive human-understandable explanations from predictive models. Current counterfactual approaches consist of finding the minimum feature change that can make a certain prediction flip its outcome. Although many algorithms have been proposed, their application to the sequence and multi-dimensional data like event logs has not been explored in the literature. In this paper, we explore the use of a recent, popular model-agnostic counterfactual algorithm, DiCE, in the context of predictive process analytics. The analysis reveals that the algorithm is limited when being applied to derive explanations of process predictions, due to (1) process domain knowledge not being taken into account, (2) long traces that often tend to be less understandable, and (3) difficulties in optimising the counterfactual search with categorical variables. We design an extension of DiCE that can generate counterfactuals for process predictions, and propose an approach that supports deriving milestone-aware counterfactuals at different stages of a trace to promote interpretability. We apply our approach to BPIC2012 event log and the analysis results demonstrate the effectiveness of the proposed approach.




Abstract:Modern data analytics underpinned by machine learning techniques has become a key enabler to the automation of data-led decision making. As an important branch of state-of-the-art data analytics, business process predictions are also faced with a challenge in regard to the lack of explanation to the reasoning and decision by the underlying `black-box' prediction models. With the development of interpretable machine learning techniques, explanations can be generated for a black-box model, making it possible for (human) users to access the reasoning behind machine learned predictions. In this paper, we aim to present an approach that allows us to use model explanations to investigate certain reasoning applied by machine learned predictions and detect potential issues with the underlying methods thus enhancing trust in business process prediction models. A novel contribution of our approach is the proposal of model inspection that leverages both the explanations generated by interpretable machine learning mechanisms and the contextual or domain knowledge extracted from event logs that record historical process execution. Findings drawn from this work are expected to serve as a key input to developing model reliability metrics and evaluation in the context of business process predictions.