Abstract:Large language models (LLMs) are increasingly deployed in specialized production data processing pipelines across diverse domains -- such as finance, marketing, and e-commerce. However, when running them in production across many inputs, they often fail to follow instructions or meet developer expectations. To improve reliability in these applications, creating assertions or guardrails for LLM outputs to run alongside the pipelines is essential. Yet, determining the right set of assertions that capture developer requirements for a task is challenging. In this paper, we introduce PROMPTEVALS, a dataset of 2087 LLM pipeline prompts with 12623 corresponding assertion criteria, sourced from developers using our open-source LLM pipeline tools. This dataset is 5x larger than previous collections. Using a hold-out test split of PROMPTEVALS as a benchmark, we evaluated closed- and open-source models in generating relevant assertions. Notably, our fine-tuned Mistral and Llama 3 models outperform GPT-4o by 20.93% on average, offering both reduced latency and improved performance. We believe our dataset can spur further research in LLM reliability, alignment, and prompt engineering.
Abstract:Retrieval-augmented generation (RAG) pipelines have become the de-facto approach for building AI assistants with access to external, domain-specific knowledge. Given a user query, RAG pipelines typically first retrieve (R) relevant information from external sources, before invoking a Large Language Model (LLM), augmented (A) with this information, to generate (G) responses. Modern RAG pipelines frequently chain multiple retrieval and generation components, in any order. However, developing effective RAG pipelines is challenging because retrieval and generation components are intertwined, making it hard to identify which component(s) cause errors in the eventual output. The parameters with the greatest impact on output quality often require hours of pre-processing after each change, creating prohibitively slow feedback cycles. To address these challenges, we present RAGGY, a developer tool that combines a Python library of composable RAG primitives with an interactive interface for real-time debugging. We contribute the design and implementation of RAGGY, insights into expert debugging patterns through a qualitative study with 12 engineers, and design implications for future RAG tools that better align with developers' natural workflows.
Abstract:Despite growing enthusiasm for Multi-Agent Systems (MAS), where multiple LLM agents collaborate to accomplish tasks, their performance gains across popular benchmarks remain minimal compared to single-agent frameworks. This gap highlights the need to analyze the challenges hindering MAS effectiveness. In this paper, we present the first comprehensive study of MAS challenges. We analyze five popular MAS frameworks across over 150 tasks, involving six expert human annotators. We identify 14 unique failure modes and propose a comprehensive taxonomy applicable to various MAS frameworks. This taxonomy emerges iteratively from agreements among three expert annotators per study, achieving a Cohen's Kappa score of 0.88. These fine-grained failure modes are organized into 3 categories, (i) specification and system design failures, (ii) inter-agent misalignment, and (iii) task verification and termination. To support scalable evaluation, we integrate MASFT with LLM-as-a-Judge. We also explore if identified failures could be easily prevented by proposing two interventions: improved specification of agent roles and enhanced orchestration strategies. Our findings reveal that identified failures require more complex solutions, highlighting a clear roadmap for future research. We open-source our dataset and LLM annotator.
Abstract:With the power of LLMs, we now have the ability to query data that was previously impossible to query, including text, images, and video. However, despite this enormous potential, most present-day data systems that leverage LLMs are reactive, reflecting our community's desire to map LLMs to known abstractions. Most data systems treat LLMs as an opaque black box that operates on user inputs and data as is, optimizing them much like any other approximate, expensive UDFs, in conjunction with other relational operators. Such data systems do as they are told, but fail to understand and leverage what the LLM is being asked to do (i.e. the underlying operations, which may be error-prone), the data the LLM is operating on (e.g., long, complex documents), or what the user really needs. They don't take advantage of the characteristics of the operations and/or the data at hand, or ensure correctness of results when there are imprecisions and ambiguities. We argue that data systems instead need to be proactive: they need to be given more agency -- armed with the power of LLMs -- to understand and rework the user inputs and the data and to make decisions on how the operations and the data should be represented and processed. By allowing the data system to parse, rewrite, and decompose user inputs and data, or to interact with the user in ways that go beyond the standard single-shot query-result paradigm, the data system is able to address user needs more efficiently and effectively. These new capabilities lead to a rich design space where the data system takes more initiative: they are empowered to perform optimization based on the transformation operations, data characteristics, and user intent. We discuss various successful examples of how this framework has been and can be applied in real-world tasks, and present future directions for this ambitious research agenda.
Abstract:$k$-Nearest Neighbor search on dense vector embeddings ($k$-NN retrieval) from pre-trained embedding models is the predominant retrieval method for text and images, as well as Retrieval-Augmented Generation (RAG) pipelines. In practice, application developers often fine-tune the embeddings to improve their accuracy on the dataset and query workload in hand. Existing approaches either fine-tune the pre-trained model itself or, more efficiently, but at the cost of accuracy, train adaptor models to transform the output of the pre-trained model. We present NUDGE, a family of novel non-parametric embedding fine-tuning approaches that are significantly more accurate and efficient than both sets of existing approaches. NUDGE directly modifies the embeddings of data records to maximize the accuracy of $k$-NN retrieval. We present a thorough theoretical and experimental study of NUDGE's non-parametric approach. We show that even though the underlying problem is NP-Hard, constrained variations can be solved efficiently. These constraints additionally ensure that the changes to the embeddings are modest, avoiding large distortions to the semantics learned during pre-training. In experiments across five pre-trained models and nine standard text and image retrieval datasets, NUDGE runs in minutes and often improves NDCG@10 by more than 10% over existing fine-tuning methods. On average, NUDGE provides 3.3x and 4.3x higher increase in accuracy and runs 200x and 3x faster, respectively, over fine-tuning the pre-trained model and training adaptors.




Abstract:Machine learning (ML) is now commonplace, powering data-driven applications in various organizations. Unlike the traditional perception of ML in research, ML production pipelines are complex, with many interlocking analytical components beyond training, whose sub-parts are often run multiple times on overlapping subsets of data. However, there is a lack of quantitative evidence regarding the lifespan, architecture, frequency, and complexity of these pipelines to understand how data management research can be used to make them more efficient, effective, robust, and reproducible. To that end, we analyze the provenance graphs of 3000 production ML pipelines at Google, comprising over 450,000 models trained, spanning a period of over four months, in an effort to understand the complexity and challenges underlying production ML. Our analysis reveals the characteristics, components, and topologies of typical industry-strength ML pipelines at various granularities. Along the way, we introduce a specialized data model for representing and reasoning about repeatedly run components in these ML pipelines, which we call model graphlets. We identify several rich opportunities for optimization, leveraging traditional data management ideas. We show how targeting even one of these opportunities, i.e., identifying and pruning wasted computation that does not translate to model deployment, can reduce wasted computation cost by 50% without compromising the model deployment cadence.



Abstract:Efforts to make machine learning more widely accessible have led to a rapid increase in Auto-ML tools that aim to automate the process of training and deploying machine learning. To understand how Auto-ML tools are used in practice today, we performed a qualitative study with participants ranging from novice hobbyists to industry researchers who use Auto-ML tools. We present insights into the benefits and deficiencies of existing tools, as well as the respective roles of the human and automation in ML workflows. Finally, we discuss design implications for the future of Auto-ML tool development. We argue that instead of full automation being the ultimate goal of Auto-ML, designers of these tools should focus on supporting a partnership between the user and the Auto-ML tool. This means that a range of Auto-ML tools will need to be developed to support varying user goals such as simplicity, reproducibility, and reliability.




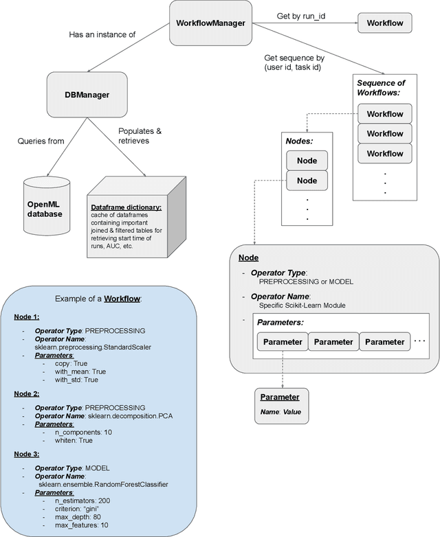
Abstract:It is well-known that the process of developing machine learning (ML) workflows is a dark-art; even experts struggle to find an optimal workflow leading to a high accuracy model. Users currently rely on empirical trial-and-error to obtain their own set of battle-tested guidelines to inform their modeling decisions. In this study, we aim to demystify this dark art by understanding how people iterate on ML workflows in practice. We analyze over 475k user-generated workflows on OpenML, an open-source platform for tracking and sharing ML workflows. We find that users often adopt a manual, automated, or mixed approach when iterating on their workflows. We observe that manual approaches result in fewer wasted iterations compared to automated approaches. Yet, automated approaches often involve more preprocessing and hyperparameter options explored, resulting in higher performance overall--suggesting potential benefits for a human-in-the-loop ML system that appropriately recommends a clever combination of the two strategies.




Abstract:Machine learning workflow development is a process of trial-and-error: developers iterate on workflows by testing out small modifications until the desired accuracy is achieved. Unfortunately, existing machine learning systems focus narrowly on model training---a small fraction of the overall development time---and neglect to address iterative development. We propose Helix, a machine learning system that optimizes the execution across iterations---intelligently caching and reusing, or recomputing intermediates as appropriate. Helix captures a wide variety of application needs within its Scala DSL, with succinct syntax defining unified processes for data preprocessing, model specification, and learning. We demonstrate that the reuse problem can be cast as a Max-Flow problem, while the caching problem is NP-Hard. We develop effective lightweight heuristics for the latter. Empirical evaluation shows that Helix is not only able to handle a wide variety of use cases in one unified workflow but also much faster, providing run time reductions of up to 19x over state-of-the-art systems, such as DeepDive or KeystoneML, on four real-world applications in natural language processing, computer vision, social and natural sciences.




Abstract:Learning distributed representations for nodes in graphs is a crucial primitive in network analysis with a wide spectrum of applications. Linear graph embedding methods learn such representations by optimizing the likelihood of both positive and negative edges while constraining the dimension of the embedding vectors. We argue that the generalization performance of these methods is not due to the dimensionality constraint as commonly believed, but rather the small norm of embedding vectors. Both theoretical and empirical evidence are provided to support this argument: (a) we prove that the generalization error of these methods can be bounded by limiting the norm of vectors, regardless of the embedding dimension; (b) we show that the generalization performance of linear graph embedding methods is correlated with the norm of embedding vectors, which is small due to the early stopping of SGD and the vanishing gradients. We performed extensive experiments to validate our analysis and showcased the importance of proper norm regularization in practice.