Abstract:Human motion generation plays a vital role in applications such as digital humans and humanoid robot control. However, most existing approaches disregard physics constraints, leading to the frequent production of physically implausible motions with pronounced artifacts such as floating and foot sliding. In this paper, we propose \textbf{Morph}, a \textbf{Mo}tion-f\textbf{r}ee \textbf{ph}ysics optimization framework, comprising a Motion Generator and a Motion Physics Refinement module, for enhancing physical plausibility without relying on costly real-world motion data. Specifically, the Motion Generator is responsible for providing large-scale synthetic motion data, while the Motion Physics Refinement Module utilizes these synthetic data to train a motion imitator within a physics simulator, enforcing physical constraints to project the noisy motions into a physically-plausible space. These physically refined motions, in turn, are used to fine-tune the Motion Generator, further enhancing its capability. Experiments on both text-to-motion and music-to-dance generation tasks demonstrate that our framework achieves state-of-the-art motion generation quality while improving physical plausibility drastically.
Abstract:This paper presents M$^3$GPT, an advanced $\textbf{M}$ultimodal, $\textbf{M}$ultitask framework for $\textbf{M}$otion comprehension and generation. M$^3$GPT operates on three fundamental principles. The first focuses on creating a unified representation space for various motion-relevant modalities. We employ discrete vector quantization for multimodal control and generation signals, such as text, music and motion/dance, enabling seamless integration into a large language model (LLM) with a single vocabulary. The second involves modeling model generation directly in the raw motion space. This strategy circumvents the information loss associated with discrete tokenizer, resulting in more detailed and comprehensive model generation. Third, M$^3$GPT learns to model the connections and synergies among various motion-relevant tasks. Text, the most familiar and well-understood modality for LLMs, is utilized as a bridge to establish connections between different motion tasks, facilitating mutual reinforcement. To our knowledge, M$^3$GPT is the first model capable of comprehending and generating motions based on multiple signals. Extensive experiments highlight M$^3$GPT's superior performance across various motion-relevant tasks and its powerful zero-shot generalization capabilities for extremely challenging tasks.
Abstract:The transducer architecture is becoming increasingly popular in the field of speech recognition, because it is naturally streaming as well as high in accuracy. One of the drawbacks of transducer is that it is difficult to decode in a fast and parallel way due to an unconstrained number of symbols that can be emitted per time step. In this work, we introduce a constrained version of transducer loss to learn strictly monotonic alignments between the sequences; we also improve the standard greedy search and beam search algorithms by limiting the number of symbols that can be emitted per time step in transducer decoding, making it more efficient to decode in parallel with batches. Furthermore, we propose an finite state automaton-based (FSA) parallel beam search algorithm that can run with graphs on GPU efficiently. The experiment results show that we achieve slight word error rate (WER) improvement as well as significant speedup in decoding. Our work is open-sourced and publicly available\footnote{https://github.com/k2-fsa/icefall}.




Abstract:Knowledge distillation(KD) is a common approach to improve model performance in automatic speech recognition (ASR), where a student model is trained to imitate the output behaviour of a teacher model. However, traditional KD methods suffer from teacher label storage issue, especially when the training corpora are large. Although on-the-fly teacher label generation tackles this issue, the training speed is significantly slower as the teacher model has to be evaluated every batch. In this paper, we reformulate the generation of teacher label as a codec problem. We propose a novel Multi-codebook Vector Quantization (MVQ) approach that compresses teacher embeddings to codebook indexes (CI). Based on this, a KD training framework (MVQ-KD) is proposed where a student model predicts the CI generated from the embeddings of a self-supervised pre-trained teacher model. Experiments on the LibriSpeech clean-100 hour show that MVQ-KD framework achieves comparable performance as traditional KD methods (l1, l2), while requiring 256 times less storage. When the full LibriSpeech dataset is used, MVQ-KD framework results in 13.8% and 8.2% relative word error rate reductions (WERRs) for non -streaming transducer on test-clean and test-other and 4.0% and 4.9% for streaming transducer. The implementation of this work is already released as a part of the open-source project icefall.




Abstract:The RNN-Transducer (RNN-T) framework for speech recognition has been growing in popularity, particularly for deployed real-time ASR systems, because it combines high accuracy with naturally streaming recognition. One of the drawbacks of RNN-T is that its loss function is relatively slow to compute, and can use a lot of memory. Excessive GPU memory usage can make it impractical to use RNN-T loss in cases where the vocabulary size is large: for example, for Chinese character-based ASR. We introduce a method for faster and more memory-efficient RNN-T loss computation. We first obtain pruning bounds for the RNN-T recursion using a simple joiner network that is linear in the encoder and decoder embeddings; we can evaluate this without using much memory. We then use those pruning bounds to evaluate the full, non-linear joiner network.




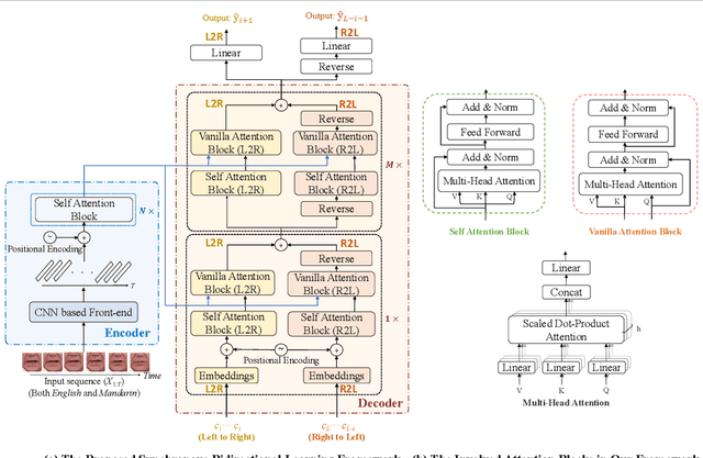
Abstract:Lip reading has received increasing attention in recent years. This paper focuses on the synergy of multilingual lip reading. There are more than 7,000 languages in the world, which implies that it is impractical to train separate lip reading models by collecting large-scale data per language. Although each language has its own linguistic and pronunciation features, the lip movements of all languages share similar patterns. Based on this idea, in this paper, we try to explore the synergized learning of multilingual lip reading, and further propose a synchronous bidirectional learning(SBL) framework for effective synergy of multilingual lip reading. Firstly, we introduce the phonemes as our modeling units for the multilingual setting. Similar phoneme always leads to similar visual patterns. The multilingual setting would increase both the quantity and the diversity of each phoneme shared among different languages. So the learning for the multilingual target should bring improvement to the prediction of phonemes. Then, a SBL block is proposed to infer the target unit when given its previous and later context. The rules for each specific language which the model itself judges to be is learned in this fill-in-the-blank manner. To make the learning process more targeted at each particular language, we introduce an extra task of predicting the language identity in the learning process. Finally, we perform a thorough comparison on LRW (English) and LRW-1000(Mandarin). The results outperform the existing state of the art by a large margin, and show the promising benefits from the synergized learning of different languages.




Abstract:Lip-reading aims to infer the speech content from the lip movement sequence and can be seen as a typical sequence-to-sequence (seq2seq) problem which translates the input image sequence of lip movements to the text sequence of the speech content. However, the traditional learning process of seq2seq models always suffers from two problems: the exposure bias resulted from the strategy of "teacher-forcing", and the inconsistency between the discriminative optimization target (usually the cross-entropy loss) and the final evaluation metric (usually the character/word error rate). In this paper, we propose a novel pseudo-convolutional policy gradient (PCPG) based method to address these two problems. On the one hand, we introduce the evaluation metric (refers to the character error rate in this paper) as a form of reward to optimize the model together with the original discriminative target. On the other hand, inspired by the local perception property of convolutional operation, we perform a pseudo-convolutional operation on the reward and loss dimension, so as to take more context around each time step into account to generate a robust reward and loss for the whole optimization. Finally, we perform a thorough comparison and evaluation on both the word-level and sentence-level benchmarks. The results show a significant improvement over other related methods, and report either a new state-of-the-art performance or a competitive accuracy on all these challenging benchmarks, which clearly proves the advantages of our approach.