



Abstract:Controllable story generation is a challenging task in the field of NLP, which has attracted increasing research interest in recent years. However, most existing works generate a whole story conditioned on the appointed keywords or emotions, ignoring the psychological changes of the protagonist. Inspired by psychology theories, we introduce global psychological state chains, which include the needs and emotions of the protagonists, to help a story generation system create more controllable and well-planned stories. In this paper, we propose a Psychology-guIded Controllable Story Generation System (PICS) to generate stories that adhere to the given leading context and desired psychological state chains for the protagonist. Specifically, psychological state trackers are employed to memorize the protagonist's local psychological states to capture their inner temporal relationships. In addition, psychological state planners are adopted to gain the protagonist's global psychological states for story planning. Eventually, a psychology controller is designed to integrate the local and global psychological states into the story context representation for composing psychology-guided stories. Automatic and manual evaluations demonstrate that PICS outperforms baselines, and each part of PICS shows effectiveness for writing stories with more consistent psychological changes.




Abstract:Motivations, emotions, and actions are inter-related essential factors in human activities. While motivations and emotions have long been considered at the core of exploring how people take actions in human activities, there has been relatively little research supporting analyzing the relationship between human mental states and actions. We present the first study that investigates the viability of modeling motivations, emotions, and actions in language-based human activities, named COMMA (Cognitive Framework of Human Activities). Guided by COMMA, we define three natural language processing tasks (emotion understanding, motivation understanding and conditioned action generation), and build a challenging dataset Hail through automatically extracting samples from Story Commonsense. Experimental results on NLP applications prove the effectiveness of modeling the relationship. Furthermore, our models inspired by COMMA can better reveal the essential relationship among motivations, emotions and actions than existing methods.




Abstract:Persuasive strategy recognition task requires the system to recognize the adopted strategy of the persuader according to the conversation. However, previous methods mainly focus on the contextual information, little is known about incorporating the psychological feedback, i.e. emotion of the persuadee, to predict the strategy. In this paper, we propose a Cross-channel Feedback memOry Network (CFO-Net) to leverage the emotional feedback to iteratively measure the potential benefits of strategies and incorporate them into the contextual-aware dialogue information. Specifically, CFO-Net designs a feedback memory module, including strategy pool and feedback pool, to obtain emotion-aware strategy representation. The strategy pool aims to store historical strategies and the feedback pool is to obtain updated strategy weight based on feedback emotional information. Furthermore, a cross-channel fusion predictor is developed to make a mutual interaction between the emotion-aware strategy representation and the contextual-aware dialogue information for strategy recognition. Experimental results on \textsc{PersuasionForGood} confirm that the proposed model CFO-Net is effective to improve the performance on M-F1 from 61.74 to 65.41.




Abstract:Intention, emotion and action are important psychological factors in human activities, which play an important role in the interaction between individuals. How to model the interaction process between individuals by analyzing the relationship of their intentions, emotions, and actions at the cognitive level is challenging. In this paper, we propose a novel cognitive framework of individual interaction. The core of the framework is that individuals achieve interaction through external action driven by their inner intention. Based on this idea, the interactions between individuals can be constructed by establishing relationships between the intention, emotion and action. Furthermore, we conduct analysis on the interaction between individuals and give a reasonable explanation for the predicting results. To verify the effectiveness of the framework, we reconstruct a dataset and propose three tasks as well as the corresponding baseline models, including action abduction, emotion prediction and action generation. The novel framework shows an interesting perspective on mimicking the mental state of human beings in cognitive science.




Abstract:Emotional support conversation aims at reducing the emotional distress of the help-seeker, which is a new and challenging task. It requires the system to explore the cause of help-seeker's emotional distress and understand their psychological intention to provide supportive responses. However, existing methods mainly focus on the sequential contextual information, ignoring the hierarchical relationships with the global cause and local psychological intention behind conversations, thus leads to a weak ability of emotional support. In this paper, we propose a Global-to-Local Hierarchical Graph Network to capture the multi-source information (global cause, local intentions and dialog history) and model hierarchical relationships between them, which consists of a multi-source encoder, a hierarchical graph reasoner, and a global-guide decoder. Furthermore, a novel training objective is designed to monitor semantic information of the global cause. Experimental results on the emotional support conversation dataset, ESConv, confirm that the proposed GLHG has achieved the state-of-the-art performance on the automatic and human evaluations.




Abstract:Passage retrieval is a fundamental task in information retrieval (IR) research, which has drawn much attention recently. In English field, the availability of large-scale annotated dataset (e.g, MS MARCO) and the emergence of deep pre-trained language models (e.g, BERT) have resulted in a substantial improvement of existing passage retrieval systems. However, in Chinese field, especially for specific domain, passage retrieval systems are still immature due to quality-annotated dataset being limited by scale. Therefore, in this paper, we present a novel multi-domain Chinese dataset for passage retrieval (Multi-CPR). The dataset is collected from three different domains, including E-commerce, Entertainment video and Medical. Each dataset contains millions of passages and a certain amount of human annotated query-passage related pairs. We implement various representative passage retrieval methods as baselines. We find that the performance of retrieval models trained on dataset from general domain will inevitably decrease on specific domain. Nevertheless, passage retrieval system built on in-domain annotated dataset can achieve significant improvement, which indeed demonstrates the necessity of domain labeled data for further optimization. We hope the release of the Multi-CPR dataset could benchmark Chinese passage retrieval task in specific domain and also make advances for future studies.




Abstract:Story Ending Generation (SEG) is a challenging task in natural language generation. Recently, methods based on Pre-trained Language Models (PLM) have achieved great prosperity, which can produce fluent and coherent story endings. However, the pre-training objective of PLM-based methods is unable to model the consistency between story context and ending. The goal of this paper is to adopt contrastive learning to generate endings more consistent with story context, while there are two main challenges in contrastive learning of SEG. First is the negative sampling of wrong endings inconsistent with story contexts. The second challenge is the adaptation of contrastive learning for SEG. To address these two issues, we propose a novel Contrastive Learning framework for Story Ending Generation (CLSEG), which has two steps: multi-aspect sampling and story-specific contrastive learning. Particularly, for the first issue, we utilize novel multi-aspect sampling mechanisms to obtain wrong endings considering the consistency of order, causality, and sentiment. To solve the second issue, we well-design a story-specific contrastive training strategy that is adapted for SEG. Experiments show that CLSEG outperforms baselines and can produce story endings with stronger consistency and rationality.




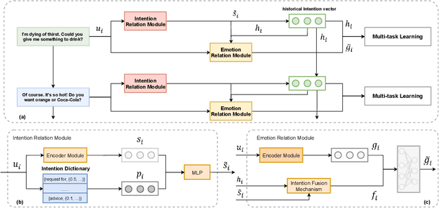
Abstract:Intention, emotion and action are important elements in human activities. Modeling the interaction process between individuals by analyzing the relationships between these elements is a challenging task. However, previous work mainly focused on modeling intention and emotion independently, and neglected of exploring the mutual relationships between intention and emotion. In this paper, we propose a RelAtion Interaction Network (RAIN), consisting of Intention Relation Module and Emotion Relation Module, to jointly model mutual relationships and explicitly integrate historical intention information. The experiments on the dataset show that our model can take full advantage of the intention, emotion and action between individuals and achieve a remarkable improvement over BERT-style baselines. Qualitative analysis verifies the importance of the mutual interaction between the intention and emotion.




Abstract:End-to-End intelligent neural dialogue systems suffer from the problems of generating inconsistent and repetitive responses. Existing dialogue models pay attention to unilaterally incorporating personal knowledge into the dialog while ignoring the fact that incorporating the personality-related conversation information into personal knowledge taken as the bilateral information flow boosts the quality of the subsequent conversation. Besides, it is indispensable to control personal knowledge utilization over the conversation level. In this paper, we propose a conversation-adaption multi-view persona aware response generation model that aims at enhancing conversation consistency and alleviating the repetition from two folds. First, we consider conversation consistency from multiple views. From the view of the persona profile, we design a novel interaction module that not only iteratively incorporates personalized knowledge into each turn conversation but also captures the personality-related information from conversation to enhance personalized knowledge semantic representation. From the view of speaking style, we introduce the speaking style vector and feed it into the decoder to keep the speaking style consistency. To avoid conversation repetition, we devise a coverage mechanism to keep track of the activation of personal knowledge utilization. Experiments on both automatic and human evaluation verify the superiority of our model over previous models.




Abstract:It is prevalent to utilize external knowledge to help machine answer questions that need background commonsense, which faces a problem that unlimited knowledge will transmit noisy and misleading information. Towards the issue of introducing related knowledge, we propose a semantic-driven knowledge-aware QA framework, which controls the knowledge injection in a coarse-to-careful fashion. We devise a tailoring strategy to filter extracted knowledge under monitoring of the coarse semantic of question on the knowledge extraction stage. And we develop a semantic-aware knowledge fetching module that engages structural knowledge information and fuses proper knowledge according to the careful semantic of questions in a hierarchical way. Experiments demonstrate that the proposed approach promotes the performance on the CommonsenseQA dataset comparing with strong baselines.