Abstract:Social media platforms are increasingly dominated by long-form multimodal content, where harmful narratives are constructed through a complex interplay of audio, visual, and textual cues. While automated systems can flag hate speech with high accuracy, they often function as "black boxes" that fail to provide the granular, interpretable evidence, such as precise timestamps and target identities, required for effective human-in-the-loop moderation. In this work, we introduce TANDEM, a unified framework that transforms audio-visual hate detection from a binary classification task into a structured reasoning problem. Our approach employs a novel tandem reinforcement learning strategy where vision-language and audio-language models optimize each other through self-constrained cross-modal context, stabilizing reasoning over extended temporal sequences without requiring dense frame-level supervision. Experiments across three benchmark datasets demonstrate that TANDEM significantly outperforms zero-shot and context-augmented baselines, achieving 0.73 F1 in target identification on HateMM (a 30% improvement over state-of-the-art) while maintaining precise temporal grounding. We further observe that while binary detection is robust, differentiating between offensive and hateful content remains challenging in multi-class settings due to inherent label ambiguity and dataset imbalance. More broadly, our findings suggest that structured, interpretable alignment is achievable even in complex multimodal settings, offering a blueprint for the next generation of transparent and actionable online safety moderation tools.
Abstract:Audio-driven talking face generation has gained significant attention for applications in digital media and virtual avatars. While recent methods improve audio-lip synchronization, they often struggle with temporal consistency, identity preservation, and customization, especially in long video generation. To address these issues, we propose MAGIC-Talk, a one-shot diffusion-based framework for customizable and temporally stable talking face generation. MAGIC-Talk consists of ReferenceNet, which preserves identity and enables fine-grained facial editing via text prompts, and AnimateNet, which enhances motion coherence using structured motion priors. Unlike previous methods requiring multiple reference images or fine-tuning, MAGIC-Talk maintains identity from a single image while ensuring smooth transitions across frames. Additionally, a progressive latent fusion strategy is introduced to improve long-form video quality by reducing motion inconsistencies and flickering. Extensive experiments demonstrate that MAGIC-Talk outperforms state-of-the-art methods in visual quality, identity preservation, and synchronization accuracy, offering a robust solution for talking face generation.




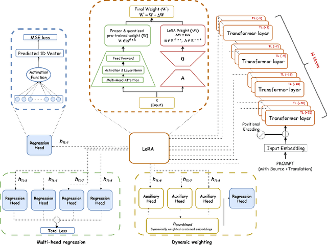
Abstract:Large Language Models (LLMs) have shown remarkable performance across a wide range of natural language processing tasks. Quality Estimation (QE) for Machine Translation (MT), which assesses the quality of a source-target pair without relying on reference translations, remains a challenging cross-lingual task for LLMs. The challenges stem from the inherent limitations of existing LLM-based QE systems, which are pre-trained for causal language modelling rather than regression-specific tasks, further elevated by the presence of low-resource languages given pre-training data distribution. This paper introduces ALOPE, an adaptive layer-optimization framework designed to enhance LLM-based QE by restructuring Transformer representations through layer-wise adaptation for improved regression-based prediction. Our framework integrates low-rank adapters (LoRA) with regression task heads, leveraging selected pre-trained Transformer layers for improved cross-lingual alignment. In addition to the layer-specific adaptation, ALOPE introduces two strategies-dynamic weighting, which adaptively combines representations from multiple layers, and multi-head regression, which aggregates regression losses from multiple heads for QE. Our framework shows improvements over various existing LLM-based QE approaches. Empirical evidence suggests that intermediate Transformer layers in LLMs provide contextual representations that are more aligned with the cross-lingual nature of the QE task. We make resultant models and framework code publicly available for further research, also allowing existing LLM-based MT frameworks to be scaled with QE capabilities.
Abstract:Detecting cyberbullying on social media remains a critical challenge due to its subtle and varied expressions. This study investigates whether integrating aggression detection as an auxiliary task within a unified training framework can enhance the generalisation and performance of large language models (LLMs) in cyberbullying detection. Experiments are conducted on five aggression datasets and one cyberbullying dataset using instruction-tuned LLMs. We evaluated multiple strategies: zero-shot, few-shot, independent LoRA fine-tuning, and multi-task learning (MTL). Given the inconsistent results of MTL, we propose an enriched prompt pipeline approach in which aggression predictions are embedded into cyberbullying detection prompts to provide contextual augmentation. Preliminary results show that the enriched prompt pipeline consistently outperforms standard LoRA fine-tuning, indicating that aggression-informed context significantly boosts cyberbullying detection. This study highlights the potential of auxiliary tasks, such as aggression detection, to improve the generalisation of LLMs for safety-critical applications on social networks.
Abstract:E-commerce information retrieval (IR) systems struggle to simultaneously achieve high accuracy in interpreting complex user queries and maintain efficient processing of vast product catalogs. The dual challenge lies in precisely matching user intent with relevant products while managing the computational demands of real-time search across massive inventories. In this paper, we propose a Nested Embedding Approach to product Retrieval and Ranking, called NEAR$^2$, which can achieve up to $12$ times efficiency in embedding size at inference time while introducing no extra cost in training and improving performance in accuracy for various encoder-based Transformer models. We validate our approach using different loss functions for the retrieval and ranking task, including multiple negative ranking loss and online contrastive loss, on four different test sets with various IR challenges such as short and implicit queries. Our approach achieves an improved performance over a smaller embedding dimension, compared to any existing models.




Abstract:Social media memes are a challenging domain for hate detection because they intertwine visual and textual cues into culturally nuanced messages. We introduce a novel framework, CAMU, which leverages large vision-language models to generate more descriptive captions, a caption-scoring neural network to emphasise hate-relevant content, and parameter-efficient fine-tuning of CLIP's text encoder for an improved multimodal understanding of memes. Experiments on publicly available hateful meme datasets show that simple projection layer fine-tuning yields modest gains, whereas selectively tuning deeper text encoder layers significantly boosts performance on all evaluation metrics. Moreover, our approach attains high accuracy (0.807) and F1-score (0.806) on the Hateful Memes dataset, at par with the existing SoTA framework while being much more efficient, offering practical advantages in real-world scenarios that rely on fixed decision thresholds. CAMU also achieves the best F1-score of 0.673 on the MultiOFF dataset for offensive meme identification, demonstrating its generalisability. Additional analyses on benign confounders reveal that robust visual grounding and nuanced text representations are crucial for reliable hate and offence detection. We will publicly release CAMU along with the resultant models for further research. Disclaimer: This paper includes references to potentially disturbing, hateful, or offensive content due to the nature of the task.




Abstract:Evaluating machine translation (MT) of user-generated content (UGC) involves unique challenges such as checking whether the nuance of emotions from the source are preserved in the target text. Recent studies have proposed emotion-related datasets, frameworks and models to automatically evaluate MT quality of Chinese UGC, without relying on reference translations. However, whether these models are robust to the challenge of preserving emotional nuances has been left largely unexplored. To address this gap, we introduce a novel method inspired by information theory which generates challenging Chinese homophone words related to emotions, by leveraging the concept of self-information. Our approach generates homophones that were observed to cause translation errors in emotion preservation, and exposes vulnerabilities in MT systems and their evaluation methods when tackling emotional UGC. We evaluate the efficacy of our method using human evaluation for the quality of these generated homophones, and compare it with an existing one, showing that our method achieves higher correlation with human judgments. The generated Chinese homophones, along with their manual translations, are utilized to generate perturbations and to probe the robustness of existing quality evaluation models, including models trained using multi-task learning, fine-tuned variants of multilingual language models, as well as large language models (LLMs). Our results indicate that LLMs with larger size exhibit higher stability and robustness to such perturbations. We release our data and code for reproducibility and further research.
Abstract:In music-driven dance motion generation, most existing methods use hand-crafted features and neglect that music foundation models have profoundly impacted cross-modal content generation. To bridge this gap, we propose a diffusion-based method that generates dance movements conditioned on text and music. Our approach extracts music features by combining high-level features obtained by music foundation model with hand-crafted features, thereby enhancing the quality of generated dance sequences. This method effectively leverages the advantages of high-level semantic information and low-level temporal details to improve the model's capability in music feature understanding. To show the merits of the proposed method, we compare it with four music foundation models and two sets of hand-crafted music features. The results demonstrate that our method obtains the most realistic dance sequences and achieves the best match with the input music.




Abstract:Generating high-quality full-body dance sequences from music is a challenging task as it requires strict adherence to genre-specific choreography. Moreover, the generated sequences must be both physically realistic and precisely synchronized with the beats and rhythm of the music. To overcome these challenges, we propose GCDance, a classifier-free diffusion framework for generating genre-specific dance motions conditioned on both music and textual prompts. Specifically, our approach extracts music features by combining high-level pre-trained music foundation model features with hand-crafted features for multi-granularity feature fusion. To achieve genre controllability, we leverage CLIP to efficiently embed genre-based textual prompt representations at each time step within our dance generation pipeline. Our GCDance framework can generate diverse dance styles from the same piece of music while ensuring coherence with the rhythm and melody of the music. Extensive experimental results obtained on the FineDance dataset demonstrate that GCDance significantly outperforms the existing state-of-the-art approaches, which also achieve competitive results on the AIST++ dataset. Our ablation and inference time analysis demonstrate that GCDance provides an effective solution for high-quality music-driven dance generation.




Abstract:Social media platforms enable the propagation of hateful content across different modalities such as textual, auditory, and visual, necessitating effective detection methods. While recent approaches have shown promise in handling individual modalities, their effectiveness across different modality combinations remains unexplored. This paper presents a systematic analysis of fusion-based approaches for multimodal hate detection, focusing on their performance across video and image-based content. Our comprehensive evaluation reveals significant modality-specific limitations: while simple embedding fusion achieves state-of-the-art performance on video content (HateMM dataset) with a 9.9% points F1-score improvement, it struggles with complex image-text relationships in memes (Hateful Memes dataset). Through detailed ablation studies and error analysis, we demonstrate how current fusion approaches fail to capture nuanced cross-modal interactions, particularly in cases involving benign confounders. Our findings provide crucial insights for developing more robust hate detection systems and highlight the need for modality-specific architectural considerations. The code is available at https://github.com/gak97/Video-vs-Meme-Hate.