



Abstract:A new design of an AI assistant that has become increasingly popular is that of an "aggregated assistant" -- realized as an orchestrated composition of several individual skills or agents that can each perform atomic tasks. In this paper, we will talk about the role of planning in the automated composition of such assistants and explore how concepts in automated planning can help to establish transparency of the inner workings of the assistant to the end-user.


Abstract:We formulate a new problem at the intersectionof semi-supervised learning and contextual bandits,motivated by several applications including clini-cal trials and ad recommendations. We demonstratehow Graph Convolutional Network (GCN), a semi-supervised learning approach, can be adjusted tothe new problem formulation. We also propose avariant of the linear contextual bandit with semi-supervised missing rewards imputation. We thentake the best of both approaches to develop multi-GCN embedded contextual bandit. Our algorithmsare verified on several real world datasets.



Abstract:In this paper, we analyze and extend an online learning framework known as Context-Attentive Bandit, motivated by various practical applications, from medical diagnosis to dialog systems, where due to observation costs only a small subset of a potentially large number of context variables can be observed at each iteration;however, the agent has a freedom to choose which variables to observe. We derive a novel algorithm, called Context-Attentive Thompson Sampling (CATS), which builds upon the Linear Thompson Sampling approach, adapting it to Context-Attentive Bandit setting. We provide a theoretical regret analysis and an extensive empirical evaluation demonstrating advantages of the proposed approach over several baseline methods on a variety of real-life datasets



Abstract:In this survey, we study how recent advances in machine intelligence are disrupting the world of business processes. Over the last decade, there has been steady progress towards the automation of business processes under the umbrella of ``robotic process automation'' (RPA). However, we are currently at an inflection point in this evolution, as a new paradigm called ``Intelligent Process Automation'' (IPA) emerges, bringing machine learning (ML) and artificial intelligence (AI) technologies to bear in order to improve business process outcomes. The purpose of this paper is to provide a survey of this emerging theme and identify key open research challenges at the intersection of AI and business processes. We hope that this emerging theme will spark engaging conversations at the RPA Forum.




Abstract:Robotic process automation (RPA) has emerged as the leading approach to automate tasks in business processes. Moving away from back-end automation, RPA automated the mouse-click on user interfaces; this outside-in approach reduced the overhead of updating legacy software. However, its many shortcomings, namely its lack of accessibility to business users, have prevented its widespread adoption in highly regulated industries. In this work, we explore interactive automation in the form of a conversational digital assistant. It allows business users to interact with and customize their automation solutions through natural language. The framework, which creates such assistants, relies on a multi-agent orchestration model and conversational wrappers for autonomous agents including RPAs. We demonstrate the effectiveness of our proposed approach on a loan approval business process and a travel preapproval business process.




Abstract:We consider a novel variant of the contextual bandit problem (i.e., the multi-armed bandit with side-information, or context, available to a decision-maker) where the reward associated with each context-based decision may not always be observed("missing rewards"). This new problem is motivated by certain online settings including clinical trial and ad recommendation applications. In order to address the missing rewards setting, we propose to combine the standard contextual bandit approach with an unsupervised learning mechanism such as clustering. Unlike standard contextual bandit methods, by leveraging clustering to estimate missing reward, we are able to learn from each incoming event, even those with missing rewards. Promising empirical results are obtained on several real-life datasets.




Abstract:Usage of automated controllers which make decisions on an environment are widespread and are often based on black-box models. We use Knowledge Compilation theory to bring explainability to the controller's decision given the state of the system. For this, we use simulated historical state-action data as input and build a compact and structured representation which relates states with actions. We implement this method in a Traffic Light Control scenario where the controller selects the light cycle by observing the presence (or absence) of vehicles in different regions of the incoming roads.

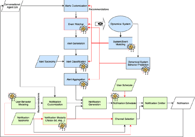
Abstract:The ubiquity of smart phones and electronic devices has placed a wealth of information at the fingertips of consumers as well as creators of digital content. This has led to millions of notifications being issued each second from alerts about posted YouTube videos to tweets, emails and personal messages. Adding work related notifications and we can see how quickly the number of notifications increases. Not only does this cause reduced productivity and concentration but has also been shown to cause alert fatigue. This condition makes users desensitized to notifications, causing them to ignore or miss important alerts. Depending on what domain users work in, the cost of missing a notification can vary from a mere inconvenience to life and death. Therefore, in this work, we propose an alert and notification framework that intelligently issues, suppresses and aggregates notifications, based on event severity, user preferences, or schedules, to minimize the need for users to ignore, or snooze their notifications and potentially forget about addressing important ones. Our framework can be deployed as a backend service, but is better suited to be integrated into proactive conversational agents, a field receiving a lot of attention with the digital transformation era, email services, news services and others. However, the main challenge lies in developing the right machine learning algorithms that can learn models from a wide set of users while customizing these models to individual users' preferences.




Abstract:Federated learning allows edge devices to collaboratively learn a shared model while keeping the training data on device, decoupling the ability to do model training from the need to store the data in the cloud. We propose Federated matched averaging (FedMA) algorithm designed for federated learning of modern neural network architectures e.g. convolutional neural networks (CNNs) and LSTMs. FedMA constructs the shared global model in a layer-wise manner by matching and averaging hidden elements (i.e. channels for convolution layers; hidden states for LSTM; neurons for fully connected layers) with similar feature extraction signatures. Our experiments indicate that FedMA not only outperforms popular state-of-the-art federated learning algorithms on deep CNN and LSTM architectures trained on real world datasets, but also reduces the overall communication burden.




Abstract:This paper builds upon recent work in the declarative design of dialogue agents and proposes an exciting new tool -- D3BA -- Declarative Design for Digital Business Automation, built to optimize business processes using the power of AI planning. The tool provides a powerful framework to build, optimize, and maintain complex business processes and optimize them by composing with services that automate one or more subtasks. We illustrate salient features of this composition technique, compare with other philosophies of composition, and highlight exciting opportunities for research in this emerging field of business process automation.