Abstract:Deep learning-based garment draping has emerged as a promising alternative to traditional Physics-Based Simulation (PBS), yet robust collision handling remains a critical bottleneck. Most existing methods enforce physical validity through soft penalties, creating an intrinsic trade-off between geometric feasibility and physical plausibility: penalizing collisions often distorts mesh structure, while preserving shape leads to interpenetration. To resolve this conflict, we present PhysDrape, a hybrid neural-physical solver for physically realistic garment draping driven by explicit forces and constraints. Unlike soft-constrained frameworks, PhysDrape integrates neural inference with explicit geometric solvers in a fully differentiable pipeline. Specifically, we propose a Physics-Informed Graph Neural Network conditioned on a physics-enriched graph -- encoding material parameters and body proximity -- to predict residual displacements. Crucially, we integrate a differentiable two-stage solver: first, a learnable Force Solver iteratively resolves unbalanced forces derived from the Saint Venant-Kirchhoff (StVK) model to ensure quasi-static equilibrium; second, a Differentiable Projection strictly enforces collision constraints against the body surface. This differentiable design guarantees physical validity through explicit constraints, while enabling end-to-end learning to optimize the network for physically consistent predictions. Extensive experiments demonstrate that PhysDrape achieves state-of-the-art performance, ensuring negligible interpenetration with significantly lower strain energy compared to existing baselines, achieving superior physical fidelity and robustness in real-time.




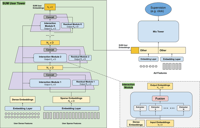
Abstract:Effective user representations are pivotal in personalized advertising. However, stringent constraints on training throughput, serving latency, and memory, often limit the complexity and input feature set of online ads ranking models. This challenge is magnified in extensive systems like Meta's, which encompass hundreds of models with diverse specifications, rendering the tailoring of user representation learning for each model impractical. To address these challenges, we present Scaling User Modeling (SUM), a framework widely deployed in Meta's ads ranking system, designed to facilitate efficient and scalable sharing of online user representation across hundreds of ads models. SUM leverages a few designated upstream user models to synthesize user embeddings from massive amounts of user features with advanced modeling techniques. These embeddings then serve as inputs to downstream online ads ranking models, promoting efficient representation sharing. To adapt to the dynamic nature of user features and ensure embedding freshness, we designed SUM Online Asynchronous Platform (SOAP), a latency free online serving system complemented with model freshness and embedding stabilization, which enables frequent user model updates and online inference of user embeddings upon each user request. We share our hands-on deployment experiences for the SUM framework and validate its superiority through comprehensive experiments. To date, SUM has been launched to hundreds of ads ranking models in Meta, processing hundreds of billions of user requests daily, yielding significant online metric gains and infrastructure cost savings.




Abstract:With the increasing popularity of video sharing websites such as YouTube and Facebook, multimodal sentiment analysis has received increasing attention from the scientific community. Contrary to previous works in multimodal sentiment analysis which focus on holistic information in speech segments such as bag of words representations and average facial expression intensity, we develop a novel deep architecture for multimodal sentiment analysis that performs modality fusion at the word level. In this paper, we propose the Gated Multimodal Embedding LSTM with Temporal Attention (GME-LSTM(A)) model that is composed of 2 modules. The Gated Multimodal Embedding alleviates the difficulties of fusion when there are noisy modalities. The LSTM with Temporal Attention performs word level fusion at a finer fusion resolution between input modalities and attends to the most important time steps. As a result, the GME-LSTM(A) is able to better model the multimodal structure of speech through time and perform better sentiment comprehension. We demonstrate the effectiveness of this approach on the publicly-available Multimodal Corpus of Sentiment Intensity and Subjectivity Analysis (CMU-MOSI) dataset by achieving state-of-the-art sentiment classification and regression results. Qualitative analysis on our model emphasizes the importance of the Temporal Attention Layer in sentiment prediction because the additional acoustic and visual modalities are noisy. We also demonstrate the effectiveness of the Gated Multimodal Embedding in selectively filtering these noisy modalities out. Our results and analysis open new areas in the study of sentiment analysis in human communication and provide new models for multimodal fusion.




Abstract:Multimodal sentiment analysis is an increasingly popular research area, which extends the conventional language-based definition of sentiment analysis to a multimodal setup where other relevant modalities accompany language. In this paper, we pose the problem of multimodal sentiment analysis as modeling intra-modality and inter-modality dynamics. We introduce a novel model, termed Tensor Fusion Network, which learns both such dynamics end-to-end. The proposed approach is tailored for the volatile nature of spoken language in online videos as well as accompanying gestures and voice. In the experiments, our model outperforms state-of-the-art approaches for both multimodal and unimodal sentiment analysis.