Abstract:Users often struggle with decision-making between two options (A vs B), as it usually requires time-consuming research across multiple web pages. We propose STRUM-LLM that addresses this challenge by generating attributed, structured, and helpful contrastive summaries that highlight key differences between the two options. STRUM-LLM identifies helpful contrast: the specific attributes along which the two options differ significantly and which are most likely to influence the user's decision. Our technique is domain-agnostic, and does not require any human-labeled data or fixed attribute list as supervision. STRUM-LLM attributes all extractions back to the input sources along with textual evidence, and it does not have a limit on the length of input sources that it can process. STRUM-LLM Distilled has 100x more throughput than the models with comparable performance while being 10x smaller. In this paper, we provide extensive evaluations for our method and lay out future directions for our currently deployed system.
Abstract:Answering complex natural language questions often necessitates multi-step reasoning and integrating external information. Several systems have combined knowledge retrieval with a large language model (LLM) to answer such questions. These systems, however, suffer from various failure cases, and we cannot directly train them end-to-end to fix such failures, as interaction with external knowledge is non-differentiable. To address these deficiencies, we define a ReAct-style LLM agent with the ability to reason and act upon external knowledge. We further refine the agent through a ReST-like method that iteratively trains on previous trajectories, employing growing-batch reinforcement learning with AI feedback for continuous self-improvement and self-distillation. Starting from a prompted large model and after just two iterations of the algorithm, we can produce a fine-tuned small model that achieves comparable performance on challenging compositional question-answering benchmarks with two orders of magnitude fewer parameters.




Abstract:Machine learning models such as Transformers or LSTMs struggle with tasks that are compositional in nature such as those involving reasoning/inference. Although many datasets exist to evaluate compositional generalization, when it comes to evaluating inference abilities, options are more limited. This paper presents LogicInference, a new dataset to evaluate the ability of models to perform logical inference. The dataset focuses on inference using propositional logic and a small subset of first-order logic, represented both in semi-formal logical notation, as well as in natural language. We also report initial results using a collection of machine learning models to establish an initial baseline in this dataset.




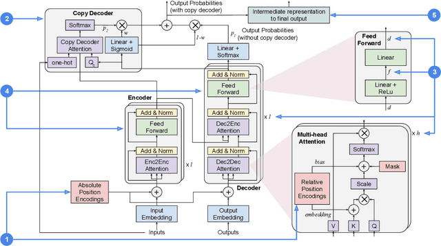
Abstract:Several studies have reported the inability of Transformer models to generalize compositionally, a key type of generalization in many NLP tasks such as semantic parsing. In this paper we explore the design space of Transformer models showing that the inductive biases given to the model by several design decisions significantly impact compositional generalization. Through this exploration, we identified Transformer configurations that generalize compositionally significantly better than previously reported in the literature in a diverse set of compositional tasks, and that achieve state-of-the-art results in a semantic parsing compositional generalization benchmark (COGS), and a string edit operation composition benchmark (PCFG).