Abstract:Modern software systems are increasingly shifting from monolithic architectures to microservices to enhance scalability, maintainability, and deployment flexibility. Existing microservice extraction methods typically rely on hard clustering, assigning each software component to a single microservice. This approach often increases inter-service coupling and reduces intra-service cohesion. We propose Mo2oM (Monolithic to Overlapping Microservices), a framework that formulates microservice extraction as a soft clustering problem, allowing components to belong probabilistically to multiple microservices. This approach is inspired by expert-driven decompositions, where practitioners intentionally replicate certain software components across services to reduce communication overhead. Mo2oM combines deep semantic embeddings with structural dependencies extracted from methodcall graphs to capture both functional and architectural relationships. A graph neural network-based soft clustering algorithm then generates the final set of microservices. We evaluate Mo2oM on four open-source monolithic benchmarks and compare it against eight state-of-the-art baselines. Our results demonstrate that Mo2oM achieves improvements of up to 40.97% in structural modularity (balancing cohesion and coupling), 58% in inter-service call percentage (communication overhead), 26.16% in interface number (modularity and decoupling), and 38.96% in non-extreme distribution (service size balance) across all benchmarks.
Abstract:Miscalibration in Large Language Models (LLMs) undermines their reliability, highlighting the need for accurate confidence estimation. We introduce CCPS (Calibrating LLM Confidence by Probing Perturbed Representation Stability), a novel method analyzing internal representational stability in LLMs. CCPS applies targeted adversarial perturbations to final hidden states, extracts features reflecting the model's response to these perturbations, and uses a lightweight classifier to predict answer correctness. CCPS was evaluated on LLMs from 8B to 32B parameters (covering Llama, Qwen, and Mistral architectures) using MMLU and MMLU-Pro benchmarks in both multiple-choice and open-ended formats. Our results show that CCPS significantly outperforms current approaches. Across four LLMs and three MMLU variants, CCPS reduces Expected Calibration Error by approximately 55% and Brier score by 21%, while increasing accuracy by 5 percentage points, Area Under the Precision-Recall Curve by 4 percentage points, and Area Under the Receiver Operating Characteristic Curve by 6 percentage points, all relative to the strongest prior method. CCPS delivers an efficient, broadly applicable, and more accurate solution for estimating LLM confidence, thereby improving their trustworthiness.
Abstract:There has been a surge in optimizing edge Deep Neural Networks (DNNs) for accuracy and efficiency using traditional optimization techniques such as pruning, and more recently, employing automatic design methodologies. However, the focus of these design techniques has often overlooked critical metrics such as fairness, robustness, and generalization. As a result, when evaluating SOTA edge DNNs' performance in image classification using the FACET dataset, we found that they exhibit significant accuracy disparities (14.09%) across 10 different skin tones, alongside issues of non-robustness and poor generalizability. In response to these observations, we introduce Mixture-of-Experts-based Neural Architecture Search (MoENAS), an automatic design technique that navigates through a space of mixture of experts to discover accurate, fair, robust, and general edge DNNs. MoENAS improves the accuracy by 4.02% compared to SOTA edge DNNs and reduces the skin tone accuracy disparities from 14.09% to 5.60%, while enhancing robustness by 3.80% and minimizing overfitting to 0.21%, all while keeping model size close to state-of-the-art models average size (+0.4M). With these improvements, MoENAS establishes a new benchmark for edge DNN design, paving the way for the development of more inclusive and robust edge DNNs.




Abstract:Online Continual Learning (OCL) is a critical area in machine learning, focusing on enabling models to adapt to evolving data streams in real-time while addressing challenges such as catastrophic forgetting and the stability-plasticity trade-off. This study conducts the first comprehensive Systematic Literature Review (SLR) on OCL, analyzing 81 approaches, extracting over 1,000 features (specific tasks addressed by these approaches), and identifying more than 500 components (sub-models within approaches, including algorithms and tools). We also review 83 datasets spanning applications like image classification, object detection, and multimodal vision-language tasks. Our findings highlight key challenges, including reducing computational overhead, developing domain-agnostic solutions, and improving scalability in resource-constrained environments. Furthermore, we identify promising directions for future research, such as leveraging self-supervised learning for multimodal and sequential data, designing adaptive memory mechanisms that integrate sparse retrieval and generative replay, and creating efficient frameworks for real-world applications with noisy or evolving task boundaries. By providing a rigorous and structured synthesis of the current state of OCL, this review offers a valuable resource for advancing this field and addressing its critical challenges and opportunities. The complete SLR methodology steps and extracted data are publicly available through the provided link: https://github.com/kiyan-rezaee/ Systematic-Literature-Review-on-Online-Continual-Learning




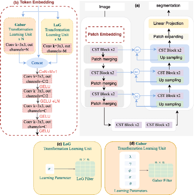
Abstract:Vision Transformers (ViTs) have shown promise in medical image semantic segmentation (MISS) by capturing long-range correlations. However, ViTs often struggle to model local spatial information effectively, which is essential for accurately segmenting fine anatomical details, particularly when applied to small datasets without extensive pre-training. We introduce Gabor and Laplacian of Gaussian Convolutional Swin Network (GLoG-CSUnet), a novel architecture enhancing Transformer-based models by incorporating learnable radiomic features. This approach integrates dynamically adaptive Gabor and Laplacian of Gaussian (LoG) filters to capture texture, edge, and boundary information, enhancing the feature representation processed by the Transformer model. Our method uniquely combines the long-range dependency modeling of Transformers with the texture analysis capabilities of Gabor and LoG features. Evaluated on the Synapse multi-organ and ACDC cardiac segmentation datasets, GLoG-CSUnet demonstrates significant improvements over state-of-the-art models, achieving a 1.14% increase in Dice score for Synapse and 0.99% for ACDC, with minimal computational overhead (only 15 and 30 additional parameters, respectively). GLoG-CSUnet's flexible design allows integration with various base models, offering a promising approach for incorporating radiomics-inspired feature extraction in Transformer architectures for medical image analysis. The code implementation is available on GitHub at: https://github.com/HAAIL/GLoG-CSUnet.



Abstract:Large Language Models (LLMs) offer significant potential for clinical symptom extraction, but their deployment in healthcare settings is constrained by privacy concerns, computational limitations, and operational costs. This study investigates the optimization of compact LLMs for cancer toxicity symptom extraction using a novel iterative refinement approach. We employ a student-teacher architecture, utilizing Zephyr-7b-beta and Phi3-mini-128 as student models and GPT-4o as the teacher, to dynamically select between prompt refinement, Retrieval-Augmented Generation (RAG), and fine-tuning strategies. Our experiments on 294 clinical notes covering 12 post-radiotherapy toxicity symptoms demonstrate the effectiveness of this approach. The RAG method proved most efficient, improving average accuracy scores from 0.32 to 0.73 for Zephyr-7b-beta and from 0.40 to 0.87 for Phi3-mini-128 during refinement. In the test set, both models showed an approximate 0.20 increase in accuracy across symptoms. Notably, this improvement was achieved at a cost 45 times lower than GPT-4o for Zephyr and 79 times lower for Phi-3. These results highlight the potential of iterative refinement techniques in enhancing the capabilities of compact LLMs for clinical applications, offering a balance between performance, cost-effectiveness, and privacy preservation in healthcare settings.




Abstract:Surface Electromyography (sEMG) is a non-invasive signal that is used in the recognition of hand movement patterns, the diagnosis of diseases, and the robust control of prostheses. Despite the remarkable success of recent end-to-end Deep Learning approaches, they are still limited by the need for large amounts of labeled data. To alleviate the requirement for big data, researchers utilize Feature Engineering, which involves decomposing the sEMG signal into several spatial, temporal, and frequency features. In this paper, we propose utilizing a feature-imitating network (FIN) for closed-form temporal feature learning over a 300ms signal window on Ninapro DB2, and applying it to the task of 17 hand movement recognition. We implement a lightweight LSTM-FIN network to imitate four standard temporal features (entropy, root mean square, variance, simple square integral). We then explore transfer learning capabilities by applying the pre-trained LSTM-FIN for tuning to a downstream hand movement recognition task. We observed that the LSTM network can achieve up to 99\% R2 accuracy in feature reconstruction and 80\% accuracy in hand movement recognition. Our results also showed that the model can be robustly applied for both within- and cross-subject movement recognition, as well as simulated low-latency environments. Overall, our work demonstrates the potential of the FIN modeling paradigm in data-scarce scenarios for sEMG signal processing.
Abstract:This study introduces a novel teacher-student architecture utilizing Large Language Models (LLMs) to improve prostate cancer radiotherapy symptom extraction from clinical notes. Mixtral, the student model, initially extracts symptoms, followed by GPT-4, the teacher model, which refines prompts based on Mixtral's performance. This iterative process involved 294 single symptom clinical notes across 12 symptoms, with up to 16 rounds of refinement per epoch. Results showed significant improvements in extracting symptoms from both single and multi-symptom notes. For 59 single symptom notes, accuracy increased from 0.51 to 0.71, precision from 0.52 to 0.82, recall from 0.52 to 0.72, and F1 score from 0.49 to 0.73. In 375 multi-symptom notes, accuracy rose from 0.24 to 0.43, precision from 0.6 to 0.76, recall from 0.24 to 0.43, and F1 score from 0.20 to 0.44. These results demonstrate the effectiveness of advanced prompt engineering in LLMs for radiation oncology use.



Abstract:Natural Language Processing (NLP) is a key technique for developing Medical Artificial Intelligence (AI) systems that leverage Electronic Health Record (EHR) data to build diagnostic and prognostic models. NLP enables the conversion of unstructured clinical text into structured data that can be fed into AI algorithms. The emergence of the transformer architecture and large language models (LLMs) has led to remarkable advances in NLP for various healthcare tasks, such as entity recognition, relation extraction, sentence similarity, text summarization, and question answering. In this article, we review the major technical innovations that underpin modern NLP models and present state-of-the-art NLP applications that employ LLMs in radiation oncology research. However, these LLMs are prone to many errors such as hallucinations, biases, and ethical violations, which necessitate rigorous evaluation and validation before clinical deployment. As such, we propose a comprehensive framework for assessing the NLP models based on their purpose and clinical fit, technical performance, bias and trust, legal and ethical implications, and quality assurance, prior to implementation in clinical radiation oncology. Our article aims to provide guidance and insights for researchers and clinicians who are interested in developing and using NLP models in clinical radiation oncology.



Abstract:Initialization of neural network weights plays a pivotal role in determining their performance. Feature Imitating Networks (FINs) offer a novel strategy by initializing weights to approximate specific closed-form statistical features, setting a promising foundation for deep learning architectures. While the applicability of FINs has been chiefly tested in biomedical domains, this study extends its exploration into other time series datasets. Three different experiments are conducted in this study to test the applicability of imitating Tsallis entropy for performance enhancement: Bitcoin price prediction, speech emotion recognition, and chronic neck pain detection. For the Bitcoin price prediction, models embedded with FINs reduced the root mean square error by around 1000 compared to the baseline. In the speech emotion recognition task, the FIN-augmented model increased classification accuracy by over 3 percent. Lastly, in the CNP detection experiment, an improvement of about 7 percent was observed compared to established classifiers. These findings validate the broad utility and potency of FINs in diverse applications.