



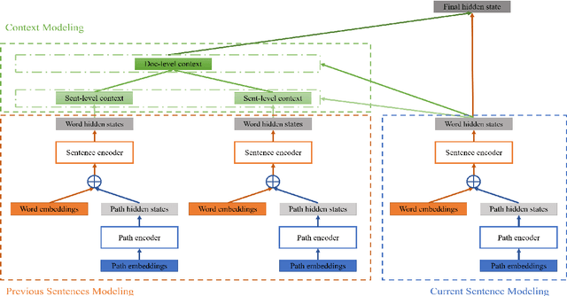
Abstract:Recently, document-level neural machine translation (NMT) has become a hot topic in the community of machine translation. Despite its success, most of existing studies ignored the discourse structure information of the input document to be translated, which has shown effective in other tasks. In this paper, we propose to improve document-level NMT with the aid of discourse structure information. Our encoder is based on a hierarchical attention network (HAN). Specifically, we first parse the input document to obtain its discourse structure. Then, we introduce a Transformer-based path encoder to embed the discourse structure information of each word. Finally, we combine the discourse structure information with the word embedding before it is fed into the encoder. Experimental results on the English-to-German dataset show that our model can significantly outperform both Transformer and Transformer+HAN.




Abstract:The identification of pulmonary lobes is of great importance in disease diagnosis and treatment. A few lung diseases have regional disorders at lobar level. Thus, an accurate segmentation of pulmonary lobes is necessary. In this work, we propose an automated segmentation of pulmonary lobes using coordination-guided deep neural networks from chest CT images. We first employ an automated lung segmentation to extract the lung area from CT image, then exploit volumetric convolutional neural network (V-net) for segmenting the pulmonary lobes. To reduce the misclassification of different lobes, we therefore adopt coordination-guided convolutional layers (CoordConvs) that generate additional feature maps of the positional information of pulmonary lobes. The proposed model is trained and evaluated on a few publicly available datasets and has achieved the state-of-the-art accuracy with a mean Dice coefficient index of 0.947 $\pm$ 0.044.




Abstract:Click through rate (CTR) prediction of image ads is the core task of online display advertising systems, and logistic regression (LR) has been frequently applied as the prediction model. However, LR model lacks the ability of extracting complex and intrinsic nonlinear features from handcrafted high-dimensional image features, which limits its effectiveness. To solve this issue, in this paper, we introduce a novel deep neural network (DNN) based model that directly predicts the CTR of an image ad based on raw image pixels and other basic features in one step. The DNN model employs convolution layers to automatically extract representative visual features from images, and nonlinear CTR features are then learned from visual features and other contextual features by using fully-connected layers. Empirical evaluations on a real world dataset with over 50 million records demonstrate the effectiveness and efficiency of this method.




Abstract:Spectral clustering is one of the most popular clustering approaches with the capability to handle some challenging clustering problems. Most spectral clustering methods provide a nonlinear map from the data manifold to a subspace. Only a little work focuses on the explicit linear map which can be viewed as the unsupervised distance metric learning. In practice, the selection of the affinity matrix exhibits a tremendous impact on the unsupervised learning. While much success of affinity learning has been achieved in recent years, some issues such as noise reduction remain to be addressed. In this paper, we propose a novel method, dubbed Adaptive Affinity Matrix (AdaAM), to learn an adaptive affinity matrix and derive a distance metric from the affinity. We assume the affinity matrix to be positive semidefinite with ability to quantify the pairwise dissimilarity. Our method is based on posing the optimization of objective function as a spectral decomposition problem. We yield the affinity from both the original data distribution and the widely-used heat kernel. The provided matrix can be regarded as the optimal representation of pairwise relationship on the manifold. Extensive experiments on a number of real-world data sets show the effectiveness and efficiency of AdaAM.