



Abstract:Due to complex interactions among various deep neural network (DNN) optimization techniques, modern DNNs can have weights and activations that are dense or sparse with diverse sparsity degrees. To offer a good trade-off between accuracy and hardware performance, an ideal DNN accelerator should have high flexibility to efficiently translate DNN sparsity into reductions in energy and/or latency without incurring significant complexity overhead. This paper introduces hierarchical structured sparsity (HSS), with the key insight that we can systematically represent diverse sparsity degrees by having them hierarchically composed from multiple simple sparsity patterns. As a result, HSS simplifies the underlying hardware since it only needs to support simple sparsity patterns; this significantly reduces the sparsity acceleration overhead, which improves efficiency. Motivated by such opportunities, we propose a simultaneously efficient and flexible accelerator, named HighLight, to accelerate DNNs that have diverse sparsity degrees (including dense). Due to the flexibility of HSS, different HSS patterns can be introduced to DNNs to meet different applications' accuracy requirements. Compared to existing works, HighLight achieves a geomean of up to 6.4x better energy-delay product (EDP) across workloads with diverse sparsity degrees, and always sits on the EDP-accuracy Pareto frontier for representative DNNs.





Abstract:Map Space Exploration is the problem of finding optimized mappings of a Deep Neural Network (DNN) model on an accelerator. It is known to be extremely computationally expensive, and there has been active research looking at both heuristics and learning-based methods to make the problem computationally tractable. However, while there are dozens of mappers out there (all empirically claiming to find better mappings than others), the research community lacks systematic insights on how different search techniques navigate the map-space and how different mapping axes contribute to the accelerator's performance and efficiency. Such insights are crucial to developing mapping frameworks for emerging DNNs that are increasingly irregular (due to neural architecture search) and sparse, making the corresponding map spaces much more complex. In this work, rather than proposing yet another mapper, we do a first-of-its-kind apples-to-apples comparison of search techniques leveraged by different mappers. Next, we extract the learnings from our study and propose two new techniques that can augment existing mappers -- warm-start and sparsity-aware -- that demonstrate speedups, scalability, and robustness across diverse DNN models.





Abstract:In recent years, many accelerators have been proposed to efficiently process sparse tensor algebra applications (e.g., sparse neural networks). However, these proposals are single points in a large and diverse design space. The lack of systematic description and modeling support for these sparse tensor accelerators impedes hardware designers from efficient and effective design space exploration. This paper first presents a unified taxonomy to systematically describe the diverse sparse tensor accelerator design space. Based on the proposed taxonomy, it then introduces Sparseloop, the first fast, accurate, and flexible analytical modeling framework to enable early-stage evaluation and exploration of sparse tensor accelerators. Sparseloop comprehends a large set of architecture specifications, including various dataflows and sparse acceleration features (e.g., elimination of zero-based compute). Using these specifications, Sparseloop evaluates a design's processing speed and energy efficiency while accounting for data movement and compute incurred by the employed dataflow as well as the savings and overhead introduced by the sparse acceleration features using stochastic tensor density models. Across representative accelerators and workloads, Sparseloop achieves over 2000 times faster modeling speed than cycle-level simulations, maintains relative performance trends, and achieves 0.1% to 8% average error. With a case study, we demonstrate Sparseloop's ability to help reveal important insights for designing sparse tensor accelerators (e.g., it is important to co-design orthogonal design aspects).





Abstract:The design of DNN accelerators includes two key parts: HW resource configuration and mapping strategy. Intensive research has been conducted to optimize each of them independently. Unfortunately, optimizing for both together is extremely challenging due to the extremely large cross-coupled search space. To address this, in this paper, we propose a HW-Mapping co-optimization framework, an efficient encoding of the immense design space constructed by HW and Mapping, and a domain-aware genetic algorithm, named DiGamma, with specialized operators for improving search efficiency. We evaluate DiGamma with seven popular DNNs models with different properties. Our evaluations show DiGamma can achieve (geomean) 3.0x and 10.0x speedup, comparing to the best-performing baseline optimization algorithms, in edge and cloud settings.





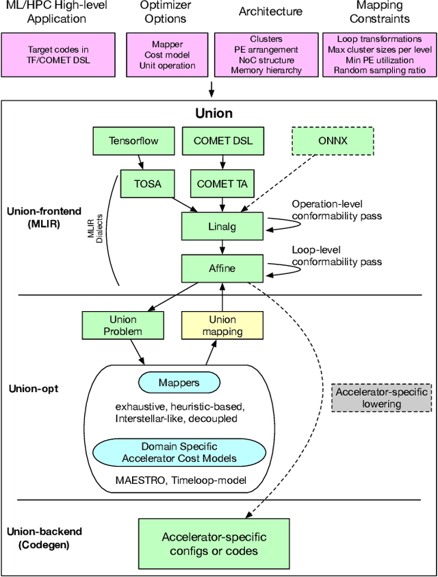
Abstract:To meet the extreme compute demands for deep learning across commercial and scientific applications, dataflow accelerators are becoming increasingly popular. While these "domain-specific" accelerators are not fully programmable like CPUs and GPUs, they retain varying levels of flexibility with respect to data orchestration, i.e., dataflow and tiling optimizations to enhance efficiency. There are several challenges when designing new algorithms and mapping approaches to execute the algorithms for a target problem on new hardware. Previous works have addressed these challenges individually. To address this challenge as a whole, in this work, we present a HW-SW co-design ecosystem for spatial accelerators called Union within the popular MLIR compiler infrastructure. Our framework allows exploring different algorithms and their mappings on several accelerator cost models. Union also includes a plug-and-play library of accelerator cost models and mappers which can easily be extended. The algorithms and accelerator cost models are connected via a novel mapping abstraction that captures the map space of spatial accelerators which can be systematically pruned based on constraints from the hardware, workload, and mapper. We demonstrate the value of Union for the community with several case studies which examine offloading different tensor operations(CONV/GEMM/Tensor Contraction) on diverse accelerator architectures using different mapping schemes.


Abstract:Modern day computing increasingly relies on specialization to satiate growing performance and efficiency requirements. A core challenge in designing such specialized hardware architectures is how to perform mapping space search, i.e., search for an optimal mapping from algorithm to hardware. Prior work shows that choosing an inefficient mapping can lead to multiplicative-factor efficiency overheads. Additionally, the search space is not only large but also non-convex and non-smooth, precluding advanced search techniques. As a result, previous works are forced to implement mapping space search using expert choices or sub-optimal search heuristics. This work proposes Mind Mappings, a novel gradient-based search method for algorithm-accelerator mapping space search. The key idea is to derive a smooth, differentiable approximation to the otherwise non-smooth, non-convex search space. With a smooth, differentiable approximation, we can leverage efficient gradient-based search algorithms to find high-quality mappings. We extensively compare Mind Mappings to black-box optimization schemes used in prior work. When tasked to find mappings for two important workloads (CNN and MTTKRP), the proposed search finds mappings that achieve an average $1.40\times$, $1.76\times$, and $1.29\times$ (when run for a fixed number of steps) and $3.16\times$, $4.19\times$, and $2.90\times$ (when run for a fixed amount of time) better energy-delay product (EDP) relative to Simulated Annealing, Genetic Algorithms and Reinforcement Learning, respectively. Meanwhile, Mind Mappings returns mappings with only $5.32\times$ higher EDP than a possibly unachievable theoretical lower-bound, indicating proximity to the global optima.





Abstract:Convolutional Neural Networks (CNNs) have emerged as a fundamental technology for machine learning. High performance and extreme energy efficiency are critical for deployments of CNNs in a wide range of situations, especially mobile platforms such as autonomous vehicles, cameras, and electronic personal assistants. This paper introduces the Sparse CNN (SCNN) accelerator architecture, which improves performance and energy efficiency by exploiting the zero-valued weights that stem from network pruning during training and zero-valued activations that arise from the common ReLU operator applied during inference. Specifically, SCNN employs a novel dataflow that enables maintaining the sparse weights and activations in a compressed encoding, which eliminates unnecessary data transfers and reduces storage requirements. Furthermore, the SCNN dataflow facilitates efficient delivery of those weights and activations to the multiplier array, where they are extensively reused. In addition, the accumulation of multiplication products are performed in a novel accumulator array. Our results show that on contemporary neural networks, SCNN can improve both performance and energy by a factor of 2.7x and 2.3x, respectively, over a comparably provisioned dense CNN accelerator.
