Robert Bosch Center for Cyber-Physical Systems
Abstract:Domain-adaptive thermal object detection plays a key role in facilitating visible (RGB)-to-thermal (IR) adaptation by reducing the need for co-registered image pairs and minimizing reliance on large annotated IR datasets. However, inherent limitations of IR images, such as the lack of color and texture cues, pose challenges for RGB-trained models, leading to increased false positives and poor-quality pseudo-labels. To address this, we propose Semantic-Aware Gray color Augmentation (SAGA), a novel strategy for mitigating color bias and bridging the domain gap by extracting object-level features relevant to IR images. Additionally, to validate the proposed SAGA for drone imagery, we introduce the IndraEye, a multi-sensor (RGB-IR) dataset designed for diverse applications. The dataset contains 5,612 images with 145,666 instances, captured from diverse angles, altitudes, backgrounds, and times of day, offering valuable opportunities for multimodal learning, domain adaptation for object detection and segmentation, and exploration of sensor-specific strengths and weaknesses. IndraEye aims to enhance the development of more robust and accurate aerial perception systems, especially in challenging environments. Experimental results show that SAGA significantly improves RGB-to-IR adaptation for autonomous driving and IndraEye dataset, achieving consistent performance gains of +0.4% to +7.6% (mAP) when integrated with state-of-the-art domain adaptation techniques. The dataset and codes are available at https://github.com/airliisc/IndraEye.




Abstract:Navigation is a critical aspect of autonomous underwater vehicles (AUVs) operating in complex underwater environments. Since global navigation satellite system (GNSS) signals are unavailable underwater, navigation relies on inertial sensing, which tends to accumulate errors over time. To mitigate this, the Doppler velocity log (DVL) plays a crucial role in determining navigation accuracy. In this paper, we compare two neural network models: an adapted version of BeamsNet, based on a one-dimensional convolutional neural network, and a Spectrally Normalized Memory Neural Network (SNMNN). The former focuses on extracting spatial features, while the latter leverages memory and temporal features to provide more accurate velocity estimates while handling biased and noisy DVL data. The proposed approaches were trained and tested on real AUV data collected in the Mediterranean Sea. Both models are evaluated in terms of accuracy and estimation certainty and are benchmarked against the least squares (LS) method, the current model-based approach. The results show that the neural network models achieve over a 50% improvement in RMSE for the estimation of the AUV velocity, with a smaller standard deviation.




Abstract:Physics-Informed Neural Networks (PINNs) offer a promising approach to simulating physical systems. Still, their application is limited by optimization challenges, mainly due to the lack of activation functions that generalize well across several physical systems. Existing activation functions often lack such flexibility and generalization power. To address this issue, we introduce Rational Exponential Activation (REAct), a generalized form of tanh consisting of four learnable shape parameters. Experiments show that REAct outperforms many standard and benchmark activations, achieving an MSE three orders of magnitude lower than tanh on heat problems and generalizing well to finer grids and points beyond the training domain. It also excels at function approximation tasks and improves noise rejection in inverse problems, leading to more accurate parameter estimates across varying noise levels.




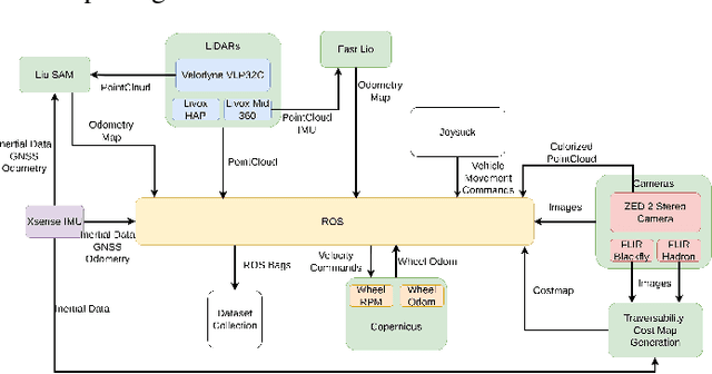
Abstract:Autonomous off-road navigation is required for applications in agriculture, construction, search and rescue and defence. Traditional on-road autonomous methods struggle with dynamic terrains, leading to poor vehicle control on off-road. Recent deep-learning models have used perception sensors along with kinesthetic feedback for navigation on such terrains. However, this approach has out-of-domain uncertainty. Factors like change in weather and time of day impacts the performance of the model. We propose a multi modal fusion network FuseIsPath capable of using LWIR and RGB images to provide robustness against dynamic weather and light conditions. To aid further works in this domain, we also open-source a day-night dataset with LWIR and RGB images along with pseudo-labels for traversability. In order to co-register the two images we developed a novel method for targetless extrinsic calibration of LWIR, LiDAR and RGB cameras with translation accuracy of 1.7cm and rotation accuracy of 0.827degree.




Abstract:Advances in Autonomous Underwater Vehicles (AUVs) have evolved vastly in short period of time. While advancements in sonar and camera technology with deep learning aid the obstacle detection and path planning to a great extent, achieving the right balance between computational resources , precision and safety maintained remains a challenge. Finding optimal solutions for real-time navigation in cluttered environments becomes pivotal as systems have to process large amounts of data efficiently. In this work, we propose a novel obstacle avoidance method for navigating 3D underwater environments. This approach utilizes a standard multibeam forward-looking sonar to detect and map obstacle in 3D environment. Instead of using computationally expensive 3D sensors, we pivot the 2D sonar to get 3D heuristic data effectively transforming the sensor into a 2.5D sonar for real-time 3D navigation decisions. This approach enhances obstacle detection and navigation by leveraging the simplicity of 2D sonar with the depth perception typically associated with 3D systems. We have further incorporated Control Barrier Function (CBF) as a filter to ensure safety of the AUV. The effectiveness of this algorithm was tested on a six degrees of freedom (DOF) rover in various simulation scenarios. The results demonstrate that the system successfully avoids obstacles and navigates toward predefined goals, showcasing its capability to manage complex underwater environments with precision. This paper highlights the potential of 2.5D sonar for improving AUV navigation and offers insights into future enhancements and applications of this technology in underwater autonomous systems. \url{https://github.com/AIRLabIISc/EROAS}
Abstract:Deep neural networks (DNNs) have shown exceptional performance when trained on well-illuminated images captured by Electro-Optical (EO) cameras, which provide rich texture details. However, in critical applications like aerial perception, it is essential for DNNs to maintain consistent reliability across all conditions, including low-light scenarios where EO cameras often struggle to capture sufficient detail. Additionally, UAV-based aerial object detection faces significant challenges due to scale variability from varying altitudes and slant angles, adding another layer of complexity. Existing methods typically address only illumination changes or style variations as domain shifts, but in aerial perception, correlation shifts also impact DNN performance. In this paper, we introduce the IndraEye dataset, a multi-sensor (EO-IR) dataset designed for various tasks. It includes 5,612 images with 145,666 instances, encompassing multiple viewing angles, altitudes, seven backgrounds, and different times of the day across the Indian subcontinent. The dataset opens up several research opportunities, such as multimodal learning, domain adaptation for object detection and segmentation, and exploration of sensor-specific strengths and weaknesses. IndraEye aims to advance the field by supporting the development of more robust and accurate aerial perception systems, particularly in challenging conditions. IndraEye dataset is benchmarked with object detection and semantic segmentation tasks. Dataset and source codes are available at https://bit.ly/indraeye.




Abstract:Trust and Reputation Assessment of service providers in citizen-focused environments like e-commerce is vital to maintain the integrity of the interactions among agents. The goals and objectives of both the service provider and service consumer agents are relevant to the goals of the respective citizens (end users). The provider agents often pursue selfish goals that can make the service quality highly volatile, contributing towards the non-stationary nature of the environment. The number of active service providers tends to change over time resulting in an open environment. This necessitates a rapid and continual assessment of the Trust and Reputation. A large number of service providers in the environment require a distributed multi-agent Trust and Reputation assessment. This paper addresses the problem of multi-agent Trust and Reputation Assessment in a non-stationary environment involving transactions between providers and consumers. In this setting, the observer agents carry out the assessment and communicate their assessed trust scores with each other over a network. We propose a novel Distributed Online Life-Long Learning (DOL3) algorithm that involves real-time rapid learning of trust and reputation scores of providers. Each observer carries out an adaptive learning and weighted fusion process combining their own assessment along with that of their neighbour in the communication network. Simulation studies reveal that the state-of-the-art methods, which usually involve training a model to assess an agent's trust and reputation, do not work well in such an environment. The simulation results show that the proposed DOL3 algorithm outperforms these methods and effectively handles the volatility in such environments. From the statistical evaluation, it is evident that DOL3 performs better compared to other models in 90% of the cases.




Abstract:Underwater mine detection with deep learning suffers from limitations due to the scarcity of real-world data. This scarcity leads to overfitting, where models perform well on training data but poorly on unseen data. This paper proposes a Syn2Real (Synthetic to Real) domain generalization approach using diffusion models to address this challenge. We demonstrate that synthetic data generated with noise by DDPM and DDIM models, even if not perfectly realistic, can effectively augment real-world samples for training. The residual noise in the final sampled images improves the model's ability to generalize to real-world data with inherent noise and high variation. The baseline Mask-RCNN model when trained on a combination of synthetic and original training datasets, exhibited approximately a 60% increase in Average Precision (AP) compared to being trained solely on the original training data. This significant improvement highlights the potential of Syn2Real domain generalization for underwater mine detection tasks.




Abstract:This study aims to learn a translation from visible to infrared imagery, bridging the domain gap between the two modalities so as to improve accuracy on downstream tasks including object detection. Previous approaches attempt to perform bi-domain feature fusion through iterative optimization or end-to-end deep convolutional networks. However, we pose the problem as similar to that of image translation, adopting a two-stage training strategy with a Generative Adversarial Network and an object detection model. The translation model learns a conversion that preserves the structural detail of visible images while preserving the texture and other characteristics of infrared images. Images so generated are used to train standard object detection frameworks including Yolov5, Mask and Faster RCNN. We also investigate the usefulness of integrating a super-resolution step into our pipeline to further improve model accuracy, and achieve an improvement of as high as 5.3% mAP.




Abstract:This paper proposes a Conflict-aware Resource-Efficient Decentralized Sequential planner (CREDS) for early wildfire mitigation using multiple heterogeneous Unmanned Aerial Vehicles (UAVs). Multi-UAV wildfire management scenarios are non-stationary, with spatially clustered dynamically spreading fires, potential pop-up fires, and partial observability due to limited UAV numbers and sensing range. The objective of CREDS is to detect and sequentially mitigate all growing fires as Single-UAV Tasks (SUT), minimizing biodiversity loss through rapid UAV intervention and promoting efficient resource utilization by avoiding complex multi-UAV coordination. CREDS employs a three-phased approach, beginning with fire detection using a search algorithm, followed by local trajectory generation using the auction-based Resource-Efficient Decentralized Sequential planner (REDS), incorporating the novel non-stationary cost function, the Deadline-Prioritized Mitigation Cost (DPMC). Finally, a conflict-aware consensus algorithm resolves conflicts to determine a global trajectory for spatiotemporal mitigation. The performance evaluation of the CREDS for partial and full observability conditions with both heterogeneous and homogeneous UAV teams for different fires-to-UAV ratios demonstrates a $100\%$ success rate for ratios up to $4$ and a high success rate for the critical ratio of $5$, outperforming baselines. Heterogeneous UAV teams outperform homogeneous teams in handling heterogeneous deadlines of SUT mitigation. CREDS exhibits scalability and $100\%$ convergence, demonstrating robustness against potential deadlock assignments, enhancing its success rate compared to the baseline approaches.