Universität Hamburg, Hamburg, Germany
Abstract:Narratives in news discourse play a critical role in shaping public understanding of economic events, such as inflation. Annotating and evaluating these narratives in a structured manner remains a key challenge for Natural Language Processing (NLP). In this work, we introduce a narrative graph annotation framework that integrates principles from qualitative content analysis (QCA) to prioritize annotation quality by reducing annotation errors. We present a dataset of inflation narratives annotated as directed acyclic graphs (DAGs), where nodes represent events and edges encode causal relations. To evaluate annotation quality, we employed a $6\times3$ factorial experimental design to examine the effects of narrative representation (six levels) and distance metric type (three levels) on inter-annotator agreement (Krippendorrf's $α$), capturing the presence of human label variation (HLV) in narrative interpretations. Our analysis shows that (1) lenient metrics (overlap-based distance) overestimate reliability, and (2) locally-constrained representations (e.g., one-hop neighbors) reduce annotation variability. Our annotation and implementation of graph-based Krippendorrf's $α$ are open-sourced. The annotation framework and evaluation results provide practical guidance for NLP research on graph-based narrative annotation under HLV.
Abstract:Shared tasks are powerful tools for advancing research through community-based standardised evaluation. As such, they play a key role in promoting findable, accessible, interoperable, and reusable (FAIR), as well as transparent and reproducible research practices. This paper presents an updated overview of twelve shared tasks developed and hosted under the German National Research Data Infrastructure for Data Science and Artificial Intelligence (NFDI4DS) consortium, covering a diverse set of challenges in scholarly document processing. Hosted at leading venues, the tasks foster methodological innovations and contribute open-access datasets, models, and tools for the broader research community, which are integrated into the consortium's research data infrastructure.



Abstract:In this work we present an entity linker for DBLP's 2025 version of RDF-based Knowledge Graph. Compared to the 2022 version, DBLP now considers publication venues as a new entity type called dblp:Stream. In the earlier version of DBLPLink, we trained KG-embeddings and re-rankers on a dataset to produce entity linkings. In contrast, in this work, we develop a zero-shot entity linker using LLMs using a novel method, where we re-rank candidate entities based on the log-probabilities of the "yes" token output at the penultimate layer of the LLM.




Abstract:Most existing Knowledge Graph Question Answering (KGQA) approaches are designed for a specific KG, such as Wikidata, DBpedia or Freebase. Due to the heterogeneity of the underlying graph schema, topology and assertions, most KGQA systems cannot be transferred to unseen Knowledge Graphs (KGs) without resource-intensive training data. We present OntoSCPrompt, a novel Large Language Model (LLM)-based KGQA approach with a two-stage architecture that separates semantic parsing from KG-dependent interactions. OntoSCPrompt first generates a SPARQL query structure (including SPARQL keywords such as SELECT, ASK, WHERE and placeholders for missing tokens) and then fills them with KG-specific information. To enhance the understanding of the underlying KG, we present an ontology-guided, hybrid prompt learning strategy that integrates KG ontology into the learning process of hybrid prompts (e.g., discrete and continuous vectors). We also present several task-specific decoding strategies to ensure the correctness and executability of generated SPARQL queries in both stages. Experimental results demonstrate that OntoSCPrompt performs as well as SOTA approaches without retraining on a number of KGQA datasets such as CWQ, WebQSP and LC-QuAD 1.0 in a resource-efficient manner and can generalize well to unseen domain-specific KGs like DBLP-QuAD and CoyPu KG Code: \href{https://github.com/LongquanJiang/OntoSCPrompt}{https://github.com/LongquanJiang/OntoSCPrompt}
Abstract:Existing Scholarly Question Answering (QA) methods typically target homogeneous data sources, relying solely on either text or Knowledge Graphs (KGs). However, scholarly information often spans heterogeneous sources, necessitating the development of QA systems that integrate information from multiple heterogeneous data sources. To address this challenge, we introduce Hybrid-SQuAD (Hybrid Scholarly Question Answering Dataset), a novel large-scale QA dataset designed to facilitate answering questions incorporating both text and KG facts. The dataset consists of 10.5K question-answer pairs generated by a large language model, leveraging the KGs DBLP and SemOpenAlex alongside corresponding text from Wikipedia. In addition, we propose a RAG-based baseline hybrid QA model, achieving an exact match score of 69.65 on the Hybrid-SQuAD test set.




Abstract:Human-produced emissions are growing at an alarming rate, causing already observable changes in the climate and environment in general. Each year global carbon dioxide emissions hit a new record, and it is reported that 0.5% of total US greenhouse gas emissions are attributed to data centres as of 2021. The release of ChatGPT in late 2022 sparked social interest in Large Language Models (LLMs), the new generation of Language Models with a large number of parameters and trained on massive amounts of data. Currently, numerous companies are releasing products featuring various LLMs, with many more models in development and awaiting release. Deep Learning research is a competitive field, with only models that reach top performance attracting attention and being utilized. Hence, achieving better accuracy and results is often the first priority, while the model's efficiency and the environmental impact of the study are neglected. However, LLMs demand substantial computational resources and are very costly to train, both financially and environmentally. It becomes essential to raise awareness and promote conscious decisions about algorithmic and hardware choices. Providing information on training time, the approximate carbon dioxide emissions and power consumption would assist future studies in making necessary adjustments and determining the compatibility of available computational resources with model requirements. In this study, we infused T5 LLM with external knowledge and fine-tuned the model for Question-Answering task. Furthermore, we calculated and reported the approximate environmental impact for both steps. The findings demonstrate that the smaller models may not always be sustainable options, and increased training does not always imply better performance. The most optimal outcome is achieved by carefully considering both performance and efficiency factors.
Abstract:The need for a disaster-related event monitoring system has arisen due to the societal and economic impact caused by the increasing number of severe disaster events. An event monitoring system should be able to extract event-related information from texts, and discriminates event instances. We demonstrate our open-source event monitoring system, namely, Master of Disaster (MoD), which receives news streams, extracts event information, links extracted information to a knowledge graph (KG), in this case Wikidata, and discriminates event instances visually. The goal of event visualization is to group event mentions referring to the same real-world event instance so that event instance discrimination can be achieved by visual screening.




Abstract:This paper introduces a scholarly Question Answering (QA) system on top of the NFDI4DataScience Gateway, employing a Retrieval Augmented Generation-based (RAG) approach. The NFDI4DS Gateway, as a foundational framework, offers a unified and intuitive interface for querying various scientific databases using federated search. The RAG-based scholarly QA, powered by a Large Language Model (LLM), facilitates dynamic interaction with search results, enhancing filtering capabilities and fostering a conversational engagement with the Gateway search. The effectiveness of both the Gateway and the scholarly QA system is demonstrated through experimental analysis.
Abstract:The development and integration of knowledge graphs and language models has significance in artificial intelligence and natural language processing. In this study, we introduce the BERTologyNavigator -- a two-phased system that combines relation extraction techniques and BERT embeddings to navigate the relationships within the DBLP Knowledge Graph (KG). Our approach focuses on extracting one-hop relations and labelled candidate pairs in the first phases. This is followed by employing BERT's CLS embeddings and additional heuristics for relation selection in the second phase. Our system reaches an F1 score of 0.2175 on the DBLP QuAD Final test dataset for Scholarly QALD and 0.98 F1 score on the subset of the DBLP QuAD test dataset during the QA phase.




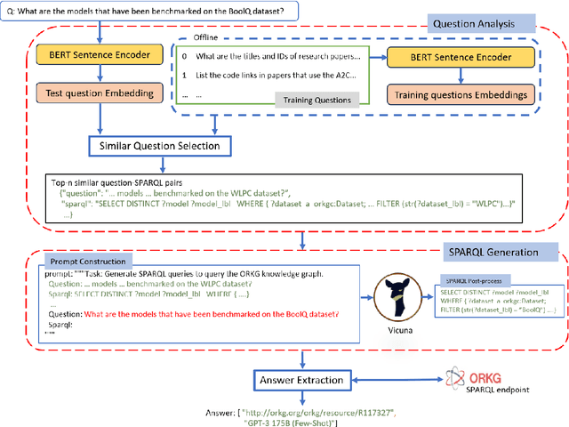
Abstract:This paper presents a scholarly Knowledge Graph Question Answering (KGQA) that answers bibliographic natural language questions by leveraging a large language model (LLM) in a few-shot manner. The model initially identifies the top-n similar training questions related to a given test question via a BERT-based sentence encoder and retrieves their corresponding SPARQL. Using the top-n similar question-SPARQL pairs as an example and the test question creates a prompt. Then pass the prompt to the LLM and generate a SPARQL. Finally, runs the SPARQL against the underlying KG - ORKG (Open Research KG) endpoint and returns an answer. Our system achieves an F1 score of 99.0%, on SciQA - one of the Scholarly-QALD-23 challenge benchmarks.