



Abstract:As real-world knowledge is constantly evolving, ensuring the timeliness and accuracy of a model's knowledge is crucial. This has made knowledge editing in large language models increasingly important. However, existing knowledge editing methods face several challenges, including parameter localization coupling, imprecise localization, and a lack of dynamic interaction across layers. In this paper, we propose a novel knowledge editing method called Knowledge Neuronal Ensemble (KNE). A knowledge neuronal ensemble represents a group of neurons encoding specific knowledge, thus mitigating the issue of frequent parameter modification caused by coupling in parameter localization. The KNE method enhances the precision and accuracy of parameter localization by computing gradient attribution scores for each parameter at each layer. During the editing process, only the gradients and losses associated with the knowledge neuronal ensemble are computed, with error backpropagation performed accordingly, ensuring dynamic interaction and collaborative updates among parameters. Experimental results on three widely used knowledge editing datasets show that the KNE method significantly improves the accuracy of knowledge editing and achieves, or even exceeds, the performance of the best baseline methods in portability and locality metrics.




Abstract:Long text summarization, gradually being essential for efficiently processing large volumes of information, stays challenging for Large Language Models (LLMs) such as GPT and LLaMA families because of the insufficient open-sourced training datasets and the high requirement of contextual details dealing. To address the issue, we design a novel zero-shot transfer learning framework, abbreviated as T3, to iteratively training a baseline LLM on an assistant task for the target task, where the former should own richer data resources and share structural or semantic similarity with the latter. In practice, T3 is approached to deal with the long text summarization task by utilizing question answering as the assistant task, and further validated its effectiveness on the BBC summary, NarraSum, FairytaleQA, and NLQuAD datasets, with up to nearly 14% improvement in ROUGE, 35% improvement in BLEU, and 16% improvement in Factscore compared to three baseline LLMs, demonstrating its potential for more assistant-target task combinations.




Abstract:Tabular data synthesis is an emerging approach to circumvent strict regulations on data privacy while discovering knowledge through big data. Although state-of-the-art AI-based tabular data synthesizers, e.g., table-GAN, CTGAN, TVAE, and CTAB-GAN, are effective at generating synthetic tabular data, their training is sensitive to column permutations of input data. In this paper, we first conduct an extensive empirical study to disclose such a property of permutation invariance and an in-depth analysis of the existing synthesizers. We show that changing the input column order worsens the statistical difference between real and synthetic data by up to 38.67% due to the encoding of tabular data and the network architectures. To fully unleash the potential of big synthetic tabular data, we propose two solutions: (i) AE-GAN, a synthesizer that uses an autoencoder network to represent the tabular data and GAN networks to synthesize the latent representation, and (ii) a feature sorting algorithm to find the suitable column order of input data for CNN-based synthesizers. We evaluate the proposed solutions on five datasets in terms of the sensitivity to the column permutation, the quality of synthetic data, and the utility in downstream analyses. Our results show that we enhance the property of permutation-invariance when training synthesizers and further improve the quality and utility of synthetic data, up to 22%, compared to the existing synthesizers.




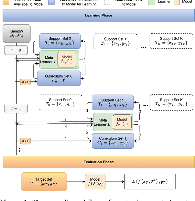
Abstract:Continual relation extraction is an important task that focuses on extracting new facts incrementally from unstructured text. Given the sequential arrival order of the relations, this task is prone to two serious challenges, namely catastrophic forgetting and order-sensitivity. We propose a novel curriculum-meta learning method to tackle the above two challenges in continual relation extraction. We combine meta learning and curriculum learning to quickly adapt model parameters to a new task and to reduce interference of previously seen tasks on the current task. We design a novel relation representation learning method through the distribution of domain and range types of relations. Such representations are utilized to quantify the difficulty of tasks for the construction of curricula. Moreover, we also present novel difficulty-based metrics to quantitatively measure the extent of order-sensitivity of a given model, suggesting new ways to evaluate model robustness. Our comprehensive experiments on three benchmark datasets show that our proposed method outperforms the state-of-the-art techniques. The code is available at the anonymous GitHub repository: https://github.com/wutong8023/AAAI_CML.