PAR Government




Abstract:State-of-the-art natural language processing models have been shown to achieve remarkable performance in 'closed-world' settings where all the labels in the evaluation set are known at training time. However, in real-world settings, 'novel' instances that do not belong to any known class are often observed. This renders the ability to deal with novelties crucial. To initiate a systematic research in this important area of 'dealing with novelties', we introduce 'NoveltyTask', a multi-stage task to evaluate a system's performance on pipelined novelty 'detection' and 'accommodation' tasks. We provide mathematical formulation of NoveltyTask and instantiate it with the authorship attribution task that pertains to identifying the correct author of a given text. We use Amazon reviews corpus and compile a large dataset (consisting of 250k instances across 200 authors/labels) for NoveltyTask. We conduct comprehensive experiments and explore several baseline methods for the task. Our results show that the methods achieve considerably low performance making the task challenging and leaving sufficient room for improvement. Finally, we believe our work will encourage research in this underexplored area of dealing with novelties, an important step en route to developing robust systems.




Abstract:Managing novelty in perception-based human activity recognition (HAR) is critical in realistic settings to improve task performance over time and ensure solution generalization outside of prior seen samples. Novelty manifests in HAR as unseen samples, activities, objects, environments, and sensor changes, among other ways. Novelty may be task-relevant, such as a new class or new features, or task-irrelevant resulting in nuisance novelty, such as never before seen noise, blur, or distorted video recordings. To perform HAR optimally, algorithmic solutions must be tolerant to nuisance novelty, and learn over time in the face of novelty. This paper 1) formalizes the definition of novelty in HAR building upon the prior definition of novelty in classification tasks, 2) proposes an incremental open world learning (OWL) protocol and applies it to the Kinetics datasets to generate a new benchmark KOWL-718, 3) analyzes the performance of current state-of-the-art HAR models when novelty is introduced over time, 4) provides a containerized and packaged pipeline for reproducing the OWL protocol and for modifying for any future updates to Kinetics. The experimental analysis includes an ablation study of how the different models perform under various conditions as annotated by Kinetics-AVA. The protocol as an algorithm for reproducing experiments using the KOWL-718 benchmark will be publicly released with code and containers at https://github.com/prijatelj/human-activity-recognition-in-an-open-world. The code may be used to analyze different annotations and subsets of the Kinetics datasets in an incremental open world fashion, as well as be extended as further updates to Kinetics are released.




Abstract:Much of the existing work on text novelty detection has been studied at the topic level, i.e., identifying whether the topic of a document or a sentence is novel or not. Little work has been done at the fine-grained semantic level (or contextual level). For example, given that we know Elon Musk is the CEO of a technology company, the sentence "Elon Musk acted in the sitcom The Big Bang Theory" is novel and surprising because normally a CEO would not be an actor. Existing topic-based novelty detection methods work poorly on this problem because they do not perform semantic reasoning involving relations between named entities in the text and their background knowledge. This paper proposes an effective model (called PAT-SND) to solve the problem, which can also characterize the novelty. An annotated dataset is also created. Evaluation shows that PAT-SND outperforms 10 baselines by large margins.


Abstract:As more and more AI agents are used in practice, it is time to think about how to make these agents fully autonomous so that they can (1) learn by themselves continually in a self-motivated and self-initiated manner rather than being retrained offline periodically on the initiation of human engineers and (2) accommodate or adapt to unexpected or novel circumstances. As the real-world is an open environment that is full of unknowns or novelties, detecting novelties, characterizing them, accommodating or adapting to them, and gathering ground-truth training data and incrementally learning the unknowns/novelties are critical to making the AI agent more and more knowledgeable and powerful over time. The key challenge is how to automate the process so that it is carried out continually on the agent's own initiative and through its own interactions with humans, other agents and the environment just like human on-the-job learning. This paper proposes a framework (called SOLA) for this learning paradigm to promote the research of building autonomous and continual learning enabled AI agents. To show feasibility, an implemented agent is also described.
Abstract:As more and more AI agents are used in practice, it is time to think about how to make these agents fully autonomous so that they can learn by themselves in a self-motivated and self-supervised manner rather than being retrained periodically on the initiation of human engineers using expanded training data. As the real-world is an open environment with unknowns or novelties, detecting novelties or unknowns, gathering ground-truth training data, and incrementally learning the unknowns make the agent more and more knowledgeable and powerful over time. The key challenge is how to automate the process so that it is carried out on the agent's own initiative and through its own interactions with humans and the environment. Since an AI agent usually has a performance task, characterizing each novelty becomes necessary so that the agent can formulate an appropriate response to adapt its behavior to cope with the novelty and to learn from it to improve its future responses and task performance. This paper proposes a theoretic framework for this learning paradigm to promote the research of building self-initiated open world learning agents.



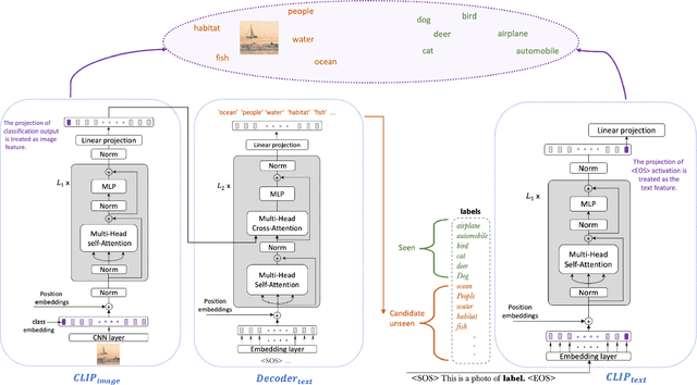
Abstract:In a regular open set detection problem, samples of known classes (also called closed set classes) are used to train a special classifier. In testing, the classifier can (1) classify the test samples of known classes to their respective classes and (2) also detect samples that do not belong to any of the known classes (we say they belong to some unknown or open set classes). This paper studies the problem of zero-shot open-set detection, which still performs the same two tasks in testing but has no training except using the given known class names. This paper proposes a novel and yet simple method (called ZO-CLIP) to solve the problem. ZO-CLIP builds on top of the recent advances in zero-shot classification through multi-modal representation learning. It first extends the pre-trained multi-modal model CLIP by training a text-based image description generator on top of CLIP. In testing, it uses the extended model to generate some candidate unknown class names for each test sample and computes a confidence score based on both the known class names and candidate unknown class names for zero-shot open set detection. Experimental results on 5 benchmark datasets for open set detection confirm that ZO-CLIP outperforms the baselines by a large margin.




Abstract:This paper introduces an agent-centric approach to handle novelty in the visual recognition domain of handwriting recognition (HWR). An ideal transcription agent would rival or surpass human perception, being able to recognize known and new characters in an image, and detect any stylistic changes that may occur within or across documents. A key confound is the presence of novelty, which has continued to stymie even the best machine learning-based algorithms for these tasks. In handwritten documents, novelty can be a change in writer, character attributes, writing attributes, or overall document appearance, among other things. Instead of looking at each aspect independently, we suggest that an integrated agent that can process known characters and novelties simultaneously is a better strategy. This paper formalizes the domain of handwriting recognition with novelty, describes a baseline agent, introduces an evaluation protocol with benchmark data, and provides experimentation to set the state-of-the-art. Results show feasibility for the agent-centric approach, but more work is needed to approach human-levels of reading ability, giving the HWR community a formal basis to build upon as they solve this challenging problem.