Abstract:Small large language models (sLLMs) offer the advantage of being lightweight and efficient, which makes them suitable for resource-constrained environments. However, sLLMs often struggle to maintain topic consistency in task-oriented dialogue systems, which is critical for scenarios such as service chatbots. Specifically, it is important to ensure that the model denies off-topic or malicious inputs and adheres to its intended functionality so as to prevent potential misuse and uphold reliability. Towards this, existing activation engineering approaches have been proposed to manipulate internal activations during inference. While these methods are effective in certain scenarios, our preliminary experiments reveal their limitations in ensuring topic adherence. Therefore, to address this, we propose a novel approach termed Entropy-scaled Steering vectors for Topic Maintenance (EnSToM). EnSToM dynamically adjusts the steering intensity based on input uncertainty, which allows the model to handle off-topic distractors effectively while preserving on-topic accuracy. Our experiments demonstrate that EnSToM achieves significant performance gain with a relatively small data size compared to fine-tuning approaches. By improving topic adherence without compromising efficiency, our approach provides a robust solution for enhancing sLLM-based dialogue systems.




Abstract:Task-Oriented Dialogue (TOD) systems are designed to fulfill user requests through natural language interactions, yet existing systems often produce generic, monotonic responses that lack individuality and fail to adapt to users' personal attributes. To address this, we introduce PicPersona-TOD, a novel dataset that incorporates user images as part of the persona, enabling personalized responses tailored to user-specific factors such as age or emotional context. This is facilitated by first impressions, dialogue policy-guided prompting, and the use of external knowledge to reduce hallucinations. Human evaluations confirm that our dataset enhances user experience, with personalized responses contributing to a more engaging interaction. Additionally, we introduce a new NLG model, Pictor, which not only personalizes responses, but also demonstrates robust performance across unseen domains https://github.com/JihyunLee1/PicPersona.




Abstract:Recent studies have explored the use of large language models (LLMs) in psychotherapy; however, text-based cognitive behavioral therapy (CBT) models often struggle with client resistance, which can weaken therapeutic alliance. To address this, we propose a multimodal approach that incorporates nonverbal cues, allowing the AI therapist to better align its responses with the client's negative emotional state. Specifically, we introduce a new synthetic dataset, Multimodal Interactive Rolling with Resistance (Mirror), which is a novel synthetic dataset that pairs client statements with corresponding facial images. Using this dataset, we train baseline Vision-Language Models (VLMs) that can analyze facial cues, infer emotions, and generate empathetic responses to effectively manage resistance. They are then evaluated in terms of both the therapist's counseling skills and the strength of the therapeutic alliance in the presence of client resistance. Our results demonstrate that Mirror significantly enhances the AI therapist's ability to handle resistance, which outperforms existing text-based CBT approaches.




Abstract:Visual programming languages (VPLs) allow users to create programs through graphical interfaces, which results in easier accessibility and their widespread usage in various domains. To further enhance this accessibility, recent research has focused on generating VPL code from user instructions using large language models (LLMs). Specifically, by employing prompting-based methods, these studies have shown promising results. Nevertheless, such approaches can be less effective for industrial VPLs such as Ladder Diagram (LD). LD is a pivotal language used in industrial automation processes and involves extensive domain-specific configurations, which are difficult to capture in a single prompt. In this work, we demonstrate that training-based methods outperform prompting-based methods for LD generation accuracy, even with smaller backbone models. Building on these findings, we propose a two-stage training strategy to further enhance VPL generation. First, we employ retrieval-augmented fine-tuning to leverage the repetitive use of subroutines commonly seen in industrial VPLs. Second, we apply direct preference optimization (DPO) to further guide the model toward accurate outputs, using systematically generated preference pairs through graph editing operations. Extensive experiments on real-world LD data demonstrate that our approach improves program-level accuracy by over 10% compared to supervised fine-tuning, which highlights its potential to advance industrial automation.
Abstract:The difficulty of acquiring abundant, high-quality data, especially in multi-lingual contexts, has sparked interest in addressing low-resource scenarios. Moreover, current literature rely on fixed expressions from language IDs, which results in the inadequate learning of language representations, and the failure to generate speech in unseen languages. To address these challenges, we propose a novel method that directly extracts linguistic features from audio input while effectively filtering out miscellaneous acoustic information including speaker-specific attributes like timbre. Subjective and objective evaluations affirm the effectiveness of our approach for multi-lingual text-to-speech, and highlight its superiority in low-resource transfer learning for previously unseen language.
Abstract:Research on hate speech has predominantly revolved around detection and interpretation from textual inputs, leaving verbal content largely unexplored. While there has been limited exploration into hate speech detection within verbal acoustic speech inputs, the aspect of interpretability has been overlooked. Therefore, we introduce a new task of explainable audio hate speech detection. Specifically, we aim to identify the precise time intervals, referred to as audio frame-level rationales, which serve as evidence for hate speech classification. Towards this end, we propose two different approaches: cascading and End-to-End (E2E). The cascading approach initially converts audio to transcripts, identifies hate speech within these transcripts, and subsequently locates the corresponding audio time frames. Conversely, the E2E approach processes audio utterances directly, which allows it to pinpoint hate speech within specific time frames. Additionally, due to the lack of explainable audio hate speech datasets that include audio frame-level rationales, we curated a synthetic audio dataset to train our models. We further validated these models on actual human speech utterances and found that the E2E approach outperforms the cascading method in terms of the audio frame Intersection over Union (IoU) metric. Furthermore, we observed that including frame-level rationales significantly enhances hate speech detection accuracy for the E2E approach. \textbf{Disclaimer} The reader may encounter content of an offensive or hateful nature. However, given the nature of the work, this cannot be avoided.




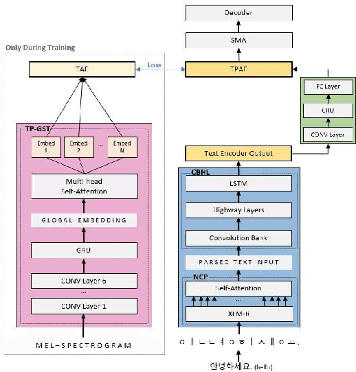
Abstract:Contemporary neural speech synthesis models have indeed demonstrated remarkable proficiency in synthetic speech generation as they have attained a level of quality comparable to that of human-produced speech. Nevertheless, it is important to note that these achievements have predominantly been verified within the context of high-resource languages such as English. Furthermore, the Tacotron and FastSpeech variants show substantial pausing errors when applied to the Korean language, which affects speech perception and naturalness. In order to address the aforementioned issues, we propose a novel framework that incorporates comprehensive modeling of both syntactic and acoustic cues that are associated with pausing patterns. Remarkably, our framework possesses the capability to consistently generate natural speech even for considerably more extended and intricate out-of-domain (OOD) sentences, despite its training on short audio clips. Architectural design choices are validated through comparisons with baseline models and ablation studies using subjective and objective metrics, thus confirming model performance.




Abstract:This paper explores the task of language-agnostic speaker replication, a novel endeavor that seeks to replicate a speaker's voice irrespective of the language they are speaking. Towards this end, we introduce a multi-level attention aggregation approach that systematically probes and amplifies various speaker-specific attributes in a hierarchical manner. Through rigorous evaluations across a wide range of scenarios including seen and unseen speakers conversing in seen and unseen lingua, we establish that our proposed model is able to achieve substantial speaker similarity, and is able to generalize to out-of-domain (OOD) cases.
Abstract:Zero-shot multi-speaker TTS aims to synthesize speech with the voice of a chosen target speaker without any fine-tuning. Prevailing methods, however, encounter limitations at adapting to new speakers of out-of-domain settings, primarily due to inadequate speaker disentanglement and content leakage. To overcome these constraints, we propose an innovative negation feature learning paradigm that models decoupled speaker attributes as deviations from the complete audio representation by utilizing the subtraction operation. By eliminating superfluous content information from the speaker representation, our negation scheme not only mitigates content leakage, thereby enhancing synthesis robustness, but also improves speaker fidelity. In addition, to facilitate the learning of diverse speaker attributes, we leverage multi-stream Transformers, which retain multiple hypotheses and instigate a training paradigm akin to ensemble learning. To unify these hypotheses and realize the final speaker representation, we employ attention pooling. Finally, in light of the imperative to generate target text utterances in the desired voice, we adopt adaptive layer normalizations to effectively fuse the previously generated speaker representation with the target text representations, as opposed to mere concatenation of the text and audio modalities. Extensive experiments and validations substantiate the efficacy of our proposed approach in preserving and harnessing speaker-specific attributes vis-`a-vis alternative baseline models.




Abstract:Dialogue state tracking plays a crucial role in extracting information in task-oriented dialogue systems. However, preceding research are limited to textual modalities, primarily due to the shortage of authentic human audio datasets. We address this by investigating synthetic audio data for audio-based DST. To this end, we develop cascading and end-to-end models, train them with our synthetic audio dataset, and test them on actual human speech data. To facilitate evaluation tailored to audio modalities, we introduce a novel PhonemeF1 to capture pronunciation similarity. Experimental results showed that models trained solely on synthetic datasets can generalize their performance to human voice data. By eliminating the dependency on human speech data collection, these insights pave the way for significant practical advancements in audio-based DST. Data and code are available at https://github.com/JihyunLee1/E2E-DST.