



Abstract:Recent advancements have progressively incorporated frequency-based techniques into deep learning models, leading to notable improvements in accuracy and efficiency for time series analysis tasks. However, the Mid-Frequency Spectrum Gap in the real-world time series, where the energy is concentrated at the low-frequency region while the middle-frequency band is negligible, hinders the ability of existing deep learning models to extract the crucial frequency information. Additionally, the shared Key-Frequency in multivariate time series, where different time series share indistinguishable frequency patterns, is rarely exploited by existing literature. This work introduces a novel module, Adaptive Mid-Frequency Energy Optimizer, based on convolution and residual learning, to emphasize the significance of mid-frequency bands. We also propose an Energy-based Key-Frequency Picking Block to capture shared Key-Frequency, which achieves superior inter-series modeling performance with fewer parameters. A novel Key-Frequency Enhanced Training strategy is employed to further enhance Key-Frequency modeling, where spectral information from other channels is randomly introduced into each channel. Our approach advanced multivariate time series forecasting on the challenging Traffic, ECL, and Solar benchmarks, reducing MSE by 4%, 6%, and 5% compared to the previous SOTA iTransformer. Code is available at this GitHub Repository: https://github.com/Levi-Ackman/ReFocus.




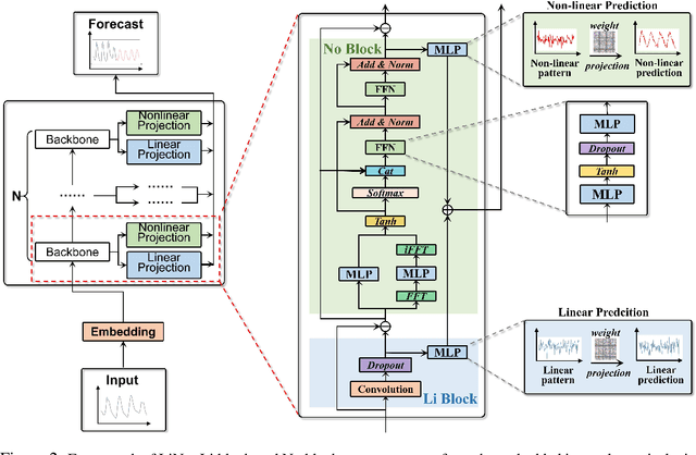
Abstract:Forecasting models are pivotal in a data-driven world with vast volumes of time series data that appear as a compound of vast Linear and Nonlinear patterns. Recent deep time series forecasting models struggle to utilize seasonal and trend decomposition to separate the entangled components. Such a strategy only explicitly extracts simple linear patterns like trends, leaving the other linear modes and vast unexplored nonlinear patterns to the residual. Their flawed linear and nonlinear feature extraction models and shallow-level decomposition limit their adaptation to the diverse patterns present in real-world scenarios. Given this, we innovate Recursive Residual Decomposition by introducing explicit extraction of both linear and nonlinear patterns. This deeper-level decomposition framework, which is named LiNo, captures linear patterns using a Li block which can be a moving average kernel, and models nonlinear patterns using a No block which can be a Transformer encoder. The extraction of these two patterns is performed alternatively and recursively. To achieve the full potential of LiNo, we develop the current simple linear pattern extractor to a general learnable autoregressive model, and design a novel No block that can handle all essential nonlinear patterns. Remarkably, the proposed LiNo achieves state-of-the-art on thirteen real-world benchmarks under univariate and multivariate forecasting scenarios. Experiments show that current forecasting models can deliver more robust and precise results through this advanced Recursive Residual Decomposition. We hope this work could offer insight into designing more effective forecasting models. Code is available at this Repository: https://github.com/Levi-Ackman/LiNo.




Abstract:This paper provides a comprehensive overview of the principles, challenges, and methodologies associated with quantizing large-scale neural network models. As neural networks have evolved towards larger and more complex architectures to address increasingly sophisticated tasks, the computational and energy costs have escalated significantly. We explore the necessity and impact of model size growth, highlighting the performance benefits as well as the computational challenges and environmental considerations. The core focus is on model quantization as a fundamental approach to mitigate these challenges by reducing model size and improving efficiency without substantially compromising accuracy. We delve into various quantization techniques, including both post-training quantization (PTQ) and quantization-aware training (QAT), and analyze several state-of-the-art algorithms such as LLM-QAT, PEQA(L4Q), ZeroQuant, SmoothQuant, and others. Through comparative analysis, we examine how these methods address issues like outliers, importance weighting, and activation quantization, ultimately contributing to more sustainable and accessible deployment of large-scale models.