Islamic University of Technology, Gazipur, Bangladesh




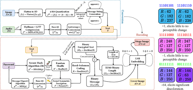
Abstract:Image steganography is an information-hiding technique that involves the surreptitious concealment of covert informational content within digital images. In this paper, we introduce ${\rm SCR{\small EED}S{\small OLO}}$, a novel framework for concealing arbitrary binary data within images. Our approach synergistically leverages Random Shuffling, Fernet Symmetric Encryption, and Reed-Solomon Error Correction Codes to encode the secret payload, which is then discretely embedded into the carrier image using LSB (Least Significant Bit) Steganography. The combination of these methods addresses the vulnerability vectors of both security and resilience against bit-level corruption in the resultant stego-images. We show that our framework achieves a data payload of 3 bits per pixel for an RGB image, and mathematically assess the probability of successful transmission for the amalgamated $n$ message bits and $k$ error correction bits. Additionally, we find that ${\rm SCR{\small EED}S{\small OLO}}$ yields good results upon being evaluated with multiple performance metrics, successfully eludes detection by various passive steganalysis tools, and is immune to simple active steganalysis attacks. Our code and data are available at https://github.com/Starscream-11813/SCReedSolo-Steganography.
Abstract:Manually inspecting polyps from a colonoscopy for colorectal cancer or performing a biopsy on skin lesions for skin cancer are time-consuming, laborious, and complex procedures. Automatic medical image segmentation aims to expedite this diagnosis process. However, numerous challenges exist due to significant variations in the appearance and sizes of objects with no distinct boundaries. This paper proposes an attention-based residual Double U-Net architecture (AttResDU-Net) that improves on the existing medical image segmentation networks. Inspired by the Double U-Net, this architecture incorporates attention gates on the skip connections and residual connections in the convolutional blocks. The attention gates allow the model to retain more relevant spatial information by suppressing irrelevant feature representation from the down-sampling path for which the model learns to focus on target regions of varying shapes and sizes. Moreover, the residual connections help to train deeper models by ensuring better gradient flow. We conducted experiments on three datasets: CVC Clinic-DB, ISIC 2018, and the 2018 Data Science Bowl datasets and achieved Dice Coefficient scores of 94.35%, 91.68% and 92.45% respectively. Our results suggest that AttResDU-Net can be facilitated as a reliable method for automatic medical image segmentation in practice.




Abstract:This paper presents a deep learning-based pipeline for categorizing Bengali toxic comments, in which at first a binary classification model is used to determine whether a comment is toxic or not, and then a multi-label classifier is employed to determine which toxicity type the comment belongs to. For this purpose, we have prepared a manually labeled dataset consisting of 16,073 instances among which 8,488 are Toxic and any toxic comment may correspond to one or more of the six toxic categories - vulgar, hate, religious, threat, troll, and insult simultaneously. Long Short Term Memory (LSTM) with BERT Embedding achieved 89.42% accuracy for the binary classification task while as a multi-label classifier, a combination of Convolutional Neural Network and Bi-directional Long Short Term Memory (CNN-BiLSTM) with attention mechanism achieved 78.92% accuracy and 0.86 as weighted F1-score. To explain the predictions and interpret the word feature importance during classification by the proposed models, we utilized Local Interpretable Model-Agnostic Explanations (LIME) framework. We have made our dataset public and can be accessed at - https://github.com/deepu099cse/Multi-Labeled-Bengali-Toxic-Comments-Classification




Abstract:The task of locating and classifying different types of vehicles has become a vital element in numerous applications of automation and intelligent systems ranging from traffic surveillance to vehicle identification and many more. In recent times, Deep Learning models have been dominating the field of vehicle detection. Yet, Bangladeshi vehicle detection has remained a relatively unexplored area. One of the main goals of vehicle detection is its real-time application, where `You Only Look Once' (YOLO) models have proven to be the most effective architecture. In this work, intending to find the best-suited YOLO architecture for fast and accurate vehicle detection from traffic images in Bangladesh, we have conducted a performance analysis of different variants of the YOLO-based architectures such as YOLOV3, YOLOV5s, and YOLOV5x. The models were trained on a dataset containing 7390 images belonging to 21 types of vehicles comprising samples from the DhakaAI dataset, the Poribohon-BD dataset, and our self-collected images. After thorough quantitative and qualitative analysis, we found the YOLOV5x variant to be the best-suited model, performing better than YOLOv3 and YOLOv5s models respectively by 7 & 4 percent in mAP, and 12 & 8.5 percent in terms of Accuracy.




Abstract:Handwriting Recognition has been a field of great interest in the Artificial Intelligence domain. Due to its broad use cases in real life, research has been conducted widely on it. Prominent work has been done in this field focusing mainly on Latin characters. However, the domain of Arabic handwritten character recognition is still relatively unexplored. The inherent cursive nature of the Arabic characters and variations in writing styles across individuals makes the task even more challenging. We identified some probable reasons behind this and proposed a lightweight Convolutional Neural Network-based architecture for recognizing Arabic characters and digits. The proposed pipeline consists of a total of 18 layers containing four layers each for convolution, pooling, batch normalization, dropout, and finally one Global average pooling and a Dense layer. Furthermore, we thoroughly investigated the different choices of hyperparameters such as the choice of the optimizer, kernel initializer, activation function, etc. Evaluating the proposed architecture on the publicly available 'Arabic Handwritten Character Dataset (AHCD)' and 'Modified Arabic handwritten digits Database (MadBase)' datasets, the proposed model respectively achieved an accuracy of 96.93% and 99.35% which is comparable to the state-of-the-art and makes it a suitable solution for real-life end-level applications.
Abstract:Semi-supervised learning (SSL) has made significant strides in the field of remote sensing. Finding a large number of labeled datasets for SSL methods is uncommon, and manually labeling datasets is expensive and time-consuming. Furthermore, accurately identifying remote sensing satellite images is more complicated than it is for conventional images. Class-imbalanced datasets are another prevalent phenomenon, and models trained on these become biased towards the majority classes. This becomes a critical issue with an SSL model's subpar performance. We aim to address the issue of labeling unlabeled data and also solve the model bias problem due to imbalanced datasets while achieving better accuracy. To accomplish this, we create "artificial" labels and train a model to have reasonable accuracy. We iteratively redistribute the classes through resampling using a distribution alignment technique. We use a variety of class imbalanced satellite image datasets: EuroSAT, UCM, and WHU-RS19. On UCM balanced dataset, our method outperforms previous methods MSMatch and FixMatch by 1.21% and 0.6%, respectively. For imbalanced EuroSAT, our method outperforms MSMatch and FixMatch by 1.08% and 1%, respectively. Our approach significantly lessens the requirement for labeled data, consistently outperforms alternative approaches, and resolves the issue of model bias caused by class imbalance in datasets.




Abstract:Multiple object tracking gained a lot of interest from researchers in recent years, and it has become one of the trending problems in computer vision, especially with the recent advancement of autonomous driving. MOT is one of the critical vision tasks for different issues like occlusion in crowded scenes, similar appearance, small object detection difficulty, ID switching, etc. To tackle these challenges, as researchers tried to utilize the attention mechanism of transformer, interrelation of tracklets with graph convolutional neural network, appearance similarity of objects in different frames with the siamese network, they also tried simple IOU matching based CNN network, motion prediction with LSTM. To take these scattered techniques under an umbrella, we have studied more than a hundred papers published over the last three years and have tried to extract the techniques that are more focused on by researchers in recent times to solve the problems of MOT. We have enlisted numerous applications, possibilities, and how MOT can be related to real life. Our review has tried to show the different perspectives of techniques that researchers used overtimes and give some future direction for the potential researchers. Moreover, we have included popular benchmark datasets and metrics in this review.




Abstract:Handwritten Digit Recognition (HDR) is one of the most challenging tasks in the domain of Optical Character Recognition (OCR). Irrespective of language, there are some inherent challenges of HDR, which mostly arise due to the variations in writing styles across individuals, writing medium and environment, inability to maintain the same strokes while writing any digit repeatedly, etc. In addition to that, the structural complexities of the digits of a particular language may lead to ambiguous scenarios of HDR. Over the years, researchers have developed numerous offline and online HDR pipelines, where different image processing techniques are combined with traditional Machine Learning (ML)-based and/or Deep Learning (DL)-based architectures. Although evidence of extensive review studies on HDR exists in the literature for languages, such as: English, Arabic, Indian, Farsi, Chinese, etc., few surveys on Bengali HDR (BHDR) can be found, which lack a comprehensive analysis of the challenges, the underlying recognition process, and possible future directions. In this paper, the characteristics and inherent ambiguities of Bengali handwritten digits along with a comprehensive insight of two decades of the state-of-the-art datasets and approaches towards offline BHDR have been analyzed. Furthermore, several real-life application-specific studies, which involve BHDR, have also been discussed in detail. This paper will also serve as a compendium for researchers interested in the science behind offline BHDR, instigating the exploration of newer avenues of relevant research that may further lead to better offline recognition of Bengali handwritten digits in different application areas.




Abstract:Biometric authentication using gait has become a promising field due to its unobtrusive nature. Recent approaches in model-based gait recognition techniques utilize spatio-temporal graphs for the elegant extraction of gait features. However, existing methods often rely on multi-scale operators for extracting long-range relationships among joints resulting in biased weighting. In this paper, we present HEATGait, a gait recognition system that improves the existing multi-scale graph convolution by efficient hop-extraction technique to alleviate the issue. Combined with preprocessing and augmentation techniques, we propose a powerful feature extractor that utilizes ResGCN to achieve state-of-the-art performance in model-based gait recognition on the CASIA-B gait dataset.




Abstract:To ensure global food security and the overall profit of stakeholders, the importance of correctly detecting and classifying plant diseases is paramount. In this connection, the emergence of deep learning-based image classification has introduced a substantial number of solutions. However, the applicability of these solutions in low-end devices requires fast, accurate, and computationally inexpensive systems. This work proposes a lightweight transfer learning-based approach for detecting diseases from tomato leaves. It utilizes an effective preprocessing method to enhance the leaf images with illumination correction for improved classification. Our system extracts features using a combined model consisting of a pretrained MobileNetV2 architecture and a classifier network for effective prediction. Traditional augmentation approaches are replaced by runtime augmentation to avoid data leakage and address the class imbalance issue. Evaluation on tomato leaf images from the PlantVillage dataset shows that the proposed architecture achieves 99.30% accuracy with a model size of 9.60MB and 4.87M floating-point operations, making it a suitable choice for real-life applications in low-end devices. Our codes and models will be made available upon publication.