Abstract:Microscopy is a primary source of information on materials structure and functionality at nanometer and atomic scales. The data generated is often well-structured, enriched with metadata and sample histories, though not always consistent in detail or format. The adoption of Data Management Plans (DMPs) by major funding agencies promotes preservation and access. However, deriving insights remains difficult due to the lack of standardized code ecosystems, benchmarks, and integration strategies. As a result, data usage is inefficient and analysis time is extensive. In addition to post-acquisition analysis, new APIs from major microscope manufacturers enable real-time, ML-based analytics for automated decision-making and ML-agent-controlled microscope operation. Yet, a gap remains between the ML and microscopy communities, limiting the impact of these methods on physics, materials discovery, and optimization. Hackathons help bridge this divide by fostering collaboration between ML researchers and microscopy experts. They encourage the development of novel solutions that apply ML to microscopy, while preparing a future workforce for instrumentation, materials science, and applied ML. This hackathon produced benchmark datasets and digital twins of microscopes to support community growth and standardized workflows. All related code is available at GitHub: https://github.com/KalininGroup/Mic-hackathon-2024-codes-publication/tree/1.0.0.1





Abstract:Rapidly determining structure-property correlations in materials is an important challenge in better understanding fundamental mechanisms and greatly assists in materials design. In microscopy, imaging data provides a direct measurement of the local structure, while spectroscopic measurements provide relevant functional property information. Deep kernel active learning approaches have been utilized to rapidly map local structure to functional properties in microscopy experiments, but are computationally expensive for multi-dimensional and correlated output spaces. Here, we present an alternative lightweight curiosity algorithm which actively samples regions with unexplored structure-property relations, utilizing a deep-learning based surrogate model for error prediction. We show that the algorithm outperforms random sampling for predicting properties from structures, and provides a convenient tool for efficient mapping of structure-property relationships in materials science.

Abstract:Both computational and experimental material discovery bring forth the challenge of exploring multidimensional and often non-differentiable parameter spaces, such as phase diagrams of Hamiltonians with multiple interactions, composition spaces of combinatorial libraries, processing spaces, and molecular embedding spaces. Often these systems are expensive or time-consuming to evaluate a single instance, and hence classical approaches based on exhaustive grid or random search are too data intensive. This resulted in strong interest towards active learning methods such as Bayesian optimization (BO) where the adaptive exploration occurs based on human learning (discovery) objective. However, classical BO is based on a predefined optimization target, and policies balancing exploration and exploitation are purely data driven. In practical settings, the domain expert can pose prior knowledge on the system in form of partially known physics laws and often varies exploration policies during the experiment. Here, we explore interactive workflows building on multi-fidelity BO (MFBO), starting with classical (data-driven) MFBO, then structured (physics-driven) sMFBO, and extending it to allow human in the loop interactive iMFBO workflows for adaptive and domain expert aligned exploration. These approaches are demonstrated over highly non-smooth multi-fidelity simulation data generated from an Ising model, considering spin-spin interaction as parameter space, lattice sizes as fidelity spaces, and the objective as maximizing heat capacity. Detailed analysis and comparison show the impact of physics knowledge injection and on-the-fly human decisions for improved exploration, current challenges, and potential opportunities for algorithm development with combining data, physics and real time human decisions.

Abstract:Machine learning methods are progressively gaining acceptance in the electron microscopy community for de-noising, semantic segmentation, and dimensionality reduction of data post-acquisition. The introduction of the APIs by major instrument manufacturers now allows the deployment of ML workflows in microscopes, not only for data analytics but also for real-time decision-making and feedback for microscope operation. However, the number of use cases for real-time ML remains remarkably small. Here, we discuss some considerations in designing ML-based active experiments and pose that the likely strategy for the next several years will be human-in-the-loop automated experiments (hAE). In this paradigm, the ML learning agent directly controls beam position and image and spectroscopy acquisition functions, and human operator monitors experiment progression in real- and feature space of the system and tunes the policies of the ML agent to steer the experiment towards specific objectives.





Abstract:We pose that microscopy offers an ideal real-world experimental environment for the development and deployment of active Bayesian and reinforcement learning methods. Indeed, the tremendous progress achieved by machine learning (ML) and artificial intelligence over the last decade has been largely achieved via the utilization of static data sets, from the paradigmatic MNIST to the bespoke corpora of text and image data used to train large models such as GPT3, DALLE and others. However, it is now recognized that continuous, minute improvements to state-of-the-art do not necessarily translate to advances in real-world applications. We argue that a promising pathway for the development of ML methods is via the route of domain-specific deployable algorithms in areas such as electron and scanning probe microscopy and chemical imaging. This will benefit both fundamental physical studies and serve as a test bed for more complex autonomous systems such as robotics and manufacturing. Favorable environment characteristics of scanning and electron microscopy include low risk, extensive availability of domain-specific priors and rewards, relatively small effects of exogeneous variables, and often the presence of both upstream first principles as well as downstream learnable physical models for both statics and dynamics. Recent developments in programmable interfaces, edge computing, and access to APIs facilitating microscope control, all render the deployment of ML codes on operational microscopes straightforward. We discuss these considerations and hope that these arguments will lead to creating a novel set of development targets for the ML community by accelerating both real-world ML applications and scientific progress.





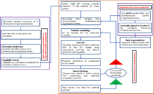
Abstract:Unsupervised and semi-supervised ML methods such as variational autoencoders (VAE) have become widely adopted across multiple areas of physics, chemistry, and materials sciences due to their capability in disentangling representations and ability to find latent manifolds for classification and regression of complex experimental data. Like other ML problems, VAEs require hyperparameter tuning, e.g., balancing the Kullback Leibler (KL) and reconstruction terms. However, the training process and resulting manifold topology and connectivity depend not only on hyperparameters, but also their evolution during training. Because of the inefficiency of exhaustive search in a high-dimensional hyperparameter space for the expensive to train models, here we explored a latent Bayesian optimization (zBO) approach for the hyperparameter trajectory optimization for the unsupervised and semi-supervised ML and demonstrate for joint-VAE with rotational invariances. We demonstrate an application of this method for finding joint discrete and continuous rotationally invariant representations for MNIST and experimental data of a plasmonic nanoparticles material system. The performance of the proposed approach has been discussed extensively, where it allows for any high dimensional hyperparameter tuning or trajectory optimization of other ML models.





Abstract:Recent progress in machine learning methods, and the emerging availability of programmable interfaces for scanning probe microscopes (SPMs), have propelled automated and autonomous microscopies to the forefront of attention of the scientific community. However, enabling automated microscopy requires the development of task-specific machine learning methods, understanding the interplay between physics discovery and machine learning, and fully defined discovery workflows. This, in turn, requires balancing the physical intuition and prior knowledge of the domain scientist with rewards that define experimental goals and machine learning algorithms that can translate these to specific experimental protocols. Here, we discuss the basic principles of Bayesian active learning and illustrate its applications for SPM. We progress from the Gaussian Process as a simple data-driven method and Bayesian inference for physical models as an extension of physics-based functional fits to more complex deep kernel learning methods, structured Gaussian Processes, and hypothesis learning. These frameworks allow for the use of prior data, the discovery of specific functionalities as encoded in spectral data, and exploration of physical laws manifesting during the experiment. The discussed framework can be universally applied to all techniques combining imaging and spectroscopy, SPM methods, nanoindentation, electron microscopy and spectroscopy, and chemical imaging methods, and can be particularly impactful for destructive or irreversible measurements.
