Abstract:Understanding and controlling the behavior of large language models (LLMs) is an increasingly important topic in multilingual NLP. Beyond prompting or fine-tuning, , i.e.,~manipulating internal representations during inference, has emerged as a more efficient and interpretable technique for adapting models to a target language. Yet, no dedicated benchmarks or evaluation protocols exist to quantify the effectiveness of steering techniques. We introduce CLaS-Bench, a lightweight parallel-question benchmark for evaluating language-forcing behavior in LLMs across 32 languages, enabling systematic evaluation of multilingual steering methods. We evaluate a broad array of steering techniques, including residual-stream DiffMean interventions, probe-derived directions, language-specific neurons, PCA/LDA vectors, Sparse Autoencoders, and prompting baselines. Steering performance is measured along two axes: language control and semantic relevance, combined into a single harmonic-mean steering score. We find that across languages simple residual-based DiffMean method consistently outperforms all other methods. Moreover, a layer-wise analysis reveals that language-specific structure emerges predominantly in later layers and steering directions cluster based on language family. CLaS-Bench is the first standardized benchmark for multilingual steering, enabling both rigorous scientific analysis of language representations and practical evaluation of steering as a low-cost adaptation alternative.
Abstract:Large language models (LLMs) exhibit strong multilingual abilities, yet the neural mechanisms behind language-specific processing remain unclear. We analyze language-specific neurons in Llama-3.1-8B, Mistral-Nemo-12B, and Aya-Expanse-8B & 32B across 21 typologically diverse languages, identifying neurons that control language behavior. Using the Language Activation Probability Entropy (LAPE) method, we show that these neurons cluster in deeper layers, with non-Latin scripts showing greater specialization. Related languages share overlapping neurons, reflecting internal representations of linguistic proximity. Through language arithmetics, i.e. systematic activation addition and multiplication, we steer models to deactivate unwanted languages and activate desired ones, outperforming simpler replacement approaches. These interventions effectively guide behavior across five multilingual tasks: language forcing, translation, QA, comprehension, and NLI. Manipulation is more successful for high-resource languages, while typological similarity improves effectiveness. We also demonstrate that cross-lingual neuron steering enhances downstream performance and reveal internal "fallback" mechanisms for language selection when neurons are progressively deactivated. Our code is made publicly available at https://github.com/d-gurgurov/Language-Neurons-Manipulation.
Abstract:Large language models (LLMs) are increasingly used in everyday tools and applications, raising concerns about their potential influence on political views. While prior research has shown that LLMs often exhibit measurable political biases--frequently skewing toward liberal or progressive positions--key gaps remain. Most existing studies evaluate only a narrow set of models and languages, leaving open questions about the generalizability of political biases across architectures, scales, and multilingual settings. Moreover, few works examine whether these biases can be actively controlled. In this work, we address these gaps through a large-scale study of political orientation in modern open-source instruction-tuned LLMs. We evaluate seven models, including LLaMA-3.1, Qwen-3, and Aya-Expanse, across 14 languages using the Political Compass Test with 11 semantically equivalent paraphrases per statement to ensure robust measurement. Our results reveal that larger models consistently shift toward libertarian-left positions, with significant variations across languages and model families. To test the manipulability of political stances, we utilize a simple center-of-mass activation intervention technique and show that it reliably steers model responses toward alternative ideological positions across multiple languages. Our code is publicly available at https://github.com/d-gurgurov/Political-Ideologies-LLMs.
Abstract:In this paper, we combine two-step knowledge distillation, structured pruning, truncation, and vocabulary trimming for extremely compressing multilingual encoder-only language models for low-resource languages. Our novel approach systematically combines existing techniques and takes them to the extreme, reducing layer depth, feed-forward hidden size, and intermediate layer embedding size to create significantly smaller monolingual models while retaining essential language-specific knowledge. We achieve compression rates of up to 92% with only a marginal performance drop of 2-10% in four downstream tasks, including sentiment analysis, topic classification, named entity recognition, and part-of-speech tagging, across three low-resource languages. Notably, the performance degradation correlates with the amount of language-specific data in the teacher model, with larger datasets resulting in smaller performance losses. Additionally, we conduct extensive ablation studies to identify best practices for multilingual model compression using these techniques.




Abstract:Contextualized embeddings based on large language models (LLMs) are available for various languages, but their coverage is often limited for lower resourced languages. Training LLMs for such languages is often difficult due to insufficient data and high computational cost. Especially for very low resource languages, static word embeddings thus still offer a viable alternative. There is, however, a notable lack of comprehensive repositories with such embeddings for diverse languages. To address this, we present LowREm, a centralized repository of static embeddings for 87 low-resource languages. We also propose a novel method to enhance GloVe-based embeddings by integrating multilingual graph knowledge, utilizing another source of knowledge. We demonstrate the superior performance of our enhanced embeddings as compared to contextualized embeddings extracted from XLM-R on sentiment analysis. Our code and data are publicly available under https://huggingface.co/DFKI.




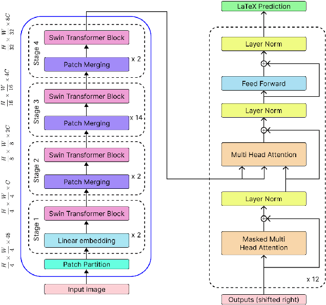
Abstract:In this project, we train a vision encoder-decoder model to generate LaTeX code from images of mathematical formulas and text. Utilizing a diverse collection of image-to-LaTeX data, we build two models: a base model with a Swin Transformer encoder and a GPT-2 decoder, trained on machine-generated images, and a fine-tuned version enhanced with Low-Rank Adaptation (LoRA) trained on handwritten formulas. We then compare the BLEU performance of our specialized model on a handwritten test set with other similar models, such as Pix2Text, TexTeller, and Sumen. Through this project, we contribute open-source models for converting images to LaTeX and provide from-scratch code for building these models with distributed training and GPU optimizations.




Abstract:This paper explores the integration of graph knowledge from linguistic ontologies into multilingual Large Language Models (LLMs) using adapters to improve performance for low-resource languages (LRLs) in sentiment analysis (SA) and named entity recognition (NER). Building upon successful parameter-efficient fine-tuning techniques, such as K-ADAPTER and MAD-X, we propose a similar approach for incorporating knowledge from multilingual graphs, connecting concepts in various languages with each other through linguistic relationships, into multilingual LLMs for LRLs. Specifically, we focus on eight LRLs -- Maltese, Bulgarian, Indonesian, Nepali, Javanese, Uyghur, Tibetan, and Sinhala -- and employ language-specific adapters fine-tuned on data extracted from the language-specific section of ConceptNet, aiming to enable knowledge transfer across the languages covered by the knowledge graph. We compare various fine-tuning objectives, including standard Masked Language Modeling (MLM), MLM with full-word masking, and MLM with targeted masking, to analyse their effectiveness in learning and integrating the extracted graph data. Through empirical evaluation on language-specific tasks, we assess how structured graph knowledge affects the performance of multilingual LLMs for LRLs in SA and NER, providing insights into the potential benefits of adapting language models for low-resource scenarios.


Abstract:Multilingual Large Language Models (LLMs) have gained large popularity among Natural Language Processing (NLP) researchers and practitioners. These models, trained on huge datasets, show proficiency across various languages and demonstrate effectiveness in numerous downstream tasks. This paper navigates the landscape of multilingual LLMs, providing an introductory overview of their technical aspects. It explains underlying architectures, objective functions, pre-training data sources, and tokenization methods. This work explores the unique features of different model types: encoder-only (mBERT, XLM-R), decoder-only (XGLM, PALM, BLOOM, GPT-3), and encoder-decoder models (mT5, mBART). Additionally, it addresses one of the significant limitations of multilingual LLMs - the curse of multilinguality - and discusses current attempts to overcome it.