



Abstract:Quantum computing has the potential to solve problems that are intractable for classical systems, yet the high error rates in contemporary quantum devices often exceed tolerable limits for useful algorithm execution. Quantum Error Correction (QEC) mitigates this by employing redundancy, distributing quantum information across multiple data qubits and utilizing syndrome qubits to monitor their states for errors. The syndromes are subsequently interpreted by a decoding algorithm to identify and correct errors in the data qubits. This task is complex due to the multiplicity of error sources affecting both data and syndrome qubits as well as syndrome extraction operations. Additionally, identical syndromes can emanate from different error sources, necessitating a decoding algorithm that evaluates syndromes collectively. Although machine learning (ML) decoders such as multi-layer perceptrons (MLPs) and convolutional neural networks (CNNs) have been proposed, they often focus on local syndrome regions and require retraining when adjusting for different code distances. We introduce a transformer-based QEC decoder which employs self-attention to achieve a global receptive field across all input syndromes. It incorporates a mixed loss training approach, combining both local physical error and global parity label losses. Moreover, the transformer architecture's inherent adaptability to variable-length inputs allows for efficient transfer learning, enabling the decoder to adapt to varying code distances without retraining. Evaluation on six code distances and ten different error configurations demonstrates that our model consistently outperforms non-ML decoders, such as Union Find (UF) and Minimum Weight Perfect Matching (MWPM), and other ML decoders, thereby achieving best logical error rates. Moreover, the transfer learning can save over 10x of training cost.





Abstract:3D neural networks are widely used in real-world applications (e.g., AR/VR headsets, self-driving cars). They are required to be fast and accurate; however, limited hardware resources on edge devices make these requirements rather challenging. Previous work processes 3D data using either voxel-based or point-based neural networks, but both types of 3D models are not hardware-efficient due to the large memory footprint and random memory access. In this paper, we study 3D deep learning from the efficiency perspective. We first systematically analyze the bottlenecks of previous 3D methods. We then combine the best from point-based and voxel-based models together and propose a novel hardware-efficient 3D primitive, Point-Voxel Convolution (PVConv). We further enhance this primitive with the sparse convolution to make it more effective in processing large (outdoor) scenes. Based on our designed 3D primitive, we introduce 3D Neural Architecture Search (3D-NAS) to explore the best 3D network architecture given a resource constraint. We evaluate our proposed method on six representative benchmark datasets, achieving state-of-the-art performance with 1.8-23.7x measured speedup. Furthermore, our method has been deployed to the autonomous racing vehicle of MIT Driverless, achieving larger detection range, higher accuracy and lower latency.





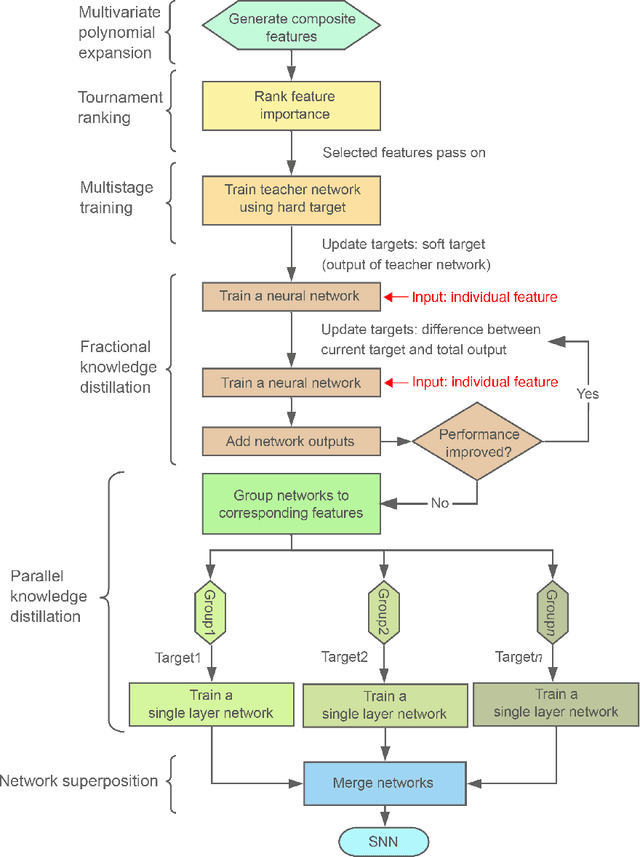
Abstract:Landslides are notoriously difficult to predict. Deep neural networks (DNNs) models are more accurate than statistical models. However, they are uninterpretable, making it difficult to extract mechanistic information about landslide controls in the modeled region. We developed an explainable AI (XAI) model to assess landslide susceptibility that is computationally simple and features high accuracy. We validated it on three different regions of eastern Himalaya that are highly susceptible to landslides. SNNs are computationally much simpler than DNNs, yet achieve similar performance while offering insights regarding the relative importance of landslide control factors in each region. Our analysis highlighted the importance of: 1) the product of slope and precipitation rate and 2) topographic aspects that contribute to high susceptibility in landslide areas. These identified controls suggest that strong slope-climate couplings, along with microclimates, play more dominant roles in eastern Himalayan landslides. The model outperforms physically-based stability and statistical models.
