



Abstract:We show the first use of generative transformers for generating calorimeter showers as point clouds in a high-granularity calorimeter. Using the tokenizer and generative part of the OmniJet-${\alpha}$ model, we represent the hits in the detector as sequences of integers. This model allows variable-length sequences, which means that it supports realistic shower development and does not need to be conditioned on the number of hits. Since the tokenization represents the showers as point clouds, the model learns the geometry of the showers without being restricted to any particular voxel grid.
Abstract:Foundation models are deep learning models pre-trained on large amounts of data which are capable of generalizing to multiple datasets and/or downstream tasks. This work demonstrates how data collected by the CMS experiment at the Large Hadron Collider can be useful in pre-training foundation models for HEP. Specifically, we introduce the AspenOpenJets dataset, consisting of approximately 180M high $p_T$ jets derived from CMS 2016 Open Data. We show how pre-training the OmniJet-$\alpha$ foundation model on AspenOpenJets improves performance on generative tasks with significant domain shift: generating boosted top and QCD jets from the simulated JetClass dataset. In addition to demonstrating the power of pre-training of a jet-based foundation model on actual proton-proton collision data, we provide the ML-ready derived AspenOpenJets dataset for further public use.




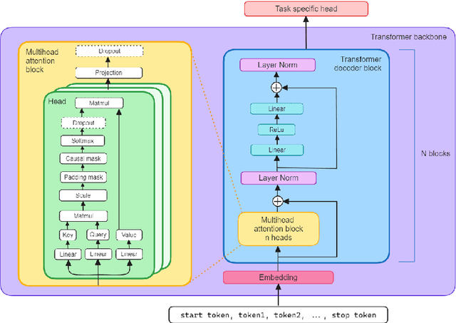
Abstract:Foundation models are multi-dataset and multi-task machine learning methods that once pre-trained can be fine-tuned for a large variety of downstream applications. The successful development of such general-purpose models for physics data would be a major breakthrough as they could improve the achievable physics performance while at the same time drastically reduce the required amount of training time and data. We report significant progress on this challenge on several fronts. First, a comprehensive set of evaluation methods is introduced to judge the quality of an encoding from physics data into a representation suitable for the autoregressive generation of particle jets with transformer architectures (the common backbone of foundation models). These measures motivate the choice of a higher-fidelity tokenization compared to previous works. Finally, we demonstrate transfer learning between an unsupervised problem (jet generation) and a classic supervised task (jet tagging) with our new OmniJet-$\alpha$ model. This is the first successful transfer between two different and actively studied classes of tasks and constitutes a major step in the building of foundation models for particle physics.




Abstract:We introduce the first generative model trained on the JetClass dataset. Our model generates jets at the constituent level, and it is a permutation-equivariant continuous normalizing flow (CNF) trained with the flow matching technique. It is conditioned on the jet type, so that a single model can be used to generate the ten different jet types of JetClass. For the first time, we also introduce a generative model that goes beyond the kinematic features of jet constituents. The JetClass dataset includes more features, such as particle-ID and track impact parameter, and we demonstrate that our CNF can accurately model all of these additional features as well. Our generative model for JetClass expands on the versatility of existing jet generation techniques, enhancing their potential utility in high-energy physics research, and offering a more comprehensive understanding of the generated jets.