



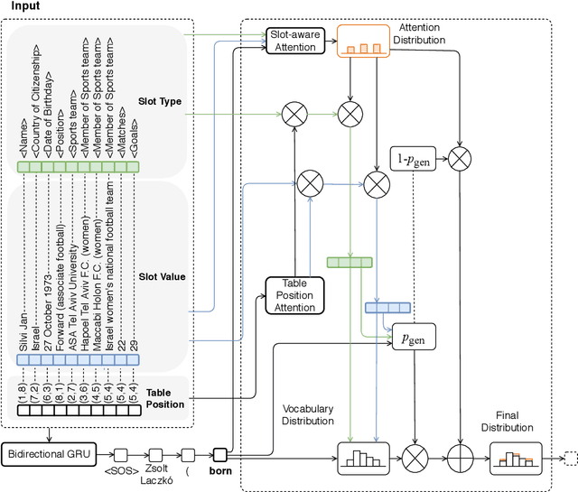
We aim to automatically generate natural language descriptions about an input structured knowledge base (KB). We build our generation framework based on a pointer network which can copy facts from the input KB, and add two attention mechanisms: (i) slot-aware attention to capture the association between a slot type and its corresponding slot value; and (ii) a new \emph{table position self-attention} to capture the inter-dependencies among related slots. For evaluation, besides standard metrics including BLEU, METEOR, and ROUGE, we propose a KB reconstruction based metric by extracting a KB from the generation output and comparing it with the input KB. We also create a new data set which includes 106,216 pairs of structured KBs and their corresponding natural language descriptions for two distinct entity types. Experiments show that our approach significantly outperforms state-of-the-art methods. The reconstructed KB achieves 68.8% - 72.6% F-score.