



Abstract:Human conversations consist of reasonable and natural topic flows, which are observed as the shifts of the mentioned concepts across utterances. Previous chatbots that incorporate the external commonsense knowledge graph prove that modeling the concept shifts can effectively alleviate the dull and uninformative response dilemma. However, there still exists a gap between the concept relations in the natural conversation and those in the external commonsense knowledge graph, which is an issue to solve. Specifically, the concept relations in the external commonsense knowledge graph are not intuitively built from the conversational scenario but the world knowledge, which makes them insufficient for the chatbot construction. To bridge the above gap, we propose the method to supply more concept relations extracted from the conversational corpora and reconstruct an enhanced concept graph for the chatbot construction. In addition, we present a novel, powerful, and fast graph encoding architecture named the Edge-Transformer to replace the traditional GNN architecture. Experimental results on the Reddit conversation dataset indicate our proposed method significantly outperforms strong baseline systems and achieves new SOTA results. Further analysis individually proves the effectiveness of the enhanced concept graph and the Edge-Transformer architecture.




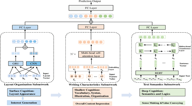
Abstract:The automatic quality assessment of self-media online articles is an urgent and new issue, which is of great value to the online recommendation and search. Different from traditional and well-formed articles, self-media online articles are mainly created by users, which have the appearance characteristics of different text levels and multi-modal hybrid editing, along with the potential characteristics of diverse content, different styles, large semantic spans and good interactive experience requirements. To solve these challenges, we establish a joint model CoQAN in combination with the layout organization, writing characteristics and text semantics, designing different representation learning subnetworks, especially for the feature learning process and interactive reading habits on mobile terminals. It is more consistent with the cognitive style of expressing an expert's evaluation of articles. We have also constructed a large scale real-world assessment dataset. Extensive experimental results show that the proposed framework significantly outperforms state-of-the-art methods, and effectively learns and integrates different factors of the online article quality assessment.




Abstract:The sequence-to-sequence (Seq2Seq) model generates target words iteratively given the previously observed words during decoding process, which results in the loss of the holistic semantics in the target response and the complete semantic relationship between responses and dialogue histories. In this paper, we propose a generic diversity-promoting joint network, called Holistic Semantic Constraint Joint Network (HSCJN), enhancing the global sentence information, and then regularizing the objective function with penalizing the low entropy output. Our network introduces more target information to improve diversity, and captures direct semantic information to better constrain the relevance simultaneously. Moreover, the proposed method can be easily applied to any Seq2Seq structure. Extensive experiments on several dialogue corpuses show that our method effectively improves both semantic consistency and diversity of generated responses, and achieves better performance than other competitive methods.