



Abstract:In the current era of Machine Learning, Transformers have become the de facto approach across a variety of domains, such as computer vision and natural language processing. Transformer-based solutions are the backbone of current state-of-the-art methods for language generation, image and video classification, segmentation, action and object recognition, among many others. Interestingly enough, while these state-of-the-art methods produce impressive results in their respective domains, the problem of understanding the relationship between vision and language is still beyond our reach. In this work, we propose a common ground between vision and language based on events in space and time in an explainable and programmatic way, to connect learning-based vision and language state of the art models and provide a solution to the long standing problem of describing videos in natural language. We validate that our algorithmic approach is able to generate coherent, rich and relevant textual descriptions on videos collected from a variety of datasets, using both standard metrics (e.g. Bleu, ROUGE) and the modern LLM-as-a-Jury approach.




Abstract:In recent years, Large Language Models (LLMs) have achieved almost human-like performance on various tasks. While some LLMs have been trained on multilingual data, most of the training data is in English; hence, their performance in English greatly exceeds other languages. To our knowledge, we are the first to collect and translate a large collection of texts, instructions, and benchmarks and train, evaluate, and release open-source LLMs tailored for Romanian. We evaluate our methods on four different categories, including academic benchmarks, MT-Bench (manually translated), and a professionally built historical, cultural, and social benchmark adapted to Romanian. We argue for the usefulness and high performance of RoLLMs by obtaining state-of-the-art results across the board. We publicly release all resources (i.e., data, training and evaluation code, models) to support and encourage research on Romanian LLMs while concurrently creating a generalizable recipe, adequate for other low or less-resourced languages.




Abstract:In recent years, Large Language Models (LLMs) have achieved almost human-like performance on various tasks. While some LLMs have been trained on multilingual data, most of the training data is in English. Hence, their performance in English greatly exceeds their performance in other languages. This document presents our approach to training and evaluating the first foundational and chat LLM specialized for Romanian.




Abstract:In recent years,the entire field of Natural Language Processing (NLP) has enjoyed amazing novel results achieving almost human-like performance on a variety of tasks. Legal NLP domain has also been part of this process, as it has seen an impressive growth. However, general-purpose models are not readily applicable for legal domain. Due to the nature of the domain (e.g. specialized vocabulary, long documents) specific models and methods are often needed for Legal NLP. In this work we investigate both specialized and general models for predicting the final ruling of a legal case, task known as Legal Judgment Prediction (LJP). We particularly focus on methods to extend to sequence length of Transformer-based models to better understand the long documents present in legal corpora. Extensive experiments on 4 LJP datasets in Romanian, originating from 2 sources with significantly different sizes and document lengths, show that specialized models and handling long texts are critical for a good performance.




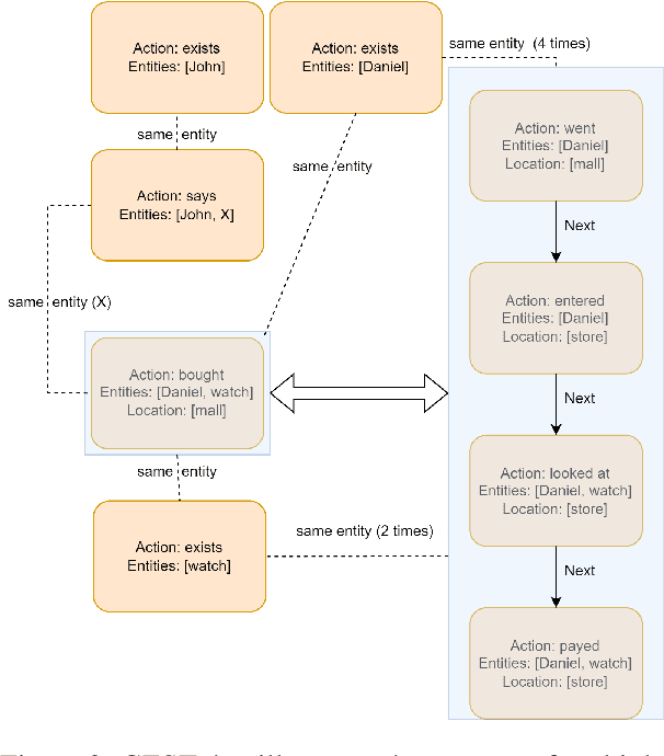
Abstract:One of the essential human skills is the ability to seamlessly build an inner representation of the world. By exploiting this representation, humans are capable of easily finding consensus between visual, auditory and linguistic perspectives. In this work, we set out to understand and emulate this ability through an explicit representation for both vision and language - Graphs of Events in Space and Time (GEST). GEST alows us to measure the similarity between texts and videos in a semantic and fully explainable way, through graph matching. It also allows us to generate text and videos from a common representation that provides a well understood content. In this work we show that the graph matching similarity metrics based on GEST outperform classical text generation metrics and can also boost the performance of state of art, heavily trained metrics.