Abstract:Metaphor is a fundamental cognitive mechanism that shapes scientific understanding, enabling the communication of complex concepts while potentially constraining paradigmatic thinking. Despite the prevalence of figurative language in scientific discourse, existing metaphor detection resources primarily focus on general-domain text, leaving a critical gap for domain-specific applications. In this paper, we present the Medical Metaphors Corpus (MCC), a comprehensive dataset of 792 annotated scientific conceptual metaphors spanning medical and biological domains. MCC aggregates metaphorical expressions from diverse sources including peer-reviewed literature, news media, social media discourse, and crowdsourced contributions, providing both binary and graded metaphoricity judgments validated through human annotation. Each instance includes source-target conceptual mappings and perceived metaphoricity scores on a 0-7 scale, establishing the first annotated resource for computational scientific metaphor research. Our evaluation demonstrates that state-of-the-art language models achieve modest performance on scientific metaphor detection, revealing substantial room for improvement in domain-specific figurative language understanding. MCC enables multiple research applications including metaphor detection benchmarking, quality-aware generation systems, and patient-centered communication tools.

Abstract:The availability of Large Language Models (LLMs) presents a unique opportunity to reinvigorate research on Knowledge Engineering (KE) automation, a trend already evident in recent efforts developing LLM-based methods and tools for the automatic generation of Competency Questions (CQs). However, the evaluation of these tools lacks standardisation. This undermines the methodological rigour and hinders the replication and comparison of results. To address this gap, we introduce Bench4KE, an extensible API-based benchmarking system for KE automation. Its first release focuses on evaluating tools that generate CQs automatically. CQs are natural language questions used by ontology engineers to define the functional requirements of an ontology. Bench4KE provides a curated gold standard consisting of CQ datasets from four real-world ontology projects. It uses a suite of similarity metrics to assess the quality of the CQs generated. We present a comparative analysis of four recent CQ generation systems, which are based on LLMs, establishing a baseline for future research. Bench4KE is also designed to accommodate additional KE automation tasks, such as SPARQL query generation, ontology testing and drafting. Code and datasets are publicly available under the Apache 2.0 license.

Abstract:Knowledge Graphs (KGs) are increasingly adopted as a foundational technology for integrating heterogeneous data in domains such as climate science, cultural heritage, and the life sciences. Declarative mapping languages like R2RML and RML have played a central role in enabling scalable and reusable KG construction, offering a transparent means of transforming structured and semi-structured data into RDF. In this paper, we present PyRML, a lightweight, Python-native library for building Knowledge Graphs through declarative mappings. PyRML supports core RML constructs and provides a programmable interface for authoring, executing, and testing mappings directly within Python environments. It integrates with popular data and semantic web libraries (e.g., Pandas and RDFlib), enabling transparent and modular workflows. By lowering the barrier to entry for KG creation and fostering reproducible, ontology-aligned data integration, PyRML bridges the gap between declarative semantics and practical KG engineering.

Abstract:Large Language Models (LLMs) have shown significant potential for ontology engineering. However, it is still unclear to what extent they are applicable to the task of domain-specific ontology generation. In this study, we explore the application of LLMs for automated ontology generation and evaluate their performance across different domains. Specifically, we investigate the generalizability of two state-of-the-art LLMs, DeepSeek and o1-preview, both equipped with reasoning capabilities, by generating ontologies from a set of competency questions (CQs) and related user stories. Our experimental setup comprises six distinct domains carried out in existing ontology engineering projects and a total of 95 curated CQs designed to test the models' reasoning for ontology engineering. Our findings show that with both LLMs, the performance of the experiments is remarkably consistent across all domains, indicating that these methods are capable of generalizing ontology generation tasks irrespective of the domain. These results highlight the potential of LLM-based approaches in achieving scalable and domain-agnostic ontology construction and lay the groundwork for further research into enhancing automated reasoning and knowledge representation techniques.

Abstract:Recent advances in Large Language Models have demonstrated their capabilities across a variety of tasks. However, automatically extracting implicit knowledge from natural language remains a significant challenge, as machines lack active experience with the physical world. Given this scenario, semantic knowledge graphs can serve as conceptual spaces that guide the automated text generation reasoning process to achieve more efficient and explainable results. In this paper, we apply a logic-augmented generation (LAG) framework that leverages the explicit representation of a text through a semantic knowledge graph and applies it in combination with prompt heuristics to elicit implicit analogical connections. This method generates extended knowledge graph triples representing implicit meaning, enabling systems to reason on unlabeled multimodal data regardless of the domain. We validate our work through three metaphor detection and understanding tasks across four datasets, as they require deep analogical reasoning capabilities. The results show that this integrated approach surpasses current baselines, performs better than humans in understanding visual metaphors, and enables more explainable reasoning processes, though still has inherent limitations in metaphor understanding, especially for domain-specific metaphors. Furthermore, we propose a thorough error analysis, discussing issues with metaphorical annotations and current evaluation methods.

Abstract:The ontology engineering process is complex, time-consuming, and error-prone, even for experienced ontology engineers. In this work, we investigate the potential of Large Language Models (LLMs) to provide effective OWL ontology drafts directly from ontological requirements described using user stories and competency questions. Our main contribution is the presentation and evaluation of two new prompting techniques for automated ontology development: Memoryless CQbyCQ and Ontogenia. We also emphasize the importance of three structural criteria for ontology assessment, alongside expert qualitative evaluation, highlighting the need for a multi-dimensional evaluation in order to capture the quality and usability of the generated ontologies. Our experiments, conducted on a benchmark dataset of ten ontologies with 100 distinct CQs and 29 different user stories, compare the performance of three LLMs using the two prompting techniques. The results demonstrate improvements over the current state-of-the-art in LLM-supported ontology engineering. More specifically, the model OpenAI o1-preview with Ontogenia produces ontologies of sufficient quality to meet the requirements of ontology engineers, significantly outperforming novice ontology engineers in modelling ability. However, we still note some common mistakes and variability of result quality, which is important to take into account when using LLMs for ontology authoring support. We discuss these limitations and propose directions for future research.



Abstract:Semantic Knowledge Graphs (SKG) face challenges with scalability, flexibility, contextual understanding, and handling unstructured or ambiguous information. However, they offer formal and structured knowledge enabling highly interpretable and reliable results by means of reasoning and querying. Large Language Models (LLMs) overcome those limitations making them suitable in open-ended tasks and unstructured environments. Nevertheless, LLMs are neither interpretable nor reliable. To solve the dichotomy between LLMs and SKGs we envision Logic Augmented Generation (LAG) that combines the benefits of the two worlds. LAG uses LLMs as Reactive Continuous Knowledge Graphs that can generate potentially infinite relations and tacit knowledge on-demand. SKGs are key for injecting a discrete heuristic dimension with clear logical and factual boundaries. We exemplify LAG in two tasks of collective intelligence, i.e., medical diagnostics and climate projections. Understanding the properties and limitations of LAG, which are still mostly unknown, is of utmost importance for enabling a variety of tasks involving tacit knowledge in order to provide interpretable and effective results.





Abstract:Recently, an increasing interest in the management of water and health resources has been recorded. This interest is fed by the global sustainability challenges posed to the humanity that have water scarcity and quality at their core. Thus, the availability of effective, meaningful and open data is crucial to address those issues in the broader context of the Sustainable Development Goals of clean water and sanitation as targeted by the United Nations. In this paper, we present the Water Health Open Knowledge Graph (WHOW-KG) along with its design methodology and analysis on impact. WHOW-KG is a semantic knowledge graph that models data on water consumption, pollution, infectious disease rates and drug distribution. The WHOW-KG is developed in the context of the EU-funded WHOW (Water Health Open Knowledge) project and aims at supporting a wide range of applications: from knowledge discovery to decision-making, making it a valuable resource for researchers, policymakers, and practitioners in the water and health domains. The WHOW-KG consists of a network of five ontologies and related linked open data, modelled according to those ontologies.





Abstract:We present the Frame-based ontology Design Outlet (FrODO), a novel method and tool for drafting ontologies from competency questions automatically. Competency questions are expressed as natural language and are a common solution for representing requirements in a number of agile ontology engineering methodologies, such as the eXtreme Design (XD) or SAMOD. FrODO builds on top of FRED. In fact, it leverages the frame semantics for drawing domain-relevant boundaries around the RDF produced by FRED from a competency question, thus drafting domain ontologies. We carried out a user-based study for assessing FrODO in supporting engineers for ontology design tasks. The study shows that FrODO is effective in this and the resulting ontology drafts are qualitative.





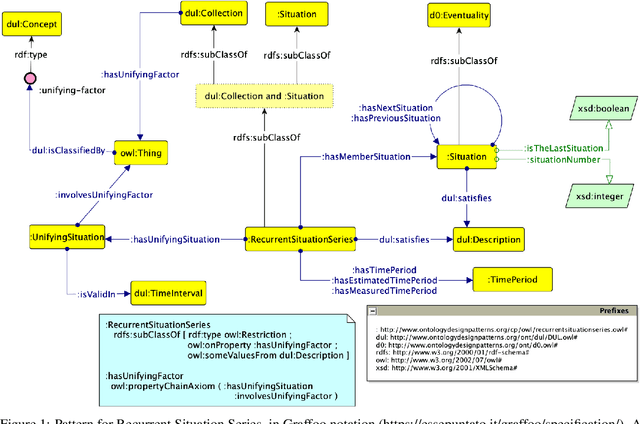
Abstract:In this paper, we present an Ontology Design Pattern for representing situations that recur at regular periods and share some invariant factors, which unify them conceptually: we refer to this set of recurring situations as recurrent situation series. The proposed pattern appears to be foundational, since it can be generalised for modelling the top-level domain-independent concept of recurrence, which is strictly associated with invariance. The pattern reuses other foundational patterns such as Collection, Description and Situation, Classification, Sequence. Indeed, a recurrent situation series is formalised as both a collection of situations occurring regularly over time and unified according to some properties that are common to all the members, and a situation itself, which provides a relational context to its members that satisfy a reference description. Besides including some exemplifying instances of this pattern, we show how it has been implemented and specialised to model recurrent cultural events and ceremonies in ArCo, the Knowledge Graph of Italian cultural heritage.
