



Abstract:A new approach to seismic interpretation is proposed to leverage visual perception and human visual system modeling. Specifically, a saliency detection algorithm based on a novel attention model is proposed for identifying subsurface structures within seismic data volumes. The algorithm employs 3D-FFT and a multi-dimensional spectral projection, which decomposes local spectra into three distinct components, each depicting variations along different dimensions of the data. Subsequently, a novel directional center-surround attention model is proposed to incorporate directional comparisons around each voxel for saliency detection within each projected dimension. Next, the resulting saliency maps along each dimension are combined adaptively to yield a consolidated saliency map, which highlights various structures characterized by subtle variations and relative motion with respect to their neighboring sections. A priori information about the seismic data can be either embedded into the proposed attention model in the directional comparisons, or incorporated into the algorithm by specifying a template when combining saliency maps adaptively. Experimental results on two real seismic datasets from the North Sea, Netherlands and Great South Basin, New Zealand demonstrate the effectiveness of the proposed algorithm for detecting salient seismic structures of different natures and appearances in one shot, which differs significantly from traditional seismic interpretation algorithms. The results further demonstrate that the proposed method outperforms comparable state-of-the-art saliency detection algorithms for natural images and videos, which are inadequate for seismic imaging data.




Abstract:Tactile sensing or fabric hand plays a critical role in an individual's decision to buy a certain fabric from the range of available fabrics for a desired application. Therefore, textile and clothing manufacturers have long been in search of an objective method for assessing fabric hand, which can then be used to engineer fabrics with a desired hand. Recognizing textures and materials in real-world images has played an important role in object recognition and scene understanding. In this paper, we explore how to computationally characterize apparent or latent properties (e.g., surface smoothness) of materials, i.e., computational material surface characterization, which moves a step further beyond material recognition. We formulate the problem as a very fine-grained texture classification problem, and study how deep learning-based texture representation techniques can help tackle the task. We introduce a new, large-scale challenging microscopic material surface dataset (CoMMonS), geared towards an automated fabric quality assessment mechanism in an intelligent manufacturing system. We then conduct a comprehensive evaluation of state-of-the-art deep learning-based methods for texture classification using CoMMonS. Additionally, we propose a multi-level texture encoding and representation network (MuLTER), which simultaneously leverages low- and high-level features to maintain both texture details and spatial information in the texture representation. Our results show that, in comparison with the state-of-the-art deep texture descriptors, MuLTER yields higher accuracy not only on our CoMMonS dataset for material characterization, but also on established datasets such as MINC-2500 and GTOS-mobile for material recognition.




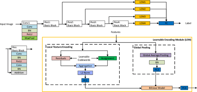
Abstract:In this paper, we propose a multi-level texture encoding and representation network (MuLTER) for texture-related applications. Based on a multi-level pooling architecture, the MuLTER network simultaneously leverages low- and high-level features to maintain both texture details and spatial information. Such a pooling architecture involves few extra parameters and keeps feature dimensions fixed despite of the changes of image sizes. In comparison with state-of-the-art texture descriptors, the MuLTER network yields higher recognition accuracy on typical texture datasets such as MINC-2500 and GTOS-mobile with a discriminative and compact representation. In addition, we analyze the impact of combining features from different levels, which supports our claim that the fusion of multi-level features efficiently enhances recognition performance. Our source code will be published on GitHub (https://github.com/olivesgatech).




Abstract:In this paper, we propose a novel approach for saliency detection for seismic applications using 3D-FFT local spectra and multi-dimensional plane projections. We develop a projection scheme by dividing a 3D-FFT local spectrum of a data volume into three distinct components, each depicting changes along a different dimension of the data. The saliency detection results obtained using each projected component are then combined to yield a saliency map. To accommodate the directional nature of seismic data, in this work, we modify the center-surround model, proven to be biologically plausible for visual attention, to incorporate directional comparisons around each voxel in a 3D volume. Experimental results on real seismic dataset from the F3 block in Netherlands offshore in the North Sea prove that the proposed algorithm is effective, efficient, and scalable. Furthermore, a subjective comparison of the results shows that it outperforms the state-of-the-art methods for saliency detection.




Abstract:In this paper, we present an analysis of recorded eye-fixation data from human subjects viewing video sequences. The purpose is to better understand visual attention for videos. Utilizing the eye-fixation data provided in the CRCNS (Collaborative Research in Computational Neuroscience) dataset, this paper focuses on the relation between the saliency of a pixel and that of its direct neighbors, without making any assumption about the structure of the eye-fixation maps. By employing some basic concepts from information theory, the analysis shows substantial correlation between the saliency of a pixel and the saliency of its neighborhood. The analysis also provides insights into the structure and dynamics of the eye-fixation maps, which can be very useful in understanding video saliency and its applications.




Abstract:In this paper, we examine several typical texture attributes developed in the image processing community in recent years with respect to their capability of characterizing a migrated seismic volume. These attributes are generated in either frequency or space domain, including steerable pyramid, curvelet, local binary pattern, and local radius index. The comparative study is performed within an image retrieval framework. We evaluate these attributes in terms of retrieval accuracy. It is our hope that this comparative study will help acquaint the seismic interpretation community with the many available powerful image texture analysis techniques, providing more alternative attributes for their seismic exploration.




Abstract:In this paper, we propose a saliency-based attribute, SalSi, to detect salt dome bodies within seismic volumes. SalSi is based on the saliency theory and modeling of the human vision system (HVS). In this work, we aim to highlight the parts of the seismic volume that receive highest attention from the human interpreter, and based on the salient features of a seismic image, we detect the salt domes. Experimental results show the effectiveness of SalSi on the real seismic dataset acquired from the North Sea, F3 block. Subjectively, we have used the ground truth and the output of different salt dome delineation algorithms to validate the results of SalSi. For the objective evaluation of results, we have used the receiver operating characteristics (ROC) curves and area under the curves (AUC) to demonstrate SalSi is a promising and an effective attribute for seismic interpretation.




Abstract:In this paper, we address the problem of quantifying reliability of computational saliency for videos, which can be used to improve saliency-based video processing and enable more reliable performance and risk assessment of such processing. Our approach is twofold. First, we explore spatial correlations in both saliency map and eye-fixation map. Then, we learn spatiotemporal correlations that define a reliable saliency map. We first study spatiotemporal eye-fixation data from a public dataset and investigate a common feature in human visual attention, which dictates correlation in saliency between a pixel and its direct neighbors. Based on the study, we then develop an algorithm that estimates a pixel-wise uncertainty map that reflects our confidence in the associated computational saliency map by relating a pixel's saliency to the saliency of its neighbors. To estimate such uncertainties, we measure the divergence of a pixel, in a saliency map, from its local neighborhood. Additionally, we propose a systematic procedure to evaluate the estimation performance by explicitly computing uncertainty ground truth as a function of a given saliency map and eye fixations of human subjects. In our experiments, we explore multiple definitions of locality and neighborhoods in spatiotemporal video signals. In addition, we examine the relationship between the parameters of our proposed algorithm and the content of the videos. The proposed algorithm is unsupervised, making it more suitable for generalization to most natural videos. Also, it is computationally efficient and flexible for customization to specific video content. Experiments using three publicly available video datasets show that the proposed algorithm outperforms state-of-the-art uncertainty estimation methods with improvement in accuracy up to 63% and offers efficiency and flexibility that make it more useful in practical situations.




Abstract:In this paper, we propose a workflow based on SalSi for the detection and delineation of geological structures such as salt domes. SalSi is a seismic attribute designed based on the modeling of human visual system that detects the salient features and captures the spatial correlation within seismic volumes for delineating seismic structures. Using SalSi, we can not only highlight the neighboring regions of salt domes to assist a seismic interpreter but also delineate such structures using a region growing method and post-processing. The proposed delineation workflow detects the salt-dome boundary with very good precision and accuracy. Experimental results show the effectiveness of the proposed workflow on a real seismic dataset acquired from the North Sea, F3 block. For the subjective evaluation of the results of different salt-dome delineation algorithms, we have used a reference salt-dome boundary interpreted by a geophysicist. For the objective evaluation of results, we have used five different metrics based on pixels, shape, and curvedness to establish the effectiveness of the proposed workflow. The proposed workflow is not only fast but also yields better results as compared to other salt-dome delineation algorithms and shows a promising potential in seismic interpretation.




Abstract:In this paper, we explore how to computationally characterize subsurface geological structures presented in seismic volumes using texture attributes. For this purpose, we conduct a comparative study of typical texture attributes presented in the image processing literature. We focus on spatial attributes in this study and examine them in a new application for seismic interpretation, i.e., seismic volume labeling. For this application, a data volume is automatically segmented into various structures, each assigned with its corresponding label. If the labels are assigned with reasonable accuracy, such volume labeling will help initiate an interpretation process in a more effective manner. Our investigation proves the feasibility of accomplishing this task using texture attributes. Through the study, we also identify advantages and disadvantages associated with each attribute.