Picture for Wen

Wen

Amy

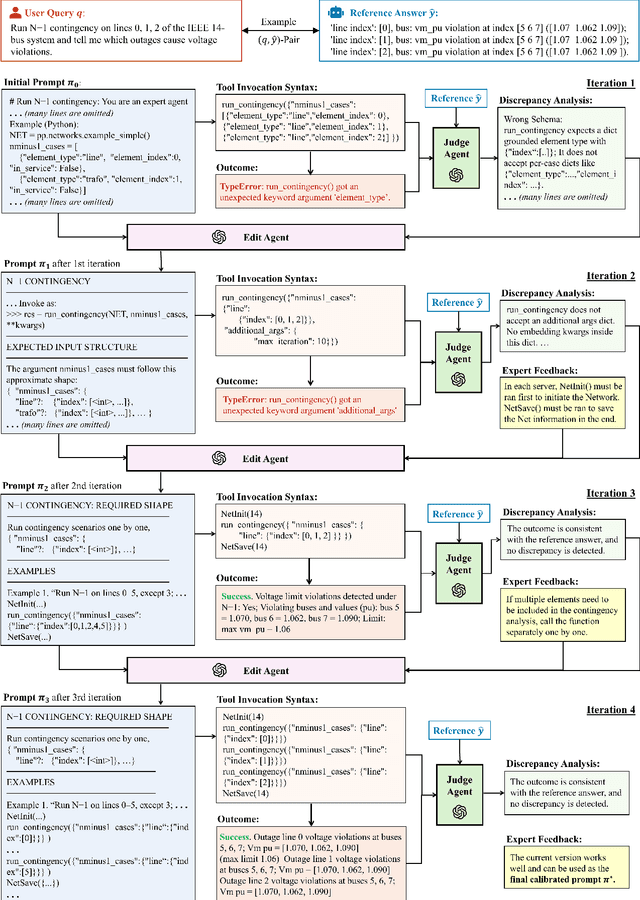
X-GridAgent: An LLM-Powered Agentic AI System for Assisting Power Grid Analysis

Add code
Dec 23, 2025
Figure 1 for X-GridAgent: An LLM-Powered Agentic AI System for Assisting Power Grid Analysis
Figure 2 for X-GridAgent: An LLM-Powered Agentic AI System for Assisting Power Grid Analysis
Figure 3 for X-GridAgent: An LLM-Powered Agentic AI System for Assisting Power Grid Analysis
Figure 4 for X-GridAgent: An LLM-Powered Agentic AI System for Assisting Power Grid Analysis
Viaarxiv icon

An Efficient and Integrated Algorithm for Video Enhancement in Challenging Lighting Conditions

Add code
Feb 16, 2011
Figure 1 for An Efficient and Integrated Algorithm for Video Enhancement in Challenging Lighting Conditions
Figure 2 for An Efficient and Integrated Algorithm for Video Enhancement in Challenging Lighting Conditions
Figure 3 for An Efficient and Integrated Algorithm for Video Enhancement in Challenging Lighting Conditions
Figure 4 for An Efficient and Integrated Algorithm for Video Enhancement in Challenging Lighting Conditions
Viaarxiv icon