Abstract:The complexity of cultures in the modern world is now beyond human comprehension. Cognitive sciences cast doubts on the traditional explanations based on mental models. The core subjects in humanities may lose their importance. Humanities have to adapt to the digital age. New, interdisciplinary branches of humanities emerge. Instant access to information will be replaced by instant access to knowledge. Understanding the cognitive limitations of humans and the opportunities opened by the development of artificial intelligence and interdisciplinary research necessary to address global challenges is the key to the revitalization of humanities. Artificial intelligence will radically change humanities, from art to political sciences and philosophy, making these disciplines attractive to students and enabling them to go beyond current limitations.




Abstract:Automated interpretation of signals yields many impressive applications from the area of affective computing and human activity recognition (HAR). In this paper we ask the question about possibility of cognitive activity recognition on the base of particular set of signals. We use recognition of the game played by the participant as a playground for exploration of the problem. We build classifier of three different games (Space Invaders, Tetris, Tower Defence) and inter-game pause. We validate classifier in the player-independent and player-dependent scenario. We discuss the improvement in the player-dependent scenario in the context of biometric person recognition. On the base of the results obtained in game classification, we consider potential applications in smart surveillance and quantified self.




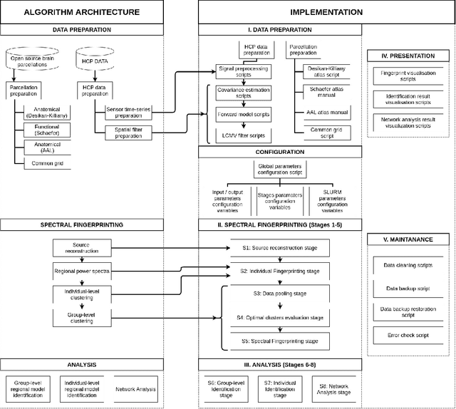
Abstract:Spectral fingerprints (SFs) are unique power spectra signatures of human brain regions of interest (ROIs, Keitel & Gross, 2016). SFs allow for accurate ROI identification and can serve as biomarkers of differences exhibited by non-neurotypical groups. At present, there are no open-source, versatile tools to calculate spectral fingerprints. We have filled this gap by creating a modular, highly-configurable MATLAB Toolbox for Frequency-based Fingerprinting (ToFFi). It can transform MEG/EEG signals into unique spectral representations using ROIs provided by anatomical (AAL, Desikan-Killiany), functional (Schaefer), or other custom volumetric brain parcellations. Toolbox design supports reproducibility and parallel computations.
Abstract:Informatics studies all aspects of the structure of natural and artificial information systems. Theoretical and abstract approaches to information have made great advances, but human information processing is still unmatched in many areas, including information management, representation and understanding. Neurocognitive informatics is a new, emerging field that should help to improve the matching of artificial and natural systems, and inspire better computational algorithms to solve problems that are still beyond the reach of machines. In this position paper examples of neurocognitive inspirations and promising directions in this area are given.




Abstract:Support Vector Machines (SVMs) with various kernels have played dominant role in machine learning for many years, finding numerous applications. Although they have many attractive features interpretation of their solutions is quite difficult, the use of a single kernel type may not be appropriate in all areas of the input space, convergence problems for some kernels are not uncommon, the standard quadratic programming solution has $O(m^3)$ time and $O(m^2)$ space complexity for $m$ training patterns. Kernel methods work because they implicitly provide new, useful features. Such features, derived from various kernels and other vector transformations, may be used directly in any machine learning algorithm, facilitating multiresolution, heterogeneous models of data. Therefore Support Feature Machines (SFM) based on linear models in the extended feature spaces, enabling control over selection of support features, give at least as good results as any kernel-based SVMs, removing all problems related to interpretation, scaling and convergence. This is demonstrated for a number of benchmark datasets analyzed with linear discrimination, SVM, decision trees and nearest neighbor methods.


Abstract:Classification may not be reliable for several reasons: noise in the data, insufficient input information, overlapping distributions and sharp definition of classes. Faced with several possibilities neural network may in such cases still be useful if instead of a classification elimination of improbable classes is done. Eliminators may be constructed using classifiers assigning new cases to a pool of several classes instead of just one winning class. Elimination may be done with the help of several classifiers using modified error functions. A real life medical application of neural network is presented illustrating the usefulness of elimination.


Abstract:There is no free lunch, no single learning algorithm that will outperform other algorithms on all data. In practice different approaches are tried and the best algorithm selected. An alternative solution is to build new algorithms on demand by creating a framework that accommodates many algorithms. The best combination of parameters and procedures is searched here in the space of all possible models belonging to the framework of Similarity-Based Methods (SBMs). Such meta-learning approach gives a chance to find the best method in all cases. Issues related to the meta-learning and first tests of this approach are presented.