School of Engineering, University of British Columbia, Kelowna, Canada




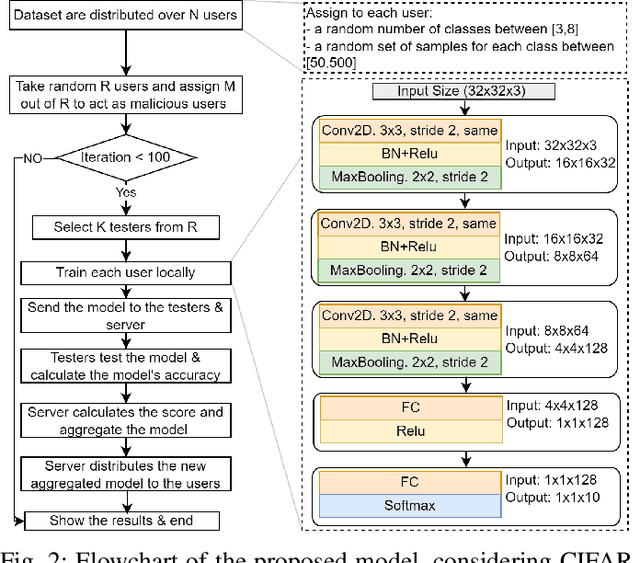
Abstract:Federated Learning (FL) has emerged as a significant paradigm for training machine learning models. This is due to its data-privacy-preserving property and its efficient exploitation of distributed computational resources. This is achieved by conducting the training process in parallel at distributed users. However, traditional FL strategies grapple with difficulties in evaluating the quality of received models, handling unbalanced models, and reducing the impact of detrimental models. To resolve these problems, we introduce a novel federated learning framework, which we call federated testing for federated learning (FedTest). In the FedTest method, the local data of a specific user is used to train the model of that user and test the models of the other users. This approach enables users to test each other's models and determine an accurate score for each. This score can then be used to aggregate the models efficiently and identify any malicious ones. Our numerical results reveal that the proposed method not only accelerates convergence rates but also diminishes the potential influence of malicious users. This significantly enhances the overall efficiency and robustness of FL systems.

Abstract:Next-generation mobile networks require evolved radio access network (RAN) architectures to meet the demands of high capacity, massive connectivity, reduced costs, and energy efficiency, and to realize communication with ultra-low latency and ultra-high reliability. {Meeting such} requirements for both mobile users and vertical industries in the next decade {requires novel solutions. One of the potential solutions that attracted significant research attention in the past 15 years} is to redesign the radio access network (RAN). In this survey, we present a comprehensive survey on distributed antenna system (DAS) architectures that address these challenges and improve network performance. We cover the transition from traditional decentralized RAN to DAS, including cloud radio-access networks (C-RAN), fog radio-access networks (F-RAN), virtualized radio-access networks (V-RAN), cell-free massive multiple-input multiple-output (CF-mMIMO), and {the most recent advances manifested in} open radio-access network (O-RAN). In the process, we discuss the benefits and limitations of these architectures, including the impact of limited-capacity fronthaul links, various cooperative uplink and downlink coding strategies, cross-layer optimization, and techniques to optimize the performance of DAS. Moreover, we review key enabling technologies for next-generation RAN systems, such as multi-access edge computing, network function virtualization, software-defined networking, and network slicing; in addition to some crucial radio access technologies, such as millimeter wave, massive multi-input multi-output, device-to-device communication, and massive machine-type communication. Last but not least, we discuss the major research challenges in DAS and identify several possible directions for future research.

Abstract:Next-generation communication networks are expected to exploit recent advances in data science and cutting-edge communications technologies to improve the utilization of the available communications resources. In this article, we introduce an emerging deep learning (DL) architecture, the transformer-masked autoencoder (TMAE), and discuss its potential in next-generation wireless networks. We discuss the limitations of current DL techniques in meeting the requirements of 5G and beyond 5G networks, and how the TMAE differs from the classical DL techniques can potentially address several wireless communication problems. We highlight various areas in next-generation mobile networks which can be addressed using a TMAE, including source and channel coding, estimation, and security. Furthermore, we demonstrate a case study showing how a TMAE can improve data compression performance and complexity compared to existing schemes. Finally, we discuss key challenges and open future research directions for deploying the TMAE in intelligent next-generation mobile networks.





Abstract:A continuous goal in all communication systems is to enhance the users experience and provide them with the highest possible data rates. Recently, the concept of cell-free massive MIMO (CF-mMIMO) systems has been considered to enhance the performance of systems that operate merely with Radio Frequency (RF) or visible light communication (VLC) technologies. In this paper, a hybrid VLC/RF cell-free massive MIMO system is proposed where an RF cell-free network and a VLC cell-free network coexist to serve users. The idea is to utilize the benefits of each network and balance the load aiming at maximizing the system's sum-rate. The system is evaluated using zero-forcing (ZF) precoding scheme. Two user association algorithms are proposed to assign users to either the VLC or the RF networks. In addition, two user-centric clustering approaches are proposed and evaluated. Simulation results show that the proposed association algorithms significantly outperform a random network association of users in terms of sum-rate. Results also show great potential for the proposed system compared to standalone cell-free networks.





Abstract:In large scale dynamic wireless networks, the amount of overhead caused by channel estimation (CE) is becoming one of the main performance bottlenecks. This is due to the large number users whose channels should be estimated, the user mobility, and the rapid channel change caused by the usage of the high-frequency spectrum (e.g. millimeter wave). In this work, we propose a new hybrid channel estimation/prediction (CEP) scheme to reduce overhead in time-division duplex (TDD) wireless cell-free massive multiple-input-multiple-output (mMIMO) systems. The scheme proposes sending a pilot signal from each user only once in a given number (window) of coherence intervals (CIs). Then minimum mean-square error (MMSE) estimation is used to estimate the channel of this CI, while a deep neural network (DNN) is used to predict the channels of the remaining CIs in the window. The DNN exploits the temporal correlation between the consecutive CIs and the received pilot signals to improve the channel prediction accuracy. By doing so, CE overhead is reduced by at least 50 percent at the expense of negligible CE error for practical user mobility settings. Consequently, the proposed CEP scheme improves the spectral efficiency compared to the conventional MMSE CE approach, especially when the number of users is large, which is demonstrated numerically.





Abstract:In this paper, we consider and study a cell-free massive MIMO (CF-mMIMO) system aided with reconfigurable intelligent surfaces (RISs), where a large number of access points (APs) cooperate to serve a smaller number of users with the help of RIS technology. We consider imperfect channel state information (CSI), where each AP uses the local channel estimates obtained from the uplink pilots and applies conjugate beamforming for downlink data transmission. Additionally, we consider random beamforming at the RIS during both training and data transmission phases. This allows us to eliminate the need of estimating each RIS assisted link, which has been proven to be a challenging task in literature. We then derive a closed-form expression for the achievable rate and use it to evaluate the system's performance supported with numerical results. We show that the RIS provided array gain improves the system's coverage, and provides nearly a 2-fold increase in the minimum rate and a 1.5-fold increase in the per-user throughput. We also use the results to provide preliminary insights on the number of RISs that need to be used to replace an AP, while achieving similar performance as a typical CF-mMIMO system with dense AP deployment.
