



Abstract:When building a new application we are increasingly confronted with the need of reusing and integrating pre-existing knowledge. Nevertheless, it is a fact that this prior knowledge is virtually impossible to reuse as-is. This is true also in domains, e.g., eHealth, where a lot of effort has been put into developing high-quality standards and reference ontologies, e.g. FHIR1. In this paper, we propose an integrated methodology, called iTelos, which enables data and knowledge reuse towards the construction of Interoperable Electronic Health Records (iEHR). The key intuition is that the data level and the schema level of an application should be developed independently, thus allowing for maximum flexibility in the reuse of the prior knowledge, but under the overall guidance of the needs to be satisfied, formalized as competence queries. This intuition is implemented by codifying all the requirements, including those concerning reuse, as part of a purpose defined a priori, which is then used to drive a middle-out development process where the application schema and data are continuously aligned. The proposed methodology is validated through its application to a large-scale case study.

Abstract:More and more, with the growing focus on large scale analytics, we are confronted with the need of integrating data from multiple sources. The problem is that these data are impossible to reuse as-is. The net result is high cost, with the further drawback that the resulting integrated data will again be hardly reusable as-is. iTelos is a general purpose methodology aiming at minimizing the effects of this process. The intuition is that data will be treated differently based on their popularity: the more a certain set of data have been reused, the more they will be reused and the less they will be changed across reuses, thus decreasing the overall data preprocessing costs, while increasing backward compatibility and future sharing




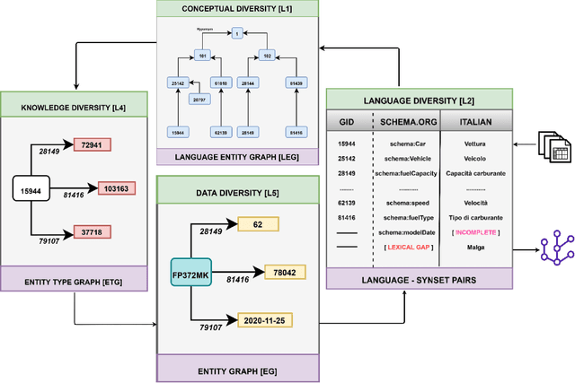
Abstract:We propose a novel approach to the problem of semantic heterogeneity where data are organized into a set of stratified and independent representation layers, namely: conceptual(where a set of unique alinguistic identifiers are connected inside a graph codifying their meaning), language(where sets of synonyms, possibly from multiple languages, annotate concepts), knowledge(in the form of a graph where nodes are entity types and links are properties), and data(in the form of a graph of entities populating the previous knowledge graph). This allows us to state the problem of semantic heterogeneity as a problem of Representation Diversity where the different types of heterogeneity, viz. Conceptual, Language, Knowledge, and Data, are uniformly dealt within each single layer, independently from the others. In this paper we describe the proposed stratified representation of data and the process by which data are first transformed into the target representation, then suitably integrated and then, finally, presented to the user in her preferred format. The proposed framework has been evaluated in various pilot case studies and in a number of industrial data integration problems.




Abstract:It is a fact that, when developing a new application, it is virtually impossible to reuse, as-is, existing datasets. This difficulty is the cause of additional costs, with the further drawback that the resulting application will again be hardly reusable. It is a negative loop which consistently reinforces itself and for which there seems to be no way out. iTelos is a general purpose methodology designed to break this loop. Its main goal is to generate reusable Knowledge Graphs (KGs), built reusing, as much as possible, already existing data. The key assumption is that the design of a KG should be done middle-out meaning by this that the design should take into consideration, in all phases of the development: (i) the purpose to be served, that we formalize as a set of competency queries, (ii) a set of pre-existing datasets, possibly extracted from existing KGs, and (iii) a set of pre-existing reference schemas, whose goal is to facilitate sharability. We call these reference schemas, teleologies, as distinct from ontologies, meaning by this that, while having a similar purpose, they are designed to be easily adapted, thus becoming a key enabler of itelos.