



Abstract:Blind single image super-resolution (SISR) is a challenging task in image processing due to the ill-posed nature of the inverse problem. Complex degradations present in real life images make it difficult to solve this problem using na\"ive deep learning approaches, where models are often trained on synthetically generated image pairs. Most of the effort so far has been focused on solving the inverse problem under some constraints, such as for a limited space of blur kernels and/or assuming noise-free input images. Yet, there is a gap in the literature to provide a well-generalized deep learning-based solution that performs well on images with unknown and highly complex degradations. In this paper, we propose IKR-Net (Iterative Kernel Reconstruction Network) for blind SISR. In the proposed approach, kernel and noise estimation and high-resolution image reconstruction are carried out iteratively using dedicated deep models. The iterative refinement provides significant improvement in both the reconstructed image and the estimated blur kernel even for noisy inputs. IKR-Net provides a generalized solution that can handle any type of blur and level of noise in the input low-resolution image. IKR-Net achieves state-of-the-art results in blind SISR, especially for noisy images with motion blur.




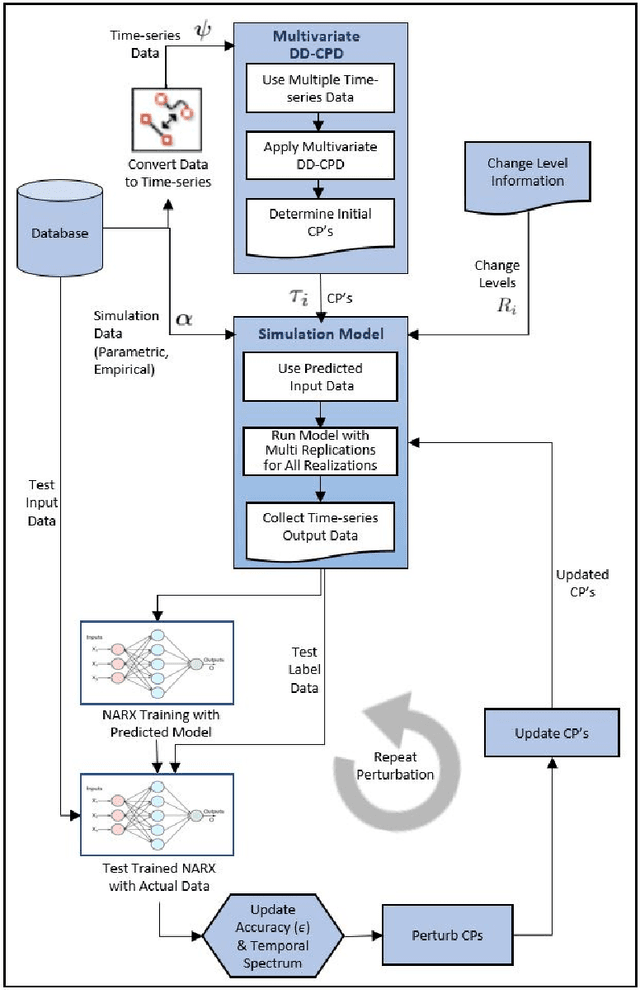
Abstract:Initial development and subsequent calibration of discrete event simulation models for complex systems require accurate identification of dynamically changing process characteristics. Existing data driven change point methods (DD-CPD) assume changes are extraneous to the system, thus cannot utilize available process knowledge. This work proposes a unified framework for process-driven multi-variate change point detection (PD-CPD) by combining change point detection models with machine learning and process-driven simulation modeling. The PD-CPD, after initializing with DD-CPD's change point(s), uses simulation models to generate system level outputs as time-series data streams which are then used to train neural network models to predict system characteristics and change points. The accuracy of the predictive models measures the likelihood that the actual process data conforms to the simulated change points in system characteristics. PD-CPD iteratively optimizes change points by repeating simulation and predictive model building steps until the set of change point(s) with the maximum likelihood is identified. Using an emergency department case study, we show that PD-CPD significantly improves change point detection accuracy over DD-CPD estimates and is able to detect actual change points.