Abstract:In this study, we leverage a mixture model learning approach to identify defects in laser-based Additive Manufacturing (AM) processes. By incorporating physics based principles, we also ensure that the model is sensitive to meaningful physical parameter variations. The empirical evaluation was conducted by analyzing real-world data from two AM processes: Directed Energy Deposition and Laser Powder Bed Fusion. In addition, we also studied the performance of the developed framework over public datasets with different alloy type and experimental parameter information. The results show the potential of physics-guided mixture models to examine the underlying physical behavior of an AM system.
Abstract:Concept drift typically refers to the analysis of changes in data distribution. A drift in the input data can have negative consequences on a learning predictor and the system's stability. The majority of concept drift methods emphasize the analysis of statistical changes in non-stationary data over time. In this context, we consider another perspective, where the concept drift also integrates substantial changes in the topological characteristics of the data stream. In this article, we introduce a novel framework for monitoring changes in multi-dimensional data streams. We explore a generalization of the standard concept drift focusing on the changes in the topological characteristics of the data. Our developed approach is based on persistent entropy and topology-preserving projections in a continual learning scenario. The framework operates in both unsupervised and supervised environments. To demonstrate the utility of the proposed framework, we analyze the model across three scenarios using data streams generated with MNIST samples. The obtained results reveal the potential of applying topological data analysis for shift detection and encourage further research in this area.




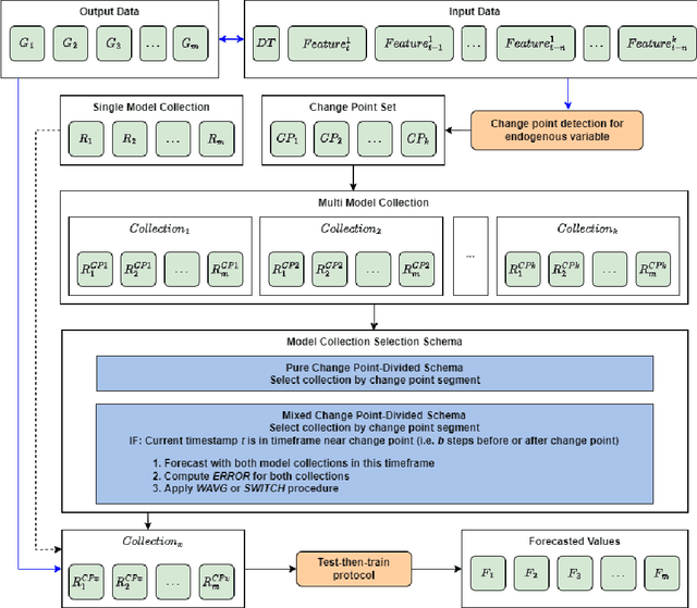
Abstract:Forecasting natural gas consumption, considering seasonality and trends, is crucial in planning its supply and consumption and optimizing the cost of obtaining it, mainly by industrial entities. However, in times of threats to its supply, it is also a critical element that guarantees the supply of this raw material to meet individual consumers' needs, ensuring society's energy security. This article introduces a novel multistep ahead forecasting of natural gas consumption with change point detection integration for model collection selection with continual learning capabilities using data stream processing. The performance of the forecasting models based on the proposed approach is evaluated in a complex real-world use case of natural gas consumption forecasting. We employed Hoeffding tree predictors as forecasting models and the Pruned Exact Linear Time (PELT) algorithm for the change point detection procedure. The change point detection integration enables selecting a different model collection for successive time frames. Thus, three model collection selection procedures (with and without an error feedback loop) are defined and evaluated for forecasting scenarios with various densities of detected change points. These models were compared with change point agnostic baseline approaches. Our experiments show that fewer change points result in a lower forecasting error regardless of the model collection selection procedure employed. Also, simpler model collection selection procedures omitting forecasting error feedback leads to more robust forecasting models suitable for continual learning tasks.




Abstract:The Echo State Network (ESN) is a class of Recurrent Neural Network with a large number of hidden-hidden weights (in the so-called reservoir). Canonical ESN and its variations have recently received significant attention due to their remarkable success in the modeling of non-linear dynamical systems. The reservoir is randomly connected with fixed weights that don't change in the learning process. Only the weights from reservoir to output are trained. Since the reservoir is fixed during the training procedure, we may wonder if the computational power of the recurrent structure is fully harnessed. In this article, we propose a new computational model of the ESN type, that represents the reservoir weights in the Fourier space and performs a fine-tuning of these weights applying genetic algorithms in the frequency domain. The main interest is that this procedure will work in a much smaller space compared to the classical ESN, thus providing a dimensionality reduction transformation of the initial method. The proposed technique allows us to exploit the benefits of the large recurrent structure avoiding the training problems of gradient-based method. We provide a detailed experimental study that demonstrates the good performances of our approach with well-known chaotic systems and real-world data.